Gestion des déchets
CYPEPROJECT génère automatiquement le Schéma d'Organisation et de Gestion des Déchets (SOGED) du budget élaboré, conformément aux dispositions du Code de l'environnement (articles L. 541-1 et suivants) et aux autres réglementations applicables.
Le SOGED a pour objectif d'organiser et de planifier la gestion des déchets de construction et de démolition générés pendant l'exécution de l’ouvrage, en définissant les mesures de prévention, de tri, de valorisation et d'élimination.
Le SOGED est établi à partir des unités d’ouvrage du Générateur de prix incluses dans le budget. Il estime la quantité de déchets produite en fonction des métrés du projet et du poids des matériaux composant les prix décomposés de chaque unité d’ouvrage, en tenant compte des restes et des emballages, puis détermine leur volume à partir de la densité apparente.
Le SOGED comprend notamment :
- le cadre réglementaire ;
- l’identification, la classification et l’estimation des déchets générés sur le chantier, codifiés conformément à la réglementation en vigueur ;
- des mesures de prévention pour limiter la production de déchets ;
- des méthodes visant à éviter le mélange des déchets sur le chantier ;
- les centres de valorisation, de traitement et d’élimination des déchets ;
- les moyens de suivi et de contrôle de la gestion des déchets (Bordereau de Suivi des Déchets).
| Note : |
|---|
| Pour générer, éditer et imprimer le Schéma d’Organisation et de Gestion des Déchets dans CYPEPROJECT, il est nécessaire de disposer du permis GDR et de la Connexion au Générateur de prix du pays concerné. |
Informations provenant du Générateur de prix
Lorsque des unités d’ouvrage issues du Générateur de prix sont copiées dans CYPEPROJECT, les informations destinées à la gestion des déchets sont automatiquement intégrées, à condition que l’option correspondante ait été activée dans la boîte de dialogue ‘Données supplémentaires’ de CYPEPROJECT.
Dans la fenêtre ‘Arbre de décomposition’ de CYPEPROJECT, la colonne GD (Gestion des déchets) indique si des informations de gestion des déchets sont disponibles pour chaque chapitre, sous-chapitre ou unité d’ouvrage :
- une icône verte s’affiche lorsque l’élément contient des données de gestion des déchets ;
- une icône grisée/sans couleur s’affiche lorsque l’élément ne contient pas ces informations.
En survolant une icône qui contient des données, un tableau de décomposition apparaît en bas de l’écran, présentant notamment :
- les déchets générés et les emballages ;
- le code CED ;
- le type ;
- le poids ;
- la densité apparente ;
- le volume ;
- les sous-totaux et les totaux.
Consultation des données de la gestion des déchets dans le Générateur de prix
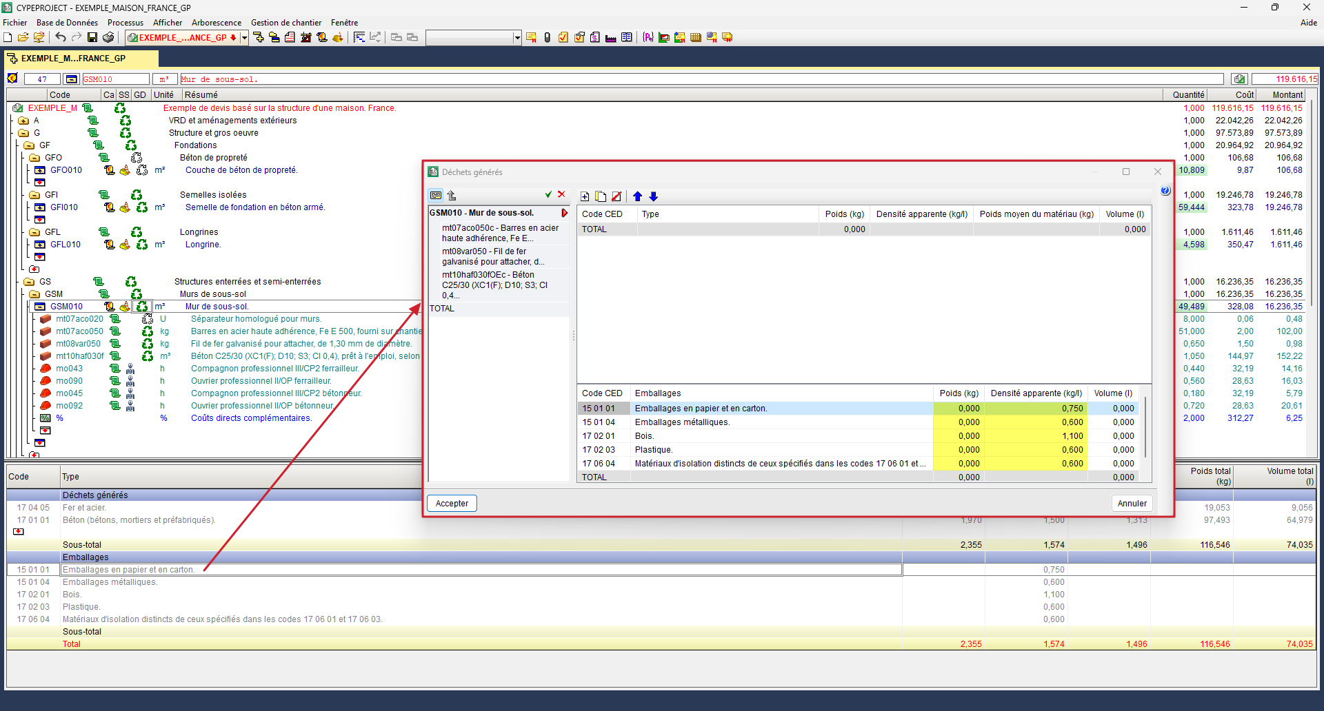
Le Générateur de prix inclut, pour toutes les unités d’ouvrage susceptibles de produire des déchets, une décomposition des déchets générés, consultable dans l’onglet ‘Déchets générés’.
Cette décomposition distingue :
- Déchets générés
Déchets générés par la mise en œuvre des matériaux composant l'unité d’ouvrage. - Emballages
Déchets provenant des emballages des matériaux utilisés dans l'ouvrage.
Chaque déchet listé dans le tableau de décomposition comporte les informations suivantes :
- Code CED
Code du Catalogue Européen des Déchets. - Tipo
Conformément aux dénominations établies dans le Code de l’Environnement (articles R. 541-7 et R. 541-8). - Poids
Poids du résidu en kilogrammes (kg). - Volume
Volume apparent en litres (l), calculé à partir du poids du résidu et de sa densité apparente.
Édition des données de la gestion des déchets dans CYPEPROJECT
Lorsque l’icône de gestion des déchets sélectionnée correspond à une unité d’ouvrage, vous pouvez compléter les informations issues du Générateur de prix en saisissant d’autres déchets.
- Déchets générés
- Pour ajouter un nouveau déchet, cliquez avec le bouton gauche sur le niveau d’insertion de la colonne ‘Code’ dans le tableau de décomposition.
- La boîte de dialogue ‘Sélectionnez un code de déchet’ s’affiche ; elle permet de saisir le poids et la densité apparente du nouveau déchet.
- Pour supprimer un déchet saisi, placez-vous sur son code CED puis appuyez sur la touche Suppr du clavier. - Emballages
- Les tableaux de décomposition affichent toujours tous les types de déchets d’emballages, même si l’unité d’ouvrage sélectionnée n’en génère pas.
- Les données peuvent être modifiées en double-cliquant sur le concept correspondant dans le tableau.
- La boîte de dialogue ‘Déchets générés’ s’ouvre alors, permettant de saisir le poids et la densité apparente.
Impression du Schéma d'Organisation et de Gestion des Déchets (SOGED)
L’impression du document est accessible via ‘Fichier’ > ‘Imprimer’ > ‘Gestion des déchets’. Dans la boîte de dialogue, l’utilisateur configure les paramètres du document, notamment :
- le niveau de classification : minimum ou optimisé ;
- les destinataires des déchets : ceux définis dans le SOGED ou l’option « à définir par l’entreprise chargée de la gestion des déchets » ;
- les collecteurs ou les transporteurs ;
- l’ajout d’un modèle de bordereaux de suivi des déchets (déchets inertes et banals), qui sera affiché en annexe.
Après validation, le SOGED du budget établi est généré et affiché.
Récapitulatif des déchets de construction et démolition
La documentation de gestion des déchets peut être complétée par le récapitulatif basé sur le gabarit pl_residuos01.pla.
Pour l’imprimer : ‘Fichier’ > ‘Imprimer’ > ‘Déchets’ > ‘Imprimer récapitulatif’.
Avant l’impression, vous pouvez choisir le niveau de détail à afficher :
- déchets générés pour l’ensemble de l’ouvrage.
- déchets générés dans chaque unité d’ouvrage ;
- déchets générés dans chaque chapitre ;






