Génération d'éléments natifs Revit à partir d'un fichier IFC de systèmes de tuyauteries
Le module « Génération d'éléments natifs Revit » comprend la fonctionnalité 'Génération d'éléments natifs Revit à partir d'un IFC de systèmes de tuyauteries'. Cette fonctionnalité permet la conversion d'un modèle MEP (inclus dans un projet de la plateforme BIMserver.center) en systèmes de tuyauteries natifs Revit grâce à l'attribution de familles.
Permet de générer des systèmes de tuyauteries complets, comprenant non seulement les systèmes, les tuyauteries et les raccordements, mais aussi les isolants des tuyauteries, les équipements et les raccords de tuyauteries.
| Recommandation : |
|---|
| Lors de la génération d'éléments natifs Revit à partir d'un IFC de systèmes de tuyauteries, il est essentiel de travailler avec un fichier Revit utilisant le gabarit de systèmes. Cela garantit une importation correcte et une meilleure intégration des éléments dans le modèle. De plus, il est intéressant de définir dans la vue, à partir de la palette ‘Propriétés’, la propriété ‘Discipline’ comme ‘Coordination’. |
| Note : |
|---|
| Pour la conversion de systèmes de tuyauteries (générés dans CYPEPLUMBING) en entités natives Revit, cochez les cases : ‘Water Systems’ et/ou ‘Sanitary Systems’ qui sont situées dans le logiciel CYPEPLUMBING > menu ‘BIMserver.center’ > option ‘Partager’. Si le partage s'effectue à partir de CYPEFIRE Hydraulic Systems, il est indispensable d'activer ‘Exporter les ports de connexion’ afin d'intégrer les informations relatives aux ports d'entrée et de sortie des éléments de l'installation, ce qui permet de distinguer et de connecter les différents systèmes de tuyauteries. |
Fonctionnement du module « Génération d'éléments natifs Revit à partir d'un IFC structural »
Après avoir sélectionné l'option ‘Extraire le contenu du lien et l'attribuer aux familles’, une boîte de dialogue du même nom s'ouvre et son fonctionnement est détaillé ci-dessous :
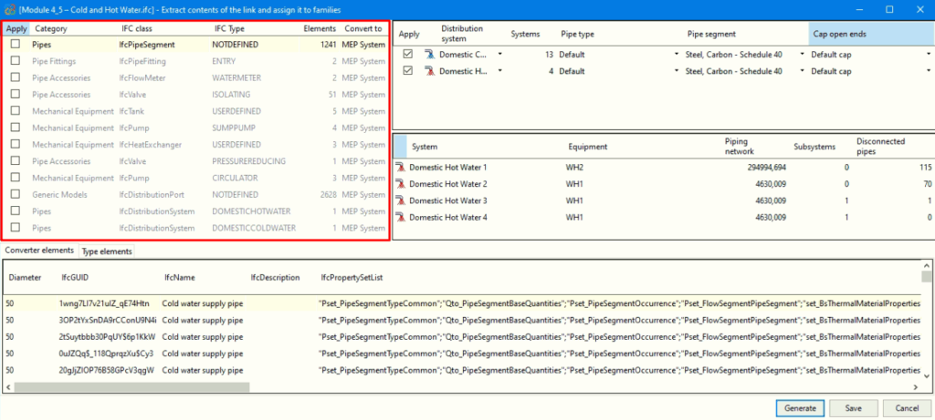
- Section principale
Dans la partie supérieure gauche, toutes les catégories de systèmes de tuyauteries détectés dans les liens IFC du modèle importé sont affichées, regroupées selon la classe et le type d'IFC auxquels elles appartiennent. De plus, à partir de ces regroupements, le nombre d'occurrences existantes et la catégorie native Revit à convertir sont indiqués.
Les catégories (avec leur classe IFC) qui peuvent être détectées et converties en éléments natifs dans Revit sont les suivantes :- Tuyauteries - IfcPipeSegment
- Raccordements de tuyauteries - IfcPipeFitting
- Raccords de tuyauteries - IfcFlowMeter, IfcValve
- Équipements mécaniques - IfcTank, IfcPump, IfcHeatExchanger
- Modèles génériques - IfcCovering
- Sélecteur de famille native Revit (Convertisseur)
A) Pour la catégorie ‘Tuyauteries’ :
- En haut à droite, dans la zone encadrée en rouge sur l'image, apparaissent les systèmes de distribution regroupés avec la quantité, de la catégorie sélectionnée dans la ‘Section principale’.
- Pour ces systèmes, à partir de la partie encadrée en vert sur l'image, il est possible d'attribuer un type de tuyauterie existant dans le modèle Revit pour effectuer la conversion en natif. De plus, vous devez sélectionner le type de segment de tuyauterie et, si vous souhaitez boucher les extrémités, indiquer le type de bouchon correspondant.
- Le tableau central, encadré en bleu sur l'image, affiche les occurrences du système de distribution sélectionné dans le tableau immédiatement supérieur.
B) Pour les autres catégories :
- En haut à droite, dans la zone encadrée en rouge sur l'image, les éléments MEP de la catégorie sélectionnée dans la ‘Section principale’ sont regroupés, avec la quantité correspondante.
- Pour ces éléments, à partir de la zone encadrée en vert sur l'image, vous pouvez :
- Attribuer des familles préalablement chargées dans le modèle Revit.
- Générer des familles paramétriques, selon le type d'élément :
- Dans le cas des vannes, les familles sont générées avec une géométrie standard de vanne.
- Dans le cas des isolants (dans les tuyauteries et les raccordements de tuyauteries), il est nécessaire de sélectionner un matériau préchargé dans le modèle Revit.
- Pour les autres éléments, les familles sont générées à partir de la géométrie contenue dans les entités IFC.
- Le tableau central, encadré en bleu sur l'image, affiche les types de la famille sélectionnée dans le cadre vert supérieur.
- Lorsque vous choisissez de générer des familles, les types apparaissent avec l’étiquette ‘À générer’, car aucun type n'a encore été créé pour cette famille.
- Si vous choisissez d'attribuer une famille existante, les types nécessaires déjà définis dans cette famille apparaissent avec l’étiquette ‘Existant’, tandis que les types nécessaires qui ne s'y trouvent pas apparaissent avec la mention ‘À générer’.
| Note : |
|---|
| Lors de la création de familles ou de l'attribution d'une famille existante, les types restants nécessaires sont automatiquement créés, identifiés par le diamètre entre parenthèses dans leur nom. |




