Introduction
CYPE mise sur les flux de travail collaboratifs, multidisciplinaires et multi-utilisateurs qui intègrent les différents acteurs impliqués dans un projet. En ce sens, de nombreuses applications d'autres fabricants de logiciels peuvent participer à ce système de développement de projets en échangeant des informations par le biais de fichiers basés sur des formats standard ouverts (IFC, FIEBDC-3, glTF, JSON, etc.).
Avec le Plugin Open BIM - Revit, tout utilisateur de Autodesk Revit peut intégrer son projet à la plateforme BIMserver.center et bénéficier de tous les avantages qu'elle offre, notamment : la représentation des modèles BIM en réalité augmentée et en réalité virtuelle ; le contrôle des mises à jour et la gestion des incidents ; la gestion des intervenants au projet et la connexion avec différentes applications Open BIM, y compris les outils CYPE.
De plus, le plugin facilite non seulement l'intégration collaborative et l'échange d'informations, mais intègre également des outils permettant de générer des éléments natifs Revit à partir de modèles IFC, ce qui élargit les possibilités d'édition et d'utilisation du modèle.
Installation
Le Plugin Open BIM - Revit s'installe sur le même ordinateur que celui où Revit est installé. Il faut tenir compte du fait que la version LT de Revit ne permet pas l'installation de compléments.
L'installation du plugin peut s'effectuer de deux manières :
- Depuis le CYPE Menu, dans la section ‘Interopérabilité’ et en cliquant sur ‘Plugin Open BIM – Revit’, la version sélectionnée s'installe automatiquement. Au cours du processus, il faut tenir compte du ‘Étendue d'installation’ divisé en deux options : installation pour l'utilisateur actuel ou pour tous les utilisateurs. Ces options déterminent l'emplacement où le plugin sera installé, l'option utilisateur actuel étant prédominante.
- Depuis BIMserver.center Store, en cliquant sur ‘Télécharger’ et en exécutant le programme d'installation du Plugin Open BIM - Revit dans la version souhaitée. Comme dans l'option précédente, il faut tenir compte du fait que l'installation est destinée à l'utilisateur actuel ou à tous les utilisateurs.
Une fois installé, si vous exécutez « Plugin Open BIM - Revit.exe » sans permis d'administrateur, une fenêtre s'ouvre et affiche les versions de Revit installées sur l'ordinateur, la version disponible du plugin à installer et les versions de Revit sur lesquelles il est installé. À partir de cette fenêtre, vous pouvez installer le plugin sur les versions de Revit disponibles. Normalement, ce fichier exécutable .exe se trouve dans le chemin suivant : C:\CYPE Ingenieros\**Version**\Plugin Open BIM – Revit.
| Note : |
|---|
| La partie commune du plugin est compatible avec les versions 2016 à 2026 de Revit, et la partie liée à la génération d'éléments natifs Revit est compatible avec les versions 2022 à 2026 de Revit. |
Parties du plugin
Dans le Plugin Open BIM - Revit, nous pouvons distinguer deux blocs de fonctionnalités. Chacun d'entre eux répond à des besoins spécifiques dans le cadre du flux de travail collaboratif et de la conversion d'informations en éléments natifs Revit.
1. Partie commune
La première partie, ou partie commune, regroupe toutes les fonctions générales liées à l'intégration de Revit dans le flux de travail Open BIM.
À partir de ce bloc, l'utilisateur peut lier son projet à la plateforme BIMserver.center, partager les mises à jour du modèle, consulter l'état d'avancement du projet et, si nécessaire, annuler la collaboration. De plus, cette section comprend un ensemble de fonctionnalités destinées à travailler avec des liens IFC, ce qui permet d'extraire le contenu de ces liens vers le document Revit (DirectShape), d'annuler cette extraction si nécessaire et de maintenir le projet à jour dans l'environnement collaboratif. Outre ces outils, la partie commune offre également un panneau d'informations Open BIM permettant de suivre l'évolution du projet, des options spécifiques pour la gestion des paramètres IFC et un ensemble d'outils supplémentaires tels que la gestion de la licence électronique, l'accès direct à l'aide en ligne ou la consultation d'informations sur l'application.
En définitive, il s'agit d'un bloc qui centralise toutes les ressources nécessaires pour que l'utilisateur puisse travailler de manière coordonnée avec d'autres acteurs et garder un contrôle constant sur l'état du projet.
2. Partie génération d'éléments natifs Revit
La deuxième partie du plugin est axée sur la génération d'éléments natifs Revit et constitue l'un des aspects les plus remarquables de l'application. Alors que le premier bloc se concentre sur la collaboration et la gestion des liens, cette section vise à convertir les données provenant des modèles IFC en entités natives entièrement modifiables dans Revit. Pour ce faire, le plugin, à l'aide de l'outil ‘Extraire le contenu du lien et l'attribuer aux familles’, permet de générer un modèle natif Revit, de sorte que les informations importées ne se limitent pas à un simple lien IFC, mais deviennent partie intégrante du modèle natif.
Cet outil est disponible pour convertir les liens IFC structuraux et les armatures de renfort. De plus, pour utiliser cet outil, il est nécessaire de disposer d'un module payant (voir la section « Licences et modules associés »).
| Recommandations : |
|---|
| Lorsque vous générez des éléments natifs Revit à partir d'un fichier IFC structural, il est essentiel de travailler avec un fichier Revit utilisant le gabarit de structure. Cela garantit une importation correcte et une meilleure intégration des éléments dans le modèle. |
Plugin Open BIM - Revit
Les options disponibles du plugin Open BIM - Revit se trouvent dans l'onglet ‘Compléments’ du paneau ‘Collaboration Open BIM’ de la barre d'outils principale de Revit.

Le menu déroulant comporte trois sections distinctes.
La première section rassemble les outils nécessaires pour synchroniser le projet avec la plateforme BIMserver.center.
- Lier au projet Open BIM
- Partager le modèle Revit
- Consulter l'état du projet
- Annuler la collaboration du projet Open BIM
La deuxième section contient des outils de gestion du contenu des liens IFC.
- Extraire le contenu des liens IFC vers le document
- Extraire le contenu du lien et l'attribuer aux familles
- Attribuer aux familles un contenu extrait du lien
- Inverser l'extraction du contenu de tous les liens
- Actualiser le projet Open BIM
- Afficher le panneau d'information du projet Open BIM
- Options IFC
La troisième section couvre la gestion des licences, ainsi que l'aide et les informations disponibles.
- Utiliser Licence Électronique
- Administrer la Licence Électronique
- Aide
- À propos de…
Collaboration Open BIM
Avec le « Plugin Open BIM - Revit », il est possible de démarrer un projet Open BIM directement à partir de Revit. De cette façon, il est possible de communiquer le modèle Revit avec les modèles CYPE, réalisant ainsi une collaboration bidirectionnelle en temps réel entre les différentes disciplines du projet et Revit via l'échange de fichiers IFC. De cette façon, la communication entre Revit et les outils spécialisés de CYPE est améliorée, optimisant le flux de travail BIM.
Se lier à un projet Open BIM
Avec l'outil ‘Lier au projet Open BIM’, vous sélectionnez le projet de BIMserver.center auquel vous souhaitez vous connecter. Une fois le projet sélectionné, il est possible d'incorporer les différentes contributions qui sont incluses pour extraire des informations
Partager le modèle Revit
L'outil ‘Partager le modèle Revit’ permet d'extraire des informations du modèle Revit en générant des fichiers au format standard IFC pour les incorporer au projet sur la plateforme BIMserver.center à laquelle il est lié.
Vous pouvez sélectionner une destination locale pour le projet ou utiliser BIMserver.center pour le partager avec d'autres collaborateurs.
Une fois le projet créé, un fichier IFC du modèle actuel est généré.
| Plus d'informations : |
|---|
| Il est désormais possible de travailler dans des environnements collaboratifs en stockant les modèles centraux à la fois sur des plateformes tierces et dans le cloud de Autodesk, Autodesk Construction Cloud. Cela garantit le bon fonctionnement des fonctionnalités et des outils du plug-in dans un environnement de travail collaboratif. |
Consulter l’état du projet et actualiser le projet Open BIM
L'outil ‘Consulter l’état du projet’ est utilisé pour vérifier les changements éventuels dans les fichiers IFC du projet.
Le logiciel vous informe des modifications qui ont été générées dans les projets des différentes disciplines et vous permet de décider si mettre à jour les informations du projet.
Il est possible de sélectionner les fichiers IFC qui n'ont pas encore été liés ou de supprimer certains de ceux qui ont été précédemment liés.
Annuler la collaboration au projet Open BIM
L'outil ‘Annuler la collaboration au projet Open BIM’ permet de désactiver les messages de collaboration avec le projet Open BIM et, éventuellement, de supprimer tous les liens avec les fichiers IFC.
Extraire le contenu des liens IFC vers le document
Avec l'outil 'Extraire le contenu des liens IFC vers le document', il est possible de convertir le modèle IFC lié en un ensemble d'objets individuels (DirectShape), ce qui permet de supprimer ou de modifier la position de ces objets et, d'autre part, de modifier les paramètres des éléments associés. En outre, la liaison avec les catégories natives Revit permet de filtrer, d'étiqueter et de répertorier dans des tableaux.
Pour l'analyse et la documentation des modèles, le processus de conversion ajoute un avantage significatif : l'unification des paramètres partagés. Lier des modèles IFC à un projet Revit nécessite l'association d'ID individuels à chaque propriété ou attribut IFC ; la conséquence de ce processus est que le même attribut ou propriété reçoit des ID différents dans des liens différents, ce qui nécessite la définition du fichier de paramètres partagés spécifique pour chaque opération à effectuer sur chacun des modèles liés. En extrayant le contenu des liens IFC, cette opération fastidieuse n'est plus nécessaire ; le plugin se charge d'unifier les paramètres partagés de sorte que l'utilisateur n'est pas obligé de maintenir et de gérer un ensemble de fichiers de paramètres partagés (un pour chaque modèle IFC lié). En d'autres termes, le processus devient transparent pour l'utilisateur, qui n'a plus qu'à se préoccuper de la localisation de l'attribut ou de la propriété à lister par son nom.
Le processus de conversion est entièrement réversible. Il est possible d'extraire le contenu du lien vers le document ou d'inverser l'extraction du contenu du lien. La synchronisation des différents modèles avec le projet peut être gérée dans BIMserver.center et cette opération peut être définie pour l'ensemble fédéré des modèles ou individuellement pour chacun d'entre eux. L'état de chaque lien est indiqué par une icône et une couleur différenciée.
Génération d'éléments natifs Revit à partir d'un IFC
Le module « Génération d'éléments natifs Revit à partir d'un IFC » du Plugin Open BIM - Revit permet la conversion de liens IFC structuraux, d'armatures de renfort et/ou de systèmes de tuyauteries (inclus dans un projet de la plateforme BIMserver.center) en éléments natifs Revit grâce à l'attribution de familles.
Les fonctionnalités de ce module sont centralisées dans l'option ‘Extraire le contenu du lien et l'attribuer aux familles’ du panneau ‘Collaboration Open BIM’ de Revit.
Pour plus d'informations, vous pouvez consulter les liens suivants :
Génération d'éléments natifs Revit à partir d'un IFC structural
Le module « Génération d'éléments natifs Revit à partir d'un IFC » inclut la fonctionnalité 'Génération d'éléments natifs Revit à partir d'un IFC structural'. Cette fonctionnalité permet la conversion d'un modèle structural (inclus dans un projet de la plateforme BIMserver.center) en éléments natifs Revit par l'attribution de familles.
| Recommandations : |
|---|
| Lorsque vous générez des éléments natifs Revit à partir d'un fichier IFC structural, il est essentiel de travailler avec un fichier Revit utilisant le gabarit de structure. Cela garantit une importation correcte et une meilleure intégration des éléments dans le modèle. |
Fonctionnement du module « Génération d'éléments natifs Revit à partir d'un IFC structural »
Après avoir sélectionné l'option ‘Extraire le contenu du lien et l'attribuer aux familles’, une boîte de dialogue portant le même nom s’ouvre. Son fonctionnement est le suivant :
- Section principale
Dans la partie supérieure gauche, sont affichées toutes les catégories d’éléments structuraux détectées dans les liens IFC du modèle importé, regroupées selon la classe IFC et le type IFC auxquels elles appartiennent.
Pour chaque regroupement, sont également indiqués :
- le nombre d’occurrences existantes ;
- la catégorie native Revit vers laquelle les éléments seront convertis.
Les catégories (ainsi que leur classe IFC) qui peuvent être détectées et converties en éléments natifs dans Revit sont les suivantes :
- Murs - IfcWallType
- Sols - IfcSlabType
- Poteaux porteurs - IfcColumnType
- Ossature - IfcFooting, IfcBeam, IfcMember
- Fondations - IfcFooting, IfcPile
- Escalier - IfcStair
- Rampes - IfcRamp
- Ouverture du trou – IfcOpeningElement
- Sélecteur de famille native Revit (Convertisseur)
Dans la zone encadrée en rouge sur l’image, la liste affiche tous les types ainsi que leurs occurrences pour la catégorie choisie dans la 'Section principale'. Pour chacun d’eux, vous pouvez associer une famille déjà présente dans le modèle Revit, puis lancer la conversion en éléments natifs.
- Dans le même tableau, ilvous pouvez créer des doubles lorsque la famille attribuée comporte des paramètres de type (et non des paramètres d’occurrences), via la colonne 'Créer des doubles'.
- À l’inverse, si la famille attribuée utilise des paramètres d’occurrence, il suffit d’attribuer les paramètres de la famille sans dupliquer les types. À ce sujet, il est recommandé de charger, avant l’exportation, les familles nécessaires qui ne sont pas incluses par défaut dans le gabarit Revit.
- Afin de faciliter le flux de travail, plusieurs boutons de filtrage permettent d'afficher les différents types d’occurrences.
- Occurrences du convertisseur/Occurrences du type
Dans la partie inférieure de la boîte de dialogue 'Extraire le contenu du lien et l’attribuer aux familles', vous pouvez consulter :
- Toutes les occurrences gérées par le convertisseur, si aucune sélection spécifique n’est faite ; ou
- Uniquement les occurrences d’un type précis, si vous sélectionnez ce type.
Ainsi, l’affichage s’adapte à votre sélection pour faciliter la vérification des informations.
Génération d'armatures de renfort en entités natives Revit
Le module « Génération d'éléments natifs Revit à partir d'un IFC » étend ses fonctionnalités avec l'outil ‘Génération d'armatures de renfort vers des entités natives Revit’. Il permet de convertir les modèles d’armatures de renfort (inclus dans un projet de la plateforme BIMserver.center) en entités natives Revit.
| Note : |
|---|
| Pour convertir les armatures de renfort (générées dans CYPECAD) en entités natives Revit, dans CYPECAD, dans l'option ‘Exporter’ du menu ‘BIMserver.center’, il est nécessaire de cocher les cases suivantes : ‘Armatures’ + ‘Un fichier IFC avec tous les niveaux’ et/ou ‘Un fichier IFC par niveau’ + ‘Inclure la description des barres au format BVBS dans les fichiers IFC’. Pour plus d'informations, vous pouvez consulter ce lien. |
La conversion des armatures de renfort en éléments natifs Revit à l'aide du nouvel outil nécessite que la conversion des éléments structuraux hôtes, tels que les poutres, les poteaux, les planchers, les semelles ou tout autre élément structural contenant des armatures de renfort, ait été effectuée au préalable.



Fonctionnement de l’outil ‘Génération d'armatures de renfort en entités natives Revit’
Après avoir sélectionné l'option ‘Extraire le contenu du lien et l'attribuer aux familles’ dans un lien IFC d’armature structurale, une boîte de dialogue du même nom s'ouvre et son fonctionnement est détaillé ci-dessous :
- Section principale
Dans la section principale, les catégories à convertir en entités natives sont affichées. Dans ce cas, comme il s'agit d'un IFC d’armature de renfort, seule la catégorie ‘Armature structurale’ est affichée. De la même manière, la classe IFC et le nombre d'occurrences existantes dans l’IFC sont affichées.
- Panneau d'information des quantités/ratios
Les informations sur les quantités d'acier sont présentées ici. Ces informations sont triées par type d'acier, par diamètre de barre et par diamètre de mandrin. En outre, au bas du tableau figure un résumé du poids total de l'acier exprimé en kilogrammes.
- Occurrences du convertisseur
Dans le panneau inférieur gauche, la hiérarchie des occurrences de convertisseurs est affichée. Cette hiérarchie est établie par ordre décroissant :
- Armature de renfort en général (couvre l'ensemble du modèle).
- Niveaux du modèle (fondation, rez-de-chaussée et suivants).
- Catégories d'éléments structuraux Revit appartenant à chaque niveau (ossatures, poteaux structuraux, etc.).
- Élément structural individuel.
- Assemblages d’armatures (ensembles ou groupes d'éléments qui constituent le total des armatures d'un élément structural).
- Armature de renfort en général (couvre l'ensemble du modèle).
- Dans le panneau inférieur droit, les informations concernant chaque barre de chaque assemblage sont affichées.
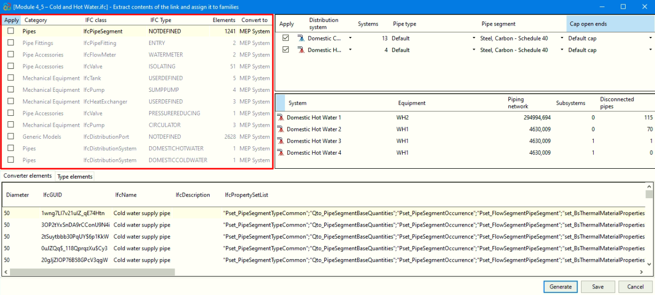
Génération d'éléments natifs Revit à partir d'un fichier IFC de systèmes de tuyauteries
Le module « Génération d'éléments natifs Revit » comprend la fonctionnalité 'Génération d'éléments natifs Revit à partir d'un IFC de systèmes de tuyauteries'. Cette fonctionnalité permet la conversion d'un modèle MEP (inclus dans un projet de la plateforme BIMserver.center) en systèmes de tuyauteries natifs Revit grâce à l'attribution de familles.
Permet de générer des systèmes de tuyauteries complets, comprenant non seulement les systèmes, les tuyauteries et les raccordements, mais aussi les isolants des tuyauteries, les équipements et les raccords de tuyauteries.
| Recommandation : |
|---|
| Lors de la génération d'éléments natifs Revit à partir d'un IFC de systèmes de tuyauteries, il est essentiel de travailler avec un fichier Revit utilisant le gabarit de systèmes. Cela garantit une importation correcte et une meilleure intégration des éléments dans le modèle. De plus, il est intéressant de définir dans la vue, à partir de la palette ‘Propriétés’, la propriété ‘Discipline’ comme ‘Coordination’. |
| Note : |
|---|
| Pour la conversion de systèmes de tuyauteries (générés dans CYPEPLUMBING) en entités natives Revit, cochez les cases : ‘Water Systems’ et/ou ‘Sanitary Systems’ qui sont situées dans le logiciel CYPEPLUMBING > menu ‘BIMserver.center’ > option ‘Partager’. Si le partage s'effectue à partir de CYPEFIRE Hydraulic Systems, il est indispensable d'activer ‘Exporter les ports de connexion’ afin d'intégrer les informations relatives aux ports d'entrée et de sortie des éléments de l'installation, ce qui permet de distinguer et de connecter les différents systèmes de tuyauteries. |
Fonctionnement du module « Génération d'éléments natifs Revit à partir d'un IFC structural »
Après avoir sélectionné l'option ‘Extraire le contenu du lien et l'attribuer aux familles’, une boîte de dialogue du même nom s'ouvre et son fonctionnement est détaillé ci-dessous :
- Section principale
Dans la partie supérieure gauche, toutes les catégories de systèmes de tuyauteries détectés dans les liens IFC du modèle importé sont affichées, regroupées selon la classe et le type d'IFC auxquels elles appartiennent. De plus, à partir de ces regroupements, le nombre d'occurrences existantes et la catégorie native Revit à convertir sont indiqués.
Les catégories (avec leur classe IFC) qui peuvent être détectées et converties en éléments natifs dans Revit sont les suivantes :- Tuyauteries - IfcPipeSegment
- Raccordements de tuyauteries - IfcPipeFitting
- Raccords de tuyauteries - IfcFlowMeter, IfcValve
- Équipements mécaniques - IfcTank, IfcPump, IfcHeatExchanger
- Modèles génériques - IfcCovering
- Sélecteur de famille native Revit (Convertisseur)
A) Pour la catégorie ‘Tuyauteries’ :
- En haut à droite, dans la zone encadrée en rouge sur l'image, apparaissent les systèmes de distribution regroupés avec la quantité, de la catégorie sélectionnée dans la ‘Section principale’.
- Pour ces systèmes, à partir de la partie encadrée en vert sur l'image, il est possible d'attribuer un type de tuyauterie existant dans le modèle Revit pour effectuer la conversion en natif. De plus, vous devez sélectionner le type de segment de tuyauterie et, si vous souhaitez boucher les extrémités, indiquer le type de bouchon correspondant.
- Le tableau central, encadré en bleu sur l'image, affiche les occurrences du système de distribution sélectionné dans le tableau immédiatement supérieur.
B) Pour les autres catégories :
- En haut à droite, dans la zone encadrée en rouge sur l'image, les éléments MEP de la catégorie sélectionnée dans la ‘Section principale’ sont regroupés, avec la quantité correspondante.
- Pour ces éléments, à partir de la zone encadrée en vert sur l'image, vous pouvez :
- Attribuer des familles préalablement chargées dans le modèle Revit.
- Générer des familles paramétriques, selon le type d'élément :
- Dans le cas des vannes, les familles sont générées avec une géométrie standard de vanne.
- Dans le cas des isolants (dans les tuyauteries et les raccordements de tuyauteries), il est nécessaire de sélectionner un matériau préchargé dans le modèle Revit.
- Pour les autres éléments, les familles sont générées à partir de la géométrie contenue dans les entités IFC.
- Le tableau central, encadré en bleu sur l'image, affiche les types de la famille sélectionnée dans le cadre vert supérieur.
- Lorsque vous choisissez de générer des familles, les types apparaissent avec l’étiquette ‘À générer’, car aucun type n'a encore été créé pour cette famille.
- Si vous choisissez d'attribuer une famille existante, les types nécessaires déjà définis dans cette famille apparaissent avec l’étiquette ‘Existant’, tandis que les types nécessaires qui ne s'y trouvent pas apparaissent avec la mention ‘À générer’.
| Note : |
|---|
| Lors de la création de familles ou de l'attribution d'une famille existante, les types restants nécessaires sont automatiquement créés, identifiés par le diamètre entre parenthèses dans leur nom. |
Panneau d'information du projet Open BIM
En se liant à un projet, ce panneau affiche chacun des liens et leur état à l'aide des icônes suivantes :
- État du lien
Indique si le lien est chargé ou déchargé. - État de l'IFC d'origine
Affiche l’état de l'IFC situé dans le dossier « bim_projects ». - État de l’IFC local
Affiche l'état de l’IFC situé dans le dossier du répertoire local où le projet est stocké. - État du contenu
Affiche l'état du contenu extrait (DirectShapes) de chacun des liens.
En cliquant sur un lien avec le bouton droit de la souris, un menu contextuel apparaît, permettant d'effectuer les actions suivantes :
- Annuler
Ferme le menu contextuel sans exécuter aucune action. - Actualiser
Actualise l'état du lien IFC dans la vue, affichant toute modification récente sans avoir à le réimporter manuellement. - Masquer dans la vue
Permet de masquer complètement un lien IFC dans la vue active. Pour l'afficher à nouveau, il suffit de réexécuter la fonctionnalité sur le même lien. - Sélectionner le lien
Sélectionne le lien IFC dans le modèle Revit, facilitant ainsi sa localisation et sa manipulation. - Afficher le contenu
Ouvre un panneau d'information affichant toutes les informations des entités IFC contenues dans le lien. Ce panneau est en lecture seule et a un caractère exclusivement informatif. - Sélectionner toutes les occurrences
Permet de sélectionner simultanément toutes les occurrences générées à partir d'un lien IFC, facilitant ainsi leur gestion et leur édition en masse. - Déplacer vers l'origine interne
Déplace l'emplacement du lien IFC pour l'aligner avec l'origine interne du projet Revit. - Déplacer vers le point de base du projet
Ajuste la position du lien IFC pour qu'il coïncide avec le point de base du projet dans Revit. - Déplacer vers le point de topographie
Déplace le lien IFC en prenant comme référence le point de topographie du projet. - Bloquer la mise à jour IFC
Empêche le lien IFC de se mettre à jour automatiquement lorsque des modifications sont détectées dans le modèle d'origine, en conservant son état actuel dans Revit. - Bloquer le contenu extrait
Empêche les éléments déjà extraits d'être modifiés ou mis à jour accidentellement, garantissant ainsi la stabilité du modèle converti. - Réimporter IFC
Force la mise à jour du lien IFC, en remplaçant son contenu par la dernière version disponible dans le projet BIMserver.center. - Extraire le contenu du lien vers le document
Convertit les éléments IFC du lien en géométrie DirectShape dans le projet Revit, en les intégrant dans le modèle sans perdre leur référence d'origine. - Extraire le contenu du lien et l'attribuer à des familles
Convertit le contenu du lien IFC en entités natives Revit modifiables en les attribuant à des familles, ce qui permet de travailler directement avec elles dans l'environnement Revit.
Sur le côté gauche du panneau, une barre d'outils est située pour améliorer l'accessibilité et l'organisation des options.
Elle est structurée en deux sections principales : 'Configuration' et 'Fonctionnalités'.
Configuration
La section 'Configuration' regroupe les options de personnalisation, de contrôle de la conversion et de gestion des données IFC.
- Options IFC
Elles permettent de définir des paramètres spécifiques pour l'importation et l'exportation de modèles au format IFC. Cet outil est expliqué plus en détail sur Options IFC.
Fonctionnalités
La section 'Fonctionnalités' présente des outils supplémentaires pour la visualisation, le filtrage et la gestion des modèles structuraux, ce qui facilite la navigation et l'analyse du contenu BIM.
Informations sur les niveaux
Fournit des détails spécifiques sur les niveaux du projet, facilitant l'analyse et l'organisation.
Appliquer des transparences aux éléments dans les vues
Cette fonctionnalité permet de modifier rapidement le niveau de transparence de différentes catégories dans le modèle Revit, sans avoir à accéder à l'éditeur de visibilité et de graphiques de l'interface. Elle permet également de sélectionner librement les éléments et de définir un pourcentage de transparence modifiable pour une ou plusieurs vues du projet.
Dans la section des catégories, le menu déroulant permet de sélectionner l'une des disciplines disponibles dans Revit. Par défaut, la discipline définie dans le modèle du projet est chargée. Selon la discipline choisie, différentes catégories du modèle s'affichent, ainsi que le nombre d'occurrences existantes dans chacune d'elles. Il est possible d'effectuer des sélections manuelles ou globales à l'aide des boutons situés en bas. Dans la zone centrale, un curseur (TrackBar) permet de définir le pourcentage de transparence à appliquer, avec des valeurs comprises entre 0 % et 100 %.
Enfin, dans la section des vues, vous pouvez sélectionner les vues du modèle auxquelles vous souhaitez appliquer le pourcentage de transparence précédemment défini.
Attribuer des filtres de visibilité aux systèmes de tuyauteries
Cette fonctionnalité du bloc ‘Visibilité’ permet de créer des filtres dans la vue active de Revit pour afficher ou masquer les différents types de systèmes de tuyauteries existants dans le modèle, facilitant ainsi le contrôle visuel et la gestion du projet.
| Note : |
|---|
| Pour utiliser cette fonctionnalité, le modèle Revit doit contenir un ou plusieurs systèmes de tuyauteries préalablement créés. |
Attribuer des filtres de couleur aux armatures
Cette fonctionnalité du bloc ‘Couleurs’ permet d'attribuer des couleurs aux armatures en fonction de leur diamètre, détectant automatiquement les diamètres réels existants dans le modèle Revit. Ainsi, seuls les filtres pour les diamètres ayant des occurrences créées dans le modèle sont affichés et générés, ce qui facilite une représentation graphique plus précise et mieux adaptée à la réalité du projet.
Les filtres de couleur peuvent être appliquées aux vues disponibles sélectionnées sans qu'il soit nécessaire de créer un filtre pour chacune d'entre elles. Les couleurs sont personnalisables et les couleurs prédéfinies dans le logiciel peuvent également être utilisées.
| Note : |
|---|
| Pour utiliser cette fonctionnalité, le modèle Revit doit contenir une ou plusieurs barres de renfort préalablement créées. |
Attribuer des couleurs aux systèmes de tuyauteries
Cette fonctionnalité du bloc ‘Couleur’ permet de gérer et de personnaliser les couleurs attribuées aux différents types de systèmes de tuyauteries disponibles dans le modèle Revit. Il facilite également l'identification des systèmes sans couleur définie et offre la possibilité d'appliquer un ensemble de couleurs par défaut de trois manières différentes :
- Uniquement aux systèmes auxquels aucune couleur n'est attribuée.
- Aux systèmes préalablement sélectionnés dans le panneau de couleurs.
- À tous les systèmes disponibles dans le document.
De plus, il permet de modifier manuellement les couleurs de chaque système en double-cliquant sur la cellule correspondante, sans avoir à utiliser le jeu de couleurs par défaut.
La boîte de dialogue principale affiche tous les systèmes de tuyauterie du projet, tandis que la boîte de dialogue des couleurs par défaut présente la classification des systèmes Revit ainsi que leur couleur attribuée. Ainsi, lorsque vous appliquez les couleurs par défaut, la couleur indiquée est automatiquement attribuée à tous les systèmes appartenant à cette classification.
Options IFC
L'outil ‘Options IFC’ permet de personnaliser et d'optimiser la conversion d'objets de et vers IFC. La disponibilité d'objets appartenant aux catégories propres à Revit permet, entre autres, l'étiquetage des objets ou l'analyse à l'aide de tableaux de planification.
Cela permet d'optimiser le flux de travail BIM des projets modélisés dans Revit et calculés avec les logiciels CYPE et de se concentrer sur les éventuels modèles détaillés générés à partir des applications appartenant aux systèmes du fabricant.
Le fonctionnement des ‘Options IFC’ complète celui de Revit (accessible depuis ‘Fichier’ > ‘Exporter’ > ‘IFC’ > ‘Modifier la configuration...’) et permet de remplacer les options d'importation et d'exportation définies dans cette configuration.
Si ‘Revit’ est sélectionné dans ‘Options IFC’, le complément utilise le même fichier que la configuration de Revit. Si ‘Open BIM’ est sélectionné, le complément propose un mapping adapté aux besoins des outils CYPE. Il est possible de modifier ce mapping, bien qu'il soit déjà préparé pour ne pas être nécessaire lorsque vous travaillez avec les outils CYPE.
Les ‘Options d'importation IFC’ permettent d'attribuer les éléments des liens IFC à des catégories natives Revit, bien qu'ils ne puissent pas être modifiés puisqu'ils restent dans le lien IFC. Cela permet de créer des filtres et de travailler avec des tableaux de planification contenant ces éléments.
Il permet également de sélectionner le point où l'origine des IFC des contributions sélectionnées lors de l'importation est introduite. Une fois chargés, ces liens peuvent être déplacés vers les points de référence de deux manières :
- En les déplaçant tous en même temps.
- En déplaçant chacun individuellement.
Intégration dans la plateforme BIMserver.center
De nombreux logiciels CYPE sont connectés à la plateforme BIMserver.center et permettent un travail collaboratif via l'échange de fichiers dans des formats basés sur des formats standards ouverts.
Il convient de rappeler que pour travailler sur BIMserver.center, l’utilisateur peut s’enregistrer gratuitement sur la plateforme et créer un profil.
En accédant à un logiciel connecté à la plateforme, celui-ci est en mesure d'établir une connexion avec un projet sur BIMserver.center. De cette manière, les fichiers des projets développés en collaboration sur BIMserver.center sont tenus à jour.

| Plus d'informations : |
|---|
| Tous les détails relatifs à l'utilisation des logiciels CYPE à travers la plateforme BIMserver.center peuvent être consultés ici. |
Licences et modules associés
Les logiciels CYPE sont activés au moyen de licences électroniques qui peuvent contenir un ou plusieurs modules. La liste des modules compatibles avec chaque logiciel peut varier en fonction du produit acquis et du type de licence.
Pour consulter la liste des modules compatibles avec ce logiciel, vous pouvez accéder à 'Modules des logiciels CYPE'.
Veuillez noter que la liste des modules disponibles dans la licence dépend du produit acquis.











































