Separador “Orçamento” nas aplicações BIM da CYPE
Introdução
No separador "Orçamento", o utilizador dispõe de ferramentas destinadas a gerar e gerir a medição e o orçamento da instalação analisada por cada programa. Aqui, é possível extrair a medição do modelo e, com base nesta informação, gerar unidades de obra reais. Este processo é efetuado através de um sistema de correspondência (mapeamento) entre os elementos medidos no modelo de cálculo e os recursos do orçamento. Esta equivalência é armazenada numa diretoria local ou em rede, de modo a poder ser progressivamente ampliada e utilizada em projetos futuros.
Algumas aplicações da CYPE integradas no fluxo Open BIM que dispõem do separador "Orçamento" são, entre outras, CYPEPLUMBING, CYPELEC, CYPEHVAC ou CYPEFIRE Hydraulic Systems.
O separador "Orçamento" também está incluído no Open BIM Quantities. Ao contrário do resto das aplicações que incluem este separador, o Open BIM Quantities permite a extração da medição a partir de modelos BIM definidos com a norma IFC (no seu separador "Medição do modelo BIM"). O processo de geração do orçamento no Open BIM Quantities realiza-se no seu separador "Orçamento", da mesma forma que no resto das aplicações Open BIM que dispõem deste separador.



Ambiente de trabalho
O separador "Orçamento" permite gerir a medição e o orçamento da instalação, e mostra:
- Uma barra de ferramentas superior que contém ferramentas para a criação e edição de orçamentos, bem como ferramentas de gestão e de criação de listagens.
- Uma janela gráfica com a sua própria barra de ferramentas, situada do lado direito, na qual é possível visualizar os diferentes elementos da obra.
- Uma zona específica para a estruturação do orçamento, do lado esquerdo.

Sequência básica de introdução e saída de dados
Nos programas que dispõem da guia «Orçamento», uma vez modelada a instalação na guia correspondente, é necessário seguir uma sequência adequada para garantir a geração correta do orçamento. Existem vários métodos de trabalho, entre os quais se encontram os seguintes:
Método 1: Introdução manual dos preços
Neste método, os preços são introduzidos diretamente na base de dados do projeto e é adequado quando se deseja trabalhar exclusivamente com preços próprios do projeto, sem utilizar um banco de preços nem realizar um mapeamento. A sequência é:
- Definir os parâmetros gerais do orçamento (em «Projeto», «Parâmetros gerais»).
- Visualizar os itens do orçamento (a partir de «Atualizar», «Atualizar a medição», «Eliminar os dados do orçamento atual», mantendo desativadas as caixas «Mapeamento» e «Banco de preços»).
- Introduza manualmente os preços nos itens da base de dados do projeto (em «Preços», «Base de dados do projeto»). Ao fechar a janela da base de dados do projeto, as alterações serão aplicadas automaticamente.
- Por último, é possível obter diretamente as listas do orçamento (em «Listas»).
Método 2: Atribuição direta de códigos de um banco de preços
Neste método, os itens gerados são vinculados manualmente a um banco de preços a partir da base de dados do projeto, quando esse banco de preços está disponível, mas não se deseja realizar um mapeamento. A sequência é:
- Definir os parâmetros gerais do orçamento (em «Projeto», «Parâmetros gerais»).
- Visualizar os itens do orçamento (a partir de «Atualizar», «Atualizar a medição», «Eliminar os dados do orçamento atual»).
- Criar ou importar um banco de preços (em "Projeto", "Bancos de preços").
- Atribuir os códigos, um a um, do banco de preços de referência à base de dados do projeto (em «Preços», «Base de dados do projeto», «Adicionar conceitos de bancos de preços»). Ao fechar a janela da base de dados do projeto, as alterações serão aplicadas automaticamente.
- Por último, é possível obter diretamente as listas do orçamento (em «Listas»).
Método 3: Utilização de ficheiros de mapeamento (método recomendado)
É o método mais completo e flexível, pois automatiza a correspondência entre os elementos modelados e as unidades de obra do banco de preços. Esse fluxo permite reutilizar bancos de preços e mapeamentos, agilizando a geração do orçamento. A sequência recomendada é:
- Definir os parâmetros gerais do orçamento (em «Projeto», «Parâmetros gerais»).
- Criar ou importar um banco de preços (em «Projeto», «Bancos de preços»). Entre as opções disponíveis para isso, encontram-se as seguintes:
- Criar um novo banco de preços "Vazio", adicionando capítulos, unidades de obra e documentação a partir do zero:
- (Opcional) Adicione unidades de obra manualmente (a partir de «Adicionar unidade de obra»).
- (Opcional) Adicione unidades de obra a partir do Gerador de preços (arrastando-as a partir do botão de exportação FIEBDC que aparece neste programa e soltando-as sobre o banco de preços em que está a trabalhar).
- (Opcional) Criar um novo banco de preços a partir de um «Modelo», adicionando unidades de obra e documentação.
- (Opcional) Importar um banco de preços no formato BC3 ("Importar ficheiro BC3").
- (Opcional) Criar um novo banco de preços baseado em conceitos unitários do "Gerador de preços" para o país e local selecionados (apenas em alguns programas).
- (Opcional) Crie um banco de preços "Vazio" e importe informações no formato CSV.
- Criar um novo banco de preços "Vazio", adicionando capítulos, unidades de obra e documentação a partir do zero:
- Criar um novo ficheiro de mapeamento vazio (a partir de «Projeto», «Mapeamento»).
- Atualizar o orçamento (em «Atualizar», «Atualizar a medição», «Eliminar os dados do orçamento atual»), selecionando tanto o mapeamento como o banco de preços criados. Na janela pop-up, deve:
- Atribuir a estrutura dos capítulos no ficheiro de mapeamento (a partir da janela pop-up do mapeamento, «Capítulos»).
- Atribuir os códigos, um a um, do banco de preços de referência ao ficheiro de mapeamento (a partir da janela pop-up do mapeamento, «Atribuir códigos», «Atribuir»).
- É necessário aceitar a janela pop-up para aplicar as alterações.
- Opcionalmente, é possível:
- (Opcional) Revisar ou modificar o mapeamento (em "Projeto", "Mapeamento").
- (Opcional) Aumentar ou ajustar os preços a partir da base de dados do projeto (em «Preços», «Base de dados do projeto»).
- (Opcional) Editar manualmente o orçamento, adicionando capítulos, unidades de obra e/ou linhas de detalhe de medição (a partir de «Edição»).
- (Opcional) Registar e gerir as certificações da obra (em «Projeto», «Certificações»).
- (Opcional) Exportar o orçamento para o formato FIEBDC-3 (em «Importar/Exportar», «Exportar BC3»).
- (Opcional) Representar graficamente o orçamento (secção «Gráficos»).
- Por último, é possível obter diretamente as listas do orçamento (em «Listas»).
Caso haja alterações na instalação, é possível atualizar o orçamento para refletir essas alterações (novamente, em «Atualizar», «Atualizar a medição», «Atualizar o orçamento atual», selecionando tanto o mapeamento quanto o banco de preços criados).
O mapeamento criado com este método pode ser reutilizado em outras obras realizadas com o mesmo programa de instalações. Caso sejam incorporados novos materiais ou itens num modelo e seja selecionado um mapeamento que não os contemple, o programa avisará sobre os elementos com incidências na janela pop-up que aparece ao «Atualizar a medição». Nesse caso, esse mapeamento pode continuar a ser trabalhado e enriquecido com as novas associações realizadas.
O programa recolhe vários dados da guia «Instalação» para compor e preencher o campo da coluna «Referência» na secção «Classificação» do mapeamento: a referência dos tipos de elementos (ou dos critérios de verificação), a referência dos materiais e outros dados relevantes (como as dimensões de um acumulador térmico). Portanto, se esses dados forem modificados (reescrevendo a referência dos tipos de elementos ou dos materiais na guia "Instalação" ou selecionando elementos com outras dimensões), a associação com as unidades de obra atribuídas no mapeamento será perdida, pelo que este deverá ser revisto para incorporar os novos casos.
Método 4: Fluxo de trabalho com Arquímedes
Este método permite integrar os itens criados no Arquímedes com as medições geradas pelo programa de instalações, mantendo a estrutura definida no orçamento. A documentação final é obtida com o Arquímedes. Os passos são os seguintes:
- Desde Arquímedes:
- Criar um novo orçamento, com itens sem medições. Esses itens podem ser inseridos a partir do Gerador de preços, contendo toda a documentação associada (especificações técnicas, fichas do estudo de segurança e saúde, gestão de resíduos...).
- Exportar o orçamento em BC3 (a partir de «Ficheiro», «Exportar», «Exportar para FIEBCD-3»).
- A partir do programa de instalações:
- Na guia "Instalação":
- Criar a geometria da instalação.
- Na guia "Orçamento":
- Criar um novo banco de preços importando um ficheiro BC3 (a partir de «Projeto», «Bancos de preços», «Adicionar», «Importar ficheiro BC3»), selecionando o BC3 exportado do Arquímedes.
- Crie o mapeamento importando o ficheiro BC3 exportado do Arquímedes (em «Projeto», «Mapeamento», «Adicionar», «Importar ficheiro BC3»). Desta forma, é gerada a mesma estrutura de capítulos criada no Arquímedes.
- Atualizar o orçamento (em «Atualizar», «Atualizar a medição», «Eliminar os dados do orçamento atual»), selecionando tanto o mapeamento como o banco de preços criados.
- Atribuir códigos, um a um, do banco de preços de referência ao ficheiro de mapeamento (a partir da janela pop-up do mapeamento, «Atribuir códigos»).
- Aceitar (ou, se for o caso, definir) a paridade entre moedas.
- Na barra de ferramentas da interface geral da guia «Orçamento», exporte o orçamento para o formato FIEBDC-3 (em «Importar/Exportar», «Exportar BC3»).
- Na guia "Instalação":
- De volta ao Arquímedes:
- Importar a medição no formato BC3 (em «Ficheiro», «Importar», «Importar medição de FIEBDC-3»), selecionando o BC3 exportado do programa de instalações e marcando a caixa «Processar apenas registos relativos a detalhes de medições». Desta forma, as medições realizadas no programa de instalações serão incorporadas nas partidas do Arquímedes.
- Por último, as listas são obtidas a partir das opções próprias do Arquímedes (por exemplo, em «Arquivo», «Imprimir»).
Parâmetros gerais do orçamento
No separador "Orçamento", no grupo "Projeto" da barra de ferramentas principal, os parâmetros gerais do projeto podem ser revistos ou modificados.
A janela "Parâmetros gerais" inclui os seguintes separadores:
- Moeda. Permite alterar a moeda utilizada e a posição do símbolo da moeda (esquerda ou direita).
- Decimais. Permite modificar o número de casas decimais de importâncias, preços e medições/rendimentos.
- Percentagens. Permite adicionar percentagens de custos indiretos, gastos gerais, lucro e coeficientes de licitação, bem como a incorporação uma série de impostos definidos pelo utilizador.
Bancos de preços
Para facilitar a introdução de preços de construção, é possível importar tanto bases de dados completas como recursos individuais de bancos de preços que tenham sido desenvolvidos de acordo com a norma FIEBDC-3, como o Gerador de preços da CYPE. Também é possível importar bancos de preços em formato CSV.
Na guia "Orçamento", no bloco "Projeto" da barra de ferramentas principal, encontra-se o botão "Bancos de preços".
A opção "Adicionar" permite criar ou importar bancos de preços no formato FIEBDC-3 e a opção "Editar" permite consultar ou editar qualquer recurso ou informação nele contido.
| Nota: |
|---|
| As bases de preços existentes podem ser copiadas ou eliminadas clicando nos ícones à direita de "Adicionar". Na parte superior, encontra-se a opção "Configuração", que permite definir o diretório de pesquisa da base de dados. |
Criar um novo banco de preços "Vazio"
Ao criar um novo banco de preços, deve indicar um nome para o novo ficheiro e uma estrutura de capítulos para o organizar. Para criar um banco a partir do zero, recomenda-se escolher a opção «Vazio».
Editar o banco de preços
Quando entrar no ambiente de edição, verá três painéis diferentes:
- Barra de ferramentas
Contém todas as ferramentas necessárias para adicionar ou editar recursos ao banco de preços em edição. Também permite importar ou exportar para o formato FIEBDC-3 ou ativar ou desativar a visibilidade da informação ambiental ou sobre resíduos. - Árvore de composição
Apresenta, sob a forma de uma árvore, um esquema hierárquico do banco de preços completo. - Painel secundário ou zona de definição
Localizado abaixo do anterior, mostra informação sobre o recurso selecionado e permite a sua edição.
Adicionar capítulos
Para adicionar capítulos, no banco de preços em edição acede-se a "Adicionar capítulo" e introduz-se um código e um resumo. Também se podem introduzir palavras-chave, detectáveis pela ferramenta "Procurar"
Ao clicar em "Aceitar", o capítulo é criado e apresentado no centro da janela.
Quando seleciona o capítulo que criou, todos os dados associados a este aparecem na parte inferior da janela. A partir daqui, pode alterar os dados do capítulo anteriormente introduzidos.
Ao selecionar o separador "Condições técnicas", é possível adicionar informações sobre as condições técnicas e até anexar ficheiros RTF ou HTML.
| Nota: |
|---|
| As especificações podem ser importadas ou exportadas através de um ficheiro BC3 (FIEBDC-3), o que permite que sejam lidas por programas de medições e orçamentos, como o Arquímedes, para consolidá-las e obter as especificações do projeto completo. Podem ser importados ou exportados a partir dos botões do bloco «Importar/Exportar» da barra de ferramentas do painel de gestão de bancos de preços e da base de dados do projeto. |
Para adicionar as secções ao caderno de encargos, deve primeiro clicar no botão "Caderno de encargos", dentro do bloco "Specifications" da barra de ferramentas do painel de gestão de bancos de preços e da base de dados do projeto.
Ao clicar nele, é exibido um menu no qual é possível definir o "Código" e o "Rótulo da secção". Após aceitar, os dados aparecerão no separador "Especificações".
Para adicionar novos capítulos, é necessário voltar ao recurso raiz "Unidades de obra" e repetir o processo anterior.
Por outro lado, se quiser criar subcapítulos, deve clicar num dos capítulos criados, e assim por diante.
| Nota: |
|---|
| Ao clicar com o botão direito em qualquer recurso da árvore abre-se um menu contextual que permite a execução das principais funções, incluindo a criação de capítulos. |
Adicionar unidades de obra
Para adicionar unidades de obra, é necessário selecionar o capítulo onde se pretende incluir uma unidade de obra e clicar em "Adicionar unidade de obra". Na janela, introduz-se o código, a unidade, o preço, o resumo e define-se o tipo.
No caso de um artigo simples, indica-se como um recurso "Sem classificar".
Se necessário, é possível associar palavras-chave.
Ao clicar em "Aceitar", a unidade de obra é criada e apresentada no capítulo assinalado anteriormente.
Ao selecionar a unidade de obra criada, os parâmetros introduzidos podem ser modificados no painel inferior. Além disso, nos diferentes separadores é possível:
- adicionar uma descrição;
- inserir documentos com informação gráfica;
- incorporar documentos anexos ;
- introduzir as condições técnicas associadas à unidade de obra;
- incorporar informação técnica como propriedades físicas, dados ambientais e o código LER dos resíduos;
- e/ou associar à unidade de obra os resíduos definidos previamente.
Artigo composto
Para criar um artigo composto, é necessário primeiro criar os recursos que o compõem.
Para isso, acede-se à linha de "Preços unitários" e clica-se no botão "Adicionar unidade de obra". Estabelece-se o tipo ("Mão de obra", "Maquinaria e meios auxiliares", "Materiais" ou "Resíduos gerados") e escreve-se o seu código, unidade, preço e resumo. Em seguida, associam-se as palavras-chave e clica-se em "Aceitar".
Uma vez definidos os preços unitários, e clicando numa unidade de obra existente, seleciona-se o botão "Adicionar recurso à composição".
Introduz-se o código do recurso ou procura-se por texto, clicando na seta azul. Define-se a quantidade por unidade de obra e clica-se em "Aceitar".
Uma vez adicionados os recursos, o preço da unidade de obra aparecerá de acordo com a composição definida.
| Nota: |
|---|
| É possível anular o preço calculado e definir manualmente um preço alternativo, assinalando a caixa "Fixar o preço" no separador inferior da unidade de obra. |
Adicionar unidades de obra a partir do Gerador de preços
Com o banco de preços no modo de edição e selecionando o recurso que se deseja completar, abre-se o Gerador de Preços na versão desktop ou na versão online.
No Gerador, procura-se (e, se necessário, define-se parametricamente) uma unidade de obra.
Seguidamente arrasta-se a nova unidade de obra do botão de exportação FIEBDC (no painel inferior do separador "Preço composto") para o capítulo onde se deseja incorporar.
Em seguida, aparece uma caixa de diálogo com o conteúdo da unidade de obra.
| Nota: |
|---|
| Se ao copiar uma unidade de obra o seu código estiver repetido no banco de preços, o texto aparecerá a vermelho e será exibida uma mensagem a indicar a sua duplicidade. Para resolver esta situação, ao selecionar a unidade, no painel inferior deverá alterar o código na célula «Código» do separador «Unidade de obra». |
Criar um novo banco de preços a partir de um «Modelo»
Alternativamente, é possível criar um banco de preços a partir de uma estrutura de capítulos predefinida através da opção "Modelo".
Neste caso, deve indicar um nome para o novo ficheiro e selecionar uma das configurações atualmente disponíveis:
- Espanha
- CSI OmniClass
- França – Método UNTEC
- GuBIMClass 1.2 ES
- DIN 276 2018-12
- RICS NRM 1-3
- RICS NRM 2
Importar um banco de preços no formato BC3
É possível criar um banco de preços a partir de um ficheiro no formato FIEBDC-3 (BC3) através da opção «Importar ficheiro BC3».
Neste caso, deve indicar um nome para o novo ficheiro e, com o botão à direita, selecioná-lo. Opcionalmente, pode ativar a importação de outras informações associadas, como «Informação gráfica», «Documentos anexos», «Especificações», «Informação técnica» ou «Entidades comerciais». Após aceitar a janela, o programa inicia um processo de leitura e importação do ficheiro. Ao terminar, exibe um aviso de «Importação concluída», que deverá ser aceito novamente.
Para consultar as informações importadas, é necessário editar o banco de preços, onde são exibidos a estrutura dos capítulos, as unidades de obra e os preços unitários. É possível fazer ajustes e modificações com as opções da barra de ferramentas superior e «Aceitar» as alterações feitas.
Além disso, é possível importar um ficheiro BC3 para um banco de preços criado anteriormente. Com o banco em edição, clique em «Importar BC3» no bloco «Importar/Exportar». Na janela pop-up, além de selecionar o ficheiro BC3 com o botão à direita e marcar as informações que deseja importar, é possível: «Eliminar os dados do banco de preços», que substitui as informações existentes nesse banco pelas importadas do ficheiro BC3, ou «Atualizar o banco de preços», que incorpora os dados do ficheiro BC3 respeitando as informações existentes.
Outra forma de importar um ficheiro BC3 é arrastando-o e soltando-o diretamente na tabela do banco de preços. Na janela de importação, selecione «Adicionar conceito» para incluir um único conceito e «Importar o ficheiro completo» para incluir todos os conceitos do ficheiro.

| Mais informações: |
|---|
| É possível gerar ficheiros BC3 com outras aplicações da CYPE, como Arquimedes, os Pré-dimensionadores de medições e orçamentos e os Geradores de orçamentos. As principais bases de dados da construção também oferecem a informação neste formato. |
Criar um novo banco de preços com base em conceitos unitários do "Gerador de preços"
É possível criar um banco de preços com base em conceitos unitários do «Gerador de preços», para o país e local selecionados, através da opção «Gerador de preços - CYPEPLUMBING (versão - data e hora)».
Neste caso, deve indicar um nome para o novo ficheiro e definir os dados da localização. Essa localização será utilizada para completar as informações associadas aos conceitos unitários.
Depois de aceitar a janela «Dados do local», com o banco de preços em edição, é possível visualizar os conceitos que foram gerados, agrupados numa estrutura de capítulos. Cada conceito corresponde a um material diferente e contém uma decomposição que inclui, além desse material, a mão de obra e os materiais auxiliares necessários para a sua instalação. É importante destacar que, além do preço, esses elementos contêm informações relativas às suas propriedades físicas, dados ambientais e resíduos.
Importar um banco de preços em formato CSV
Os bancos de preços em formato CSV podem ser importados a partir do botão "Importar CSV" no grupo "Importar/Exportar" da barra de ferramentas, do painel de gestão do banco de preços e da base de dados do projeto.
O ficheiro CSV tem de conter as colunas com a informação dos campos "Código", "Tipo", "Unidade", "Resumo", "Quantidade" e "Preço". O índice de cada coluna pode ser especificado no painel de configuração da importação de ficheiros. Também é possível indicar o conjunto de caracteres, o índice da primeira linha de texto a importar e o separador de campos.
Tal como acontece com os ficheiros de formato FIEBDC-3, permite escolher entre remover os dados anteriores do banco de preços, antes da importação ou atualizá-los.
Associar entidades comerciais
É possível introduzir informações comerciais a partir do botão "Entidades comerciais", dentro do bloco "Projeto" da barra de ferramentas do painel de gestão de bancos de preços e da base de dados do projeto.
Ao clicar nele, é apresentado um menu a partir do qual é possível definir os dados das entidades comerciais que intervêm no projeto ou no banco de preços. Os campos solicitados são: "Código", "Resumo", "Nome", "CIF/NIF", "Web "e "E-mail". Também é possível adicionar vários endereços para os diferentes tipos de entidade comercial ("Central", "Delegação" ou "Representante"), indicando os dados de localização, telefone, fax e contacto, entre outros.
Além disso, para associar as entidades comerciais aos conceitos, deve-se selecionar o campo "Entidades comerciais" no painel de edição de capítulos e unidades de obra. Deve-se estabelecer o código criado anteriormente ou selecioná-lo a partir de uma lista através do botão com a seta azul.
| Mais informações: |
|---|
| As entidades comerciais fazem parte do formato padrão de intercâmbio de bases de dados para a construção FIEBDC-3 (.bc3). Portanto, essas informações podem ser importadas e exportadas utilizando as ferramentas incorporadas na guia «Orçamento» para a gestão de ficheiros no formato BC3. |
Ficheiros de mapeamento
As aplicações com o separador "Orçamento" utilizam "Ficheiros de mapeamento" em combinação com o "Banco de preços" num projeto, para estabelecer a relação entre os elementos do modelo (definidos no separador "Instalação") e os recursos do banco.
Para garantir a geração correta do orçamento, é necessário criar um novo ficheiro de mapeamento vazio, a partir do botão «Mapeamento» do bloco «Projeto» da barra de ferramentas principal.

Em «Mapeamento», o botão «Adicionar» permite criar um novo ficheiro de mapeamento. Deve indicar um nome para o novo ficheiro que vai criar e uma estrutura de capítulos para o organizar (neste caso, selecione «Vazio»).
Na maioria dos programas que incluem o separador "Orçamento", foi incluído um banco de preços e um exemplo de mapeamento de elementos da instalação. É de salientar que se trata de um exemplo e que o utilizador pode criar os seus próprios mapeamentos e bancos de preços.
| Nota: |
|---|
| Em "Ficheiros de mapeamento" existe uma opção para importar a estrutura de capítulos a partir de um ficheiro no formato FIEBDC-3 (.bc3). Com esta ferramenta é mais fácil utilizar a estrutura de capítulos de uma base de preços ou de um orçamento anterior. Além disso, é possível copiar a estrutura de capítulos do banco de preços ativo para "Ficheiros de mapeamento". |

| Mais informação: |
|---|
| No CYPEPLUMBING, com a intenção de facilitar o processo de associação, foram adicionados à lista de "Ficheiros de mapeamento" dois novos ficheiros por defeito, extraídos da norma EN 806-3, que podem ser selecionados no separador "Instalação" através do botão "Opções gerais". Estes ficheiros incluem todos os tipos de elementos desta norma. Consequentemente, se forem utilizados apenas estes componentes, juntamente com o banco de preços criado a partir da opção "Gerador de preços - CYPEPLUMBING (versão - data e hora)", não será necessário definir um mapeamento para o separador "Orçamento". |
Gestão de bases de dados
É possível gerir as bases de dados "Ficheiros de mapeamento" em dois locais diferentes, que podem ser alternados, através do menu:
- Diretoria de bases de dados
É indicado uma diretoria onde se encontram as bases de dados. Deste modo, facilita-se a utilização de bases de dados partilhadas por vários utilizadores. - Bases de dados de projectos
As bases de dados são guardadas juntamente com o projeto da aplicação. Quando comprimidas a partir do menu "Arquivo" da aplicação, as bases de dados serão incluídas no ficheiro CYP gerado. Desta forma, é possível partilhar o projeto juntamente com as bases de dados utilizadas para obter o orçamento.

Geração e atualização do orçamento
Depois de criar o banco de preços e o ficheiro de mapeamento, é necessário atualizar o orçamento através do botão «Atualizar a medição», no bloco «Atualizar» da barra de ferramentas superior.
Para isso, é necessário marcar a opção «Eliminar os dados do orçamento atual», ativar e selecionar o mapeamento e o banco de preços criados e clicar em aceitar. Em seguida, aparecerá uma janela pop-up para relacionar os elementos da guia «Instalação» e as unidades de obra do banco de preços.
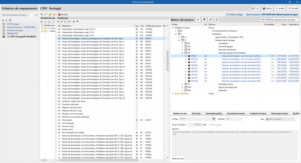
Janela de mapeamento
A janela pop-up é dividida em quatro painéis:
- Painel "Estrutura dos capítulos"
Mostra a estrutura dos capítulos definida no ficheiro de mapeamento. - Painel «Classificação»
Mostra uma tabela com os elementos modelados no separador «Instalação», com as seguintes colunas: «Unidade», «Referência», «Importar», «Código do capítulo», «Código do conceito», «Unidade do conceito» (caixa de seleção), «Unidade do conceito» (campo de texto), "Referência do conceito", "Linha de detalhe", "Fator", "Mapeado para um preço unitário", "Código do preço unitário" e outra coluna que, se for o caso, mostra um ícone de incidência(*). - Painel "Atribuir códigos"
Mostra o banco de preços de referência. Na parte superior desse painel estão incluídas as seguintes ferramentas:- Atribuir. Substitua os valores de «Código do capítulo» e «Código do conceito» do ficheiro de mapeamento pelos da unidade de obra selecionada no banco de preços.
- Capítulos. Captura a estrutura dos capítulos do banco de preços e atribui-a ao ficheiro de mapeamento.
- Pesquisar. Permite localizar conceitos do banco de preços por texto, resumo, código ou termo-chave.
- Sincronizar. A sua ativação permite localizar na tabela de preços qualquer uma das unidades de obra selecionadas no painel «Classificação».
- Seleção do banco de preços de referência. Permite, através de uma lista suspensa, selecionar um banco de preços entre os existentes.
- Painel «Incidências»
Mostra as incidências detetadas no ficheiro de mapeamento.

| Nota (*): |
|---|
| Se os códigos do conceito do banco de preços não tiverem sido atribuídos ao ficheiro de mapeamento, os elementos do painel «Classificação» mostrarão, na última coluna, um ícone de incidência indicando que o conceito não foi definido no banco de preços e que é necessário para a medição da unidade. |
Mapeamento por atribuição de código
Uma forma de mapear os elementos do modelo é através da atribuição de códigos, um a um, do banco de preços de referência ao ficheiro de mapeamento. O processo é o seguinte:
- Atribuir a estrutura dos capítulos
Através do botão «Capítulos» do painel «Atribuir códigos», é automaticamente atribuída ao ficheiro de mapeamento a mesma estrutura de capítulos do banco de preços de referência. Também é possível criar a estrutura manualmente a partir das ferramentas do painel «Estrutura dos capítulos», definindo um código e uma referência.
- Atribuir os códigos do banco de preços
Deve selecionar uma unidade de obra no banco de preços e o elemento correspondente no painel «Classificação» e clicar no botão «Atribuir» do painel «Atribuir códigos». Este processo deve ser repetido para cada elemento que se deseja relacionar. - Depois de concluir as atribuições, é necessário aceitar a janela pop-up para aplicar as alterações.
Mapeamento de preços unitários
Outra forma de mapear os elementos do modelo é através da atribuição de preços unitários.
Ao editar um elemento do painel "Classificação", é possível ativar a opção "Código do preço unitário" e indicar o código do preço unitário sobre o qual será mapeada a quantidade do elemento do modelo.
Neste caso, não é necessário indicar o «Código do capítulo» nem o «Código do conceito», uma vez que o programa estabelece automaticamente a correspondência com o capítulo correspondente.
Se o preço unitário indicado no ficheiro de mapeamento for um preço desagregado no banco de preços associado, apenas os componentes unitários dessa desagregação serão atribuídos ao conceito.
Resultado do orçamento
A janela principal do orçamento mostra o resultado obtido após a atualização da medição. Um código de cores identifica as diferentes rubricas:
- os capítulos e subcapítulos são apresentados com texto a preto;
- as unidades de obra são apresentadas a azul, se estiverem corretamente definidas (se o preço do recurso não tiver sido definido, são apresentadas a amarelo mostarda, tal como os códigos dos níveis superiores);
- e as linhas de detalhe da medição a verde.

A janela secundária do orçamento apresenta o resto da informação associada, distribuída por quatro separadores: "Dados", "Composição", "Resíduos" e "Autos". A composição das unidades de obra, no separador "Composição", apresenta os diferentes recursos simples a verde (a vermelho se algum deles não existir no banco de referência).

Ferramentas de visualização no separador "Orçamento"

No separador "Orçamento", o bloco "Visualização" da barra de ferramentas principal inclui várias ferramentas úteis para a gestão do orçamento:
- Colunas. Permite ativar as seguintes colunas:
- Parâmetros gerais
Permite destacar as etiquetas atribuídas às linhas de medição ou a percentagem da medição retirada do modelo BIM. - Dados ambientais
- Resíduos
- Certificações
- Parâmetros gerais
- Reconstruir árvore. Facilita a visualização de capítulos e unidades de obra e permite:
- "mostrar apenas o primeiro nível de capítulos";
- "mostrar apenas capítulos";
- "exibir capítulos e unidades de obra";
- "exibir tudo".
- Pesquisar. Permite localizar conceitos com base em cadeias de texto presentes no seu código ou resumo.
- Filtro. Permite filtrar as informações exibidas com base nas etiquetas previamente atribuídas às linhas de medição.

Base de dados do projeto
A ferramenta "Base de dados do projeto", incluída no grupo "Preços" da barra superior, permite realizar uma configuração particular da obra em curso (sem afetar o banco de preços ativo).
Entre as possibilidades que oferece, destacam-se as seguintes:
Ajuste de preços
Este botão permite-lhe modificar os coeficientes de rendimento da base de preços original (mão de obra, maquinaria ou preço).
Incremento de preços
Com esta ferramenta é possível ajustar os preços dos recursos contidos na base de dados em função de um "Fator". Além disso, a aplicação permite indicar a natureza dos recursos ("Sem classificar", "Mão de obra", "Maquinaria e meios auxiliares" e "Materiais") sobre os quais a operação deve ser aplicada.
Edição manual do orçamento

O orçamento pode ser modificado manualmente a partir do grupo "Edição" na barra de ferramentas superior do separador "Orçamento" ou a partir do menu do botão direito do rato que aparece quando se clica na estrutura da janela principal.
Adicionar capítulos
Para adicionar um novo capítulo, clica-se em "Adicionar capítulo". Se se pretender criar um subcapítulo, deve-se colocar no cabeçalho de um capítulo existente, introduzir um "Código" e um "Resumo" e aceitar. O capítulo será criado na ordem predefinida e será apresentado na janela principal do orçamento. As ferramentas de mover ("Mover para cima" ou "Mover para baixo") podem ser utilizadas para mover o novo capítulo na estrutura. Também é possível modificar os dados introduzidos a partir da janela secundária do orçamento.
Adicionar unidades de obra
Para adicionar uma nova unidade de obra, é necessário situar-se no cabeçalho do capítulo, onde se pretende incluí-la, e clicar na ferramenta "Adicionar unidade de obra". Introduz-se um código para o recurso (a seta azul permite utilizar qualquer código existente na base de dados do projeto) e define-se um fator e um rendimento.
Adicionar linhas de detalhe de medição
Para adicionar novas linhas de detalhe de medição, é necessário situar-se na unidade de obra em que as pretende incluir e selecionar a ferramenta "Adicionar linha de detalhe de medição". Na janela, seleciona-se "Medição", para que a linha de detalhe seja deste tipo específico, e adiciona-se um comentário e etiquetas. Completam-se os valores de medição nos quatro campos disponíveis (A, B, C e D) e renomeiam-se se necessário. Por defeito, o programa funciona multiplicando os valores destes quatro campos e ignorando os valores iguais a zero. Adicionalmente, é possível associá-lo ao modelo BIM, através do identificador único (GUID), correspondente ao elemento a vincular.
Se for adicionada uma linha de detalhe de medição do tipo "Subtotal parcial" ou "Subtotal acumulado", as quantidades resultantes das linhas de detalhe de medição anteriores serão adicionadas parcial ou cumulativamente, respetivamente. Se for selecionado o tipo "Expressão", pode ser introduzida uma fórmula que atua sobre as linhas de detalhe de medição situadas abaixo, utilizando os valores de medição (A, B, C e D).
Outras ferramentas úteis
Para além de criar recursos, as restantes ferramentas permitem copiar, apagar ou utilizar as ferramentas da área de transferência sobre qualquer recurso existente ("Copiar", "Cortar" e "Colar"). A ferramenta "Copiar" aparece duas vezes com um ícone diferente. Uma delas permite duplicar capítulos, unidades de obra e recursos de composição, a outra funciona da mesma forma que o comando "CTRL+C", que exige que "Colar" apareça na estrutura do orçamento.
Outra ferramenta útil é "Ordenar árvore", que permite organizar o orçamento por capítulos ou por unidades de obra.
Atualização das alterações na instalação
Se houver alterações na instalação, basta executar novamente «Atualizar a medição» para incorporar as modificações ao orçamento. Também é utilizado se tiverem sido adicionadas medições manualmente e se pretender manter a edição.
Nestes casos, é necessário marcar a opção «Atualizar o orçamento atual», ativar e selecionar o mapeamento e o banco de preços e clicar em aceitar.
O menu «Atualizar a medição» também oferece a possibilidade de modificar o banco de preços ativo, selecionar os elementos a incluir no orçamento (resumo, decomposição, informação gráfica, etc.) e um atalho para a ferramenta «Adaptação de preços», que permite modificar os coeficientes de rendimento para mão de obra, maquinaria ou preço.
Autos
A partir do separador "Orçamento" de cada programa, é possível registar e gerir os autos de obra. O programa permite ativar colunas que mostram percentagens e importâncias nos autos, bem como realizar autos por percentagem ou quantidade de medição parcial, por importância parcial, por percentagem ou quantidade de medição acumulada e importância acumulada.
| Mais informação: |
|---|
| Para obter mais informação sobre autos, pode-se aceder a este link. |
Representação gráfica do orçamento
No separador "Orçamento", os dados do orçamento podem ser apresentados graficamente na secção "Gráficos".
Esta secção inclui uma lista através da qual se pode selecionar o gráfico que se pretende apresentar (colunas, linhas, circular, etc.) sobre os seguintes recursos:
- Orçamento
- Composição
- Composição (com/sem vinculação BIM)
- Custo energético
- Emissão de CO2
- Massa dos resíduos (Tipo)
- Volume dos resíduos (Tipo)
- Massa dos resíduos (Código)
- Volume dos resíduos (Código)
- Autos (Importância)
- Autos (Quantidades)
O gráfico gerado depende do componente da tabela de orçamento selecionado. Ao passar o rato sobre uma secção do gráfico, aparecerá um quadro com a referência ao parâmetro e o seu valor.
Exportação do orçamento para o formato FIEBDC-3
Para além da criação de listagens, o orçamento pode ser exportado para o formato normalizado FIEBDC-3 (.bc3) para ser lido por qualquer aplicação compatível.
Para efetuar a exportação, basta utilizar a ferramenta "Exportar BC3" no grupo "Importação/Exportação" do separador "Orçamento", atribuir um nome ao ficheiro e ativar as caixas desejadas para incluir as informação associada (informação gráfica, documentos anexos, condições técnicas, informações técnicas, etc.).
Saída de resultados
Listagens
No separador "Orçamento", no grupo "Listagens do orçamento" da barra de ferramentas principal, encontrará as funcionalidades necessárias para gerar listagens do orçamento.
A criação de listagens é imediata; basta clicar no botão "Listagens do orçamento" e ativar as listagens pretendidas de entre todas as possíveis:
- Medições
- Justificação de preços
- Orçamento
- Orçamento (Tabela)
- Medições e orçamento
- Resumo do orçamento
- Condições técnicas
- Indicadores de impacte ambiental
- Resíduos de construção e demolição
- Autos acumulados
- Resumo de autos
A configuração destas listagens permite a inclusão de dados adicionais (projeto, localização, promotor, autor e data), visíveis nas diferentes listagens a gerar.
Além disso, a ferramenta dá a possibilidade de restringir as listagens aos elementos que satisfazem uma condição de filtro por etiqueta. Por exemplo, é possível gerar medições e orçamentos por bloco de construção, por piso e até por tipo de elementos da instalação.
A documentação relativa a medições e orçamentos podem ser exportadas em formato HTML, DOCX, PDF, RTF e TXT.

































