Ficheiros de mapeamento
As aplicações com o separador "Orçamento" utilizam "Ficheiros de mapeamento" em combinação com o "Banco de preços" num projeto, para estabelecer a relação entre os elementos do modelo (definidos no separador "Instalação") e os recursos do banco.
Mapeamento de preços unitários
A partir do botão "Mapeamento" no grupo "Projeto" da barra de ferramentas principal, é possível mapear os elementos do modelo para os preços unitários de uma unidade de obra.
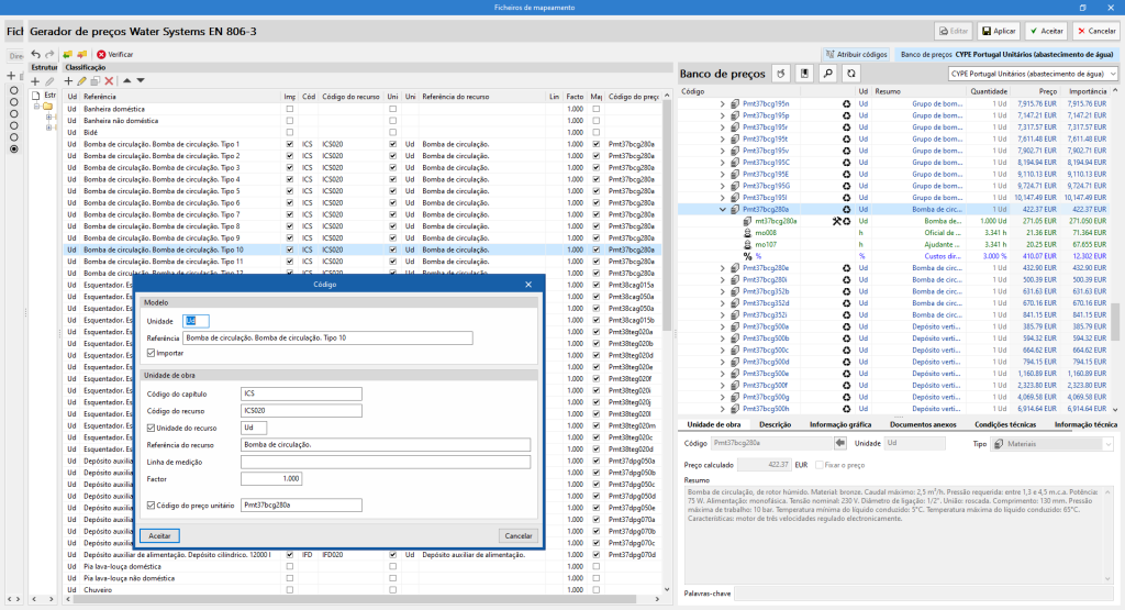
Na edição do ficheiro de mapeamento, encontramos a opção "Código de preço unitário" ao modificar um componente na lista "Classificação". Ao ativar esta opção, podemos indicar o código do preço unitário sobre o qual a quantidade do elemento do modelo será mapeada. Este será adicionado à composição do recurso descrito através dos campos "Código do recurso" e "Referência do recurso".
Se o preço unitário indicado no ficheiro de mapeamento for um preço composto no banco de preços associado, apenas os componentes unitários dessa composição serão atribuídos ao recurso.
Mapeamento por atribuição de código
Outra forma de mapear os elementos do modelo é através da atribuição de códigos do banco de preços de referência.
Para relacionar facilmente os códigos, o banco de preços de referência pode ser visualizado na janela "Ficheiros de mapeamento". Ao clicar no botão "Atribuir códigos", situado no canto superior direito, abre-se um painel do lado direito que deve ser desdobrado a partir da linha de pontos.
Será possível alterar o banco de preços de referência a partir da lista, bem como sincronizar, procurar, atribuir a estrutura de capítulos do banco de preços ou substituir as propriedades da unidade de obra.

Ao selecionar o recurso da "Classificação" e da "Unidade de obra" do banco de preços, os códigos podem ser atribuídos automaticamente com a ferramenta "Atribuir", localizada na barra de ferramentas superior de "Atribuir códigos".
Gestão de bases de dados
É possível gerir as bases de dados "Ficheiros de mapeamento" em dois locais diferentes, que podem ser alternados, através do menu:
- Diretoria de bases de dados
É indicado uma diretoria onde se encontram as bases de dados. Deste modo, facilita-se a utilização de bases de dados partilhadas por vários utilizadores. - Bases de dados de projectos
As bases de dados são guardadas juntamente com o projeto da aplicação. Quando comprimidas a partir do menu "Arquivo" da aplicação, as bases de dados serão incluídas no ficheiro CYP gerado. Desta forma, é possível partilhar o projeto juntamente com as bases de dados utilizadas para obter o orçamento.


