Presupuesto y medición de la instalación de climatización
El presupuesto y la medición de la instalación de climatización se pueden:
- imprimirse en unos listados predefinidos del programa ("Medición y presupuesto", y "Cuadro de materiales");
- exportarse a ficheros en formato estándar FIEBDC-3 mediante la opción "Exportar > BC3" del extremo superior (de este modo, es posible editar e imprimir el presupuesto de la instalación en cualquier programa de mediciones y presupuestos);
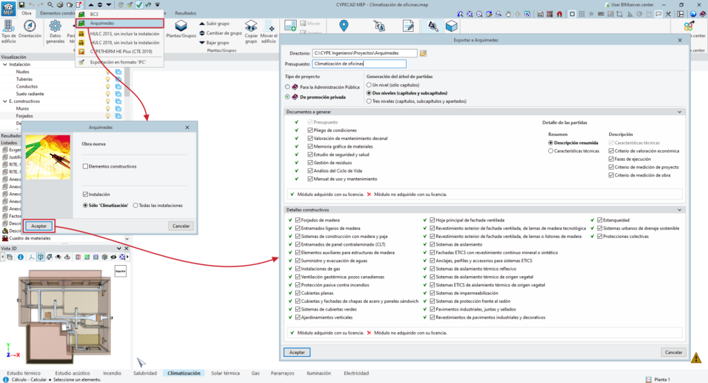
- o exportarse a Arquímedes mediante la opción "Exportar > Arquímedes" del extremo superior.
Los precios se obtienen del Generador de precios de la construcción.
Adicionalmente, es posible utilizar la opción "Resumen del presupuesto por capítulos", en el bloque "Presupuesto" de la pestaña "Resultados", para que el programa genere y muestre en pantalla una ventana con una tabla resumen en la que se lista cada "Capítulo" con su "Descripción" y su importe, además del importe "Total" de la obra. El botón "Avisos" en esta ventana indica los elementos de los que no se disponen datos y no se han incluido en el presupuesto de la obra.
| Nota: |
|---|
| Para imprimir el presupuesto de la instalación o generarlo en formato FIEBDC-3, es necesario disponer en la licencia del permiso para utilizar la conexión con el Generador de precios de CYPE Ingenieros. Para editar el presupuesto directamente en Arquímedes, es imprescindible tener en la licencia el permiso de la conexión con el Generador de precios y el permiso de alguna de las versiones de Arquímedes operativas. Es posible generar más documentos e imprimirlos desde Arquímedes si la licencia dispone del resto de permisos correspondientes. |

