Novedades de la versión 2015.d
CYPETHERM ISO 10211 (programa nuevo)
CYPETHERM ISO 10211 es una aplicación concebida para la determinación de la transmitancia térmica en puentes térmicos lineales mediante la resolución y el postprocesado de un modelo de análisis de transferencia de calor por elementos finitos, basado en la norma UNE-EN ISO 10211. Está ubicada en el grupo Instalaciones del menú principal de los programas de CYPE.
Este programa forma parte del proyecto de investigación "Desarrollo de herramienta software para integración del análisis numérico de puentes térmicos en el cálculo de la demanda energética de edificios", financiado por el "Centro para el Desarrollo Tecnológico Industrial (CDTI)", cofinanciado por el "Fondo Europeo de Desarrollo Regional (FEDER)" y realizado en colaboración con el "Grupo de Ingeniería Energética" del "Departamento de Sistemas Industriales" de la Universidad Miguel Hernández de Elche (Alicante).
Entre las principales características de CYPETHERM ISO 10211 destacan:
- Cálculo conforme a la norma EN ISO 10211
- Diferentes modelos de puentes térmicos
- Bibliotecas o catálogos de materiales
- Resultados del cálculo
Para poder trabajar con CYPETHERM ISO 10211, tan sólo es necesario que la licencia de uso disponga del permiso "Análisis numérico de puentes térmicos lineales".
En la página CYPETHERM ISO 10211 dispone de más información sobre este nuevo programa de CYPE. ![]()

Mejoras en la aplicación de normativa. CIRSOC 201 2005 (Argentina) e IS 456: 2000 (India)
- CIRSOC 201-2005 (Argentina)
Reglamento Argentino de Estructuras de Hormigón CIRSOC 201 (Julio 2005). - IS 456: 2000 (India)
Indian Standard. Plain and reinforced concrete code of practice (Fourth Revision).
Estas normas ya estaban implementadas en CYPECAD, CYPE 3D y otros programas de CYPE desde versiones anteriores. Ahora, en la versión 2015.d se implementan en el programa "Comprobación de Punzonamiento"
y por tanto en la comprobación de punzonamiento que realiza CYPECAD según criterios normativos. Dicha comprobación fue implementada en CYPECAD en la versión 2015.a y coexiste desde entonces con la comprobación de tensiones tangenciales. ![]()
Implementación de normativa. CIRSOC 103-2013 (Argentina)
Reglamento INPRES - CIRSOC 103 - Parte I - 2013. Normas Argentinas para Construcción Sismorresistente
Mejoras en la aplicación de normativa. CHOC-08 (Honduras)
Código Hondureño de la Construcción. Normas Técnicas. Capítulo 1. Cargas y fuerzas estructurales. Diseño por Sismo
Esta norma ya estaba implementada desde versiones anteriores en CYPECAD y en CYPE 3D. Ahora en la versión 2015.d se implementa el nuevo mapa sísmico (en el que se desdoblan las zonas 3, 4 y 5) y se permite introducir valores entre 0.10 y 0.60 para el "Factor de zona sísmica" (Aceleración Pico del Suelo).

Implementación de normativa. NTC-97 (Guadalajara - México)
Normas Técnicas Complementarias para Diseño por Sismo para Guadalajara 1997.
Implementación de normativa. ABNT NBR 15200:2012 (Brasil)
Projeto de estruturas de concreto en situação de incêndio.
Implementada en el módulo de CYPECAD "Comprobación de resistencia al fuego" para realizar la comprobación de resistencia al fuego y dimensionamiento de los revestimientos de protección para vigas, forjados, pilares, pantallas y muros de hormigón mediante el método tabular definido en esta norma.
Con esta norma, el módulo "Comprobación de resistencia al fuego" realiza las siguientes comprobaciones y dimensionamientos:
- Para los elementos estructurales indicados que tengan definidos revestimientos de protección, el programa dimensionará el espesor mínimo necesario de dicho revestimiento de modo que cumplan con las exigencias de la normativa empleada.
- Para los elementos estructurales mencionados en los que no se ha definido revestimiento de protección, el programa comprueba dicho elemento con los datos de resistencia al fuego asignados.
- Si a un elemento estructural se le asigna un revestimiento y el programa comprueba que éste no es necesario para cumplir con las exigencias de la norma empleada, el programa indica que el revestimiento de dicho elemento estructural no es necesario, por lo que el espesor de revestimiento será el mínimo por razones constructivas.
Para poder realizar estas comprobaciones es necesario que la licencia de usuario disponga del módulo "Comprobación de resistencia al fuego" además de los correspondientes a los elementos estructurales mencionados.
En CYPECAD se activa la comprobación de la resistencia al fuego en el cuadro de diálogo "Datos generales" (menú Obra > Datos generales). Esta activación abre un diálogo donde el usuario define la resistencia requerida, la compartimentación del forjado (con compartimentación o sin ella) y el revestimiento de los elementos constructivos. Para que la norma aplicada en la comprobación de la resistencia al fuego sea la "ABNT NBR 15200:2012" es necesario que la norma de hormigón seleccionada en CYPECAD sea la "ABNT NBR 6118:2014" o la "ABNT NBR 6118:2007".
En próximas versiones se implementará la normativa brasileña correspondiente para realizar la comprobación de resistencia al fuego para vigas y pilares de acero en CYPECAD y para los perfiles de acero en CYPE 3D.
En la página "Resistencia al fuego" dispone de más información sobre la comprobación de resistencia al fuego que se realiza en CYPECAD y en CYPE 3D. ![]()
Implementación de normativa y mejoras en su aplicación en CYPECAD
Se han implementado o incluido mejoras en la aplicación de la normativa que se indica a continuación, y cuya información detallada ya se ha explicado en los apartados anteriores:
Comprobación de punzonamiento
Completar y recortar perímetro de punzonamiento
Se han implementado dos opciones que permiten modificar el perímetro de punzonamiento calculado por el programa (solapa Resultados > menú Losas/Reticulares > Punzonamiento):
- Completar perímetro
Permite dibujar el perímetro de punzonamiento sobre zonas en las que se ha recortado por el cálculo o manualmente. - Recortar perímetro
Permite recortar el perímetro de punzonamiento de un pilar.
La opción "Regenerar perímetros" (solapa Resultados > menú Losas/Reticulares > Punzonamiento) elimina las modificaciones realizadas en los perímetros de punzonamiento.
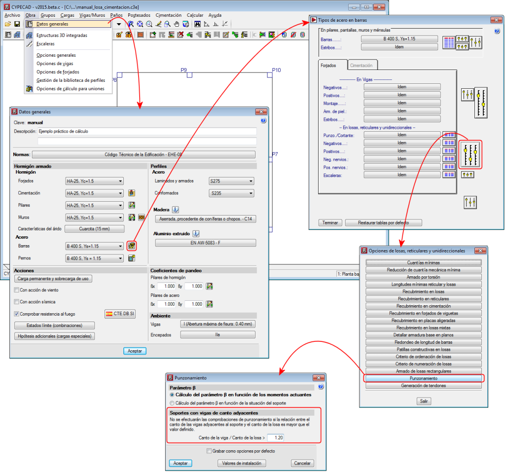
Comprobación de punzonamiento en soportes con vigas de canto adyacentes
Se ha implementado la opción "Soportes con vigas de canto adyacentes" (menú Obra > Datos generales > botón Por posición > Opciones de losas > Punzonamiento) que impide efectuar la comprobación de punzonamiento en un soporte si la relación entre el canto de las vigas adyacentes al soporte y el canto de la losa es mayor que el valor que se defina en esta opción. El valor de defecto de esta relación es 1.20.

Sistema "FOREL" de aligeramiento de forjados reticulares
Se han implementado forjados reticulares de bloque perdido de poliestireno del sistema constructivo "FOREL". Estos forjados están disponibles cuando los programas de CYPE se instalan en catalán o castellano.
En la versión 2015.d, el Generador de precios para España dispone de una unidad de obra específica para el Sistema "FOREL" de aligeramiento de forjados reticulares (EHB080). Por tanto, cuando se selecciona uno de estos forjados reticulares, el presupuesto de la estructura calculada en CYPECAD que genera Arquímedes tiene en cuenta la unidad de obra específica de este sistema constructivo, si la norma de hormigón seleccionada es alguna de las asociadas a España.
Láminas en CYPE 3D
En la versión 2015.d de CYPE 3D se ha implementado la posibilidad de definir elementos de lámina. Las láminas son elementos planos bidimensionales de espesor constante y sin huecos, cuyo perímetro está definido por un polígono.
A efectos de cálculo, las láminas se introducen en la matriz de rigidez global de la estructura mediante un modelo de elementos finitos tridimensionales de lámina plana triangulares de seis nodos (cuadráticos). El tipo de elemento utilizado se basa en la superposición de dos elementos desacoplados localmente: Uno aporta la rigidez axil (esfuerzos de membrana) y otro la rigidez a flexión (esfuerzos de placa).
En cada lámina es posible definir:
- Espesor y módulo de balasto
E en la dirección Z local. - Material
Hormigón, acero laminado, acero conformado, aluminio y genérico (especificando el módulo de elasticidad y el coeficiente de Poisson). - Posición
Con respecto del plano de introducción - Discretización
Es posible controlar la densidad del mallado definiendo la dimensión máxima del tamaño del triángulo en las direcciones x e y locales. - Orientación de los ejes
- Vinculación interior
Vinculación interior de las aristas con otros elementos de la estructura. - Vinculación exterior
También es posible definir la vinculación exterior de las aristas, pero en este caso, ésta se aplica a todas las láminas que comparten la arista. Las posibilidades de vinculación exterior son las mismas que las disponibles para los nudos de CYPE 3D. - Bandas de integración
Las bandas de integración en láminas definen líneas sobre las que, para un ancho de banda dado, se integran los esfuerzos correspondientes a la lámina para obtener esfuerzos de barra.
El programa dispone de una opción para visualizar en 3D las láminas, con relleno o solo con líneas de dibujo. Puedo indicarlo en Preferencias de dibujo del menú Obra.
Para poder utilizar láminas en CYPE 3D es necesario que la licencia de uso disponga de permisos para el programa CYPE 3D.
En la página "Láminas planas" dispone de más información sobre estos nuevos elementos que se pueden introducir y analizar en CYPE 3D (interacción con otros elementos de la estructura, introducción de datos, definición de cargas, consulta de esfuerzos...). ![]()
A continuación se muestran algunos ejemplos gráficos de estructuras creadas con láminas en CYPE 3D:

Incremento de cargas en una cota dada
Desde versiones anteriores, en los programas "Muros pantalla" y "Muros ménsula" es posible introducir un incremento de carga en coronación de muro (horizontal -Q-, vertical -N- y momento -M). Ahora, a partir de la versión 2015.d también es posible definir esos incrementos de carga a una cota dada del muro. Las cargas se introducen en una fase cualquiera y el programa automáticamente y, de forma simultánea, las tiene en cuenta en todas las fases definidas a partir de la actual.
En el caso de Muros ménsula, la carga puede ser definida como permanente (G) o como sobrecarga (SC), al igual que sucede con las cargas en coronación.
Desactivación de criterios del SETRA para la norma francesa BAEL-91
Para un cálculo con la norma francesa BAEL-91 en los programas "Muros ménsula" y "Marcos", es posible desactivar los criterios de armado del SETRA (critère du SETRA "Les ouvrages de soutènement: Guide de conception générale").
Implementación de normativa
Como se ha indicado en apartados anteriores, se han implementado en el programa "Comprobación de punzonamiento" y en CYPECAD (para la comprobación de punzonamiento según criterios normativos) las normas "CIRSOC 201 2005" (Argentina) e "IS 456: 2000" (India). ![]()
Integración de los resultados de otros cálculos para el cálculo de la demanda y el consumo energético conforme a CTE HE 1 y HE 0
En la versión 2015.d se provee al usuario del control explícito de los valores de ventilación, iluminación y contribución energética para ACS mediante solar térmica, necesarios en los cálculos de HE 1 para viviendas, HE 1 para otros usos, y HE 0 para viviendas, respectivamente.
En versiones anteriores, los resultados de las tasas de ventilación de viviendas, de existir, se tomaban automáticamente, mientras que los resultados relativos a contribución solar térmica e iluminación de otras pestañas no se tenían en cuenta en los cálculos de HE 1 y HE 0.
A partir de la versión 2015.d, dentro de los "Datos generales" de HE 1 y HE 0, se permite al usuario elegir entre tomar los valores calculados en otras solapas de CYPECAD MEP ("Salubridad" (HS3), "Solar térmica" e "Iluminación"), establecer manualmente los valores deseados, o bien utilizar los valores por defecto.
- Tasas de ventilación en viviendas para HE 1
Dentro de los "Datos generales" de HE 1, en edificios de viviendas, se da a elegir entre:
- Valores calculados en "Salubridad", donde el programa, si en la obra existen resultados de cálculo del módulo "HS 3: Calidad del aire interior", toma los valores de renovación resultantes del cálculo del equilibrado de caudales realizado en la pestaña de "Salubridad".
- Valores introducidos por el usuario, donde el usuario define el valor de renovaciones hora deseado para cada zona térmica.
- Valores por defecto, donde se toma, para todas las zonas habitables, el valor de 0.63 renovaciones hora.
- Cargas de iluminación en edificios de uso distinto a vivienda para HE 1
Dentro de los "Datos generales" de HE 1, en edificios de otros usos, se da a elegir entre:
- Valores calculados en "Iluminación", donde el programa, si en la obra existen resultados de cálculo del módulo "HE 3: Eficiencia energética", toma los valores de potencia instalada, VEEI alcanzado y VEEI exigido en cada recinto incluido en las zonas térmicas definidas por el usuario.
- Valores introducidos por el usuario, donde el usuario define el valor de renovaciones hora deseado para cada zona térmica.
- Contribución solar térmica para la demanda de ACS en viviendas para HE 0
Dentro de los "Datos generales" de HE 0, en edificios de viviendas, se da a elegir entre:
- Valores calculados en "Solar térmica", donde el programa, si en la obra existen resultados de cálculo de dicho módulo, toma los valores mensuales de la contribución alcanzada en cada vivienda para la demanda energética de ACS mediante los conjuntos de captación definidos y dimensionados en el edificio.
- Valores introducidos por el usuario, donde el usuario puede definir, mediante un porcentaje constante anual, o bien distinguiendo por meses, el valor de la contribución solar térmica a la demanda energética para ACS, para cada vivienda del edificio.
- Valores por defecto, donde se toma, para todas las viviendas del edificio, el valor del porcentaje mínimo exigido de contribución solar, conforme a la exigencia básica desarrollada en CTE DB HE 4.
Mejoras en los listados de justificación de HE 1 y HE 0 (también en CYPETHERM HE)
En la versión 2015.d se actualizan los listados de justificación de HE 1 y HE 0, mejorando y uniformizando, en general, los formatos de todas las tablas incluidas, añadiendo también nuevas leyendas a las mismas. Esta mejora afecta tanto a CYPECAD MEP como a CYPETHERM HE.
En el listado de demanda energética conforme a CTE DB HE 1, dentro del capítulo dedicado a la descripción geométrica y constructiva, se informa de los pesos relativos de la transmisión térmica a través de la envolvente habitable del edificio, indicando los porcentajes que supone la transmisión a través de elementos pesados, elementos ligeros y puentes térmicos, respecto a la transferencia térmica total hacia el exterior del edificio.
En las tablas de elementos pesados y ligeros, para aquellos elementos definidos entre dos zonas térmicas de cálculo, se explicita desde o hacia qué zona se produce la transferencia de calor.

En el listado de consumo energético conforme a CTE DB HE 0, en las tablas dedicadas a los consumos por zona y vector energético utilizado, se desdoblan las filas de energía útil aportada por cada vector energético, explicitando el aporte por servicio abastecido (calefacción, refrigeración y ACS). En los casos de vectores energéticos de origen renovable, también se muestra la fracción porcentual respecto a la demanda total por cada servicio abastecido.
Cambio de denominación del programa
En la versión 2015.d cambia la denominación del motor de cálculo (y también la del programa separado) para el cálculo de la demanda y el consumo energéticos conforme a CTE DB HE e ISO 13790, utilizando la nueva denominación común para toda la familia de programas de CYPE relacionados con los cálculos térmicos: CYPETHERM.
Mejoras en los listados de justificación de HE 1 y HE 0
En la versión 2015.d se actualizan los listados de justificación de HE 1 y HE 0, mejorando y uniformizando, en general, los formatos de todas las tablas incluidas, añadiendo también nuevas leyendas a las mismas. Esta mejora afecta tanto a CYPECAD MEP como a CYPETHERM HE.
En el apartado "Mejoras en los listados de justificación de HE 1 y HE 0" de las novedades de CYPECAD MEP dispone de más información sobre las mejoras en estos listados. ![]()
En la página CYPETHERM HE dispone de más información sobre este programa de CYPE. ![]()
Disponibilidad en otros idiomas
En la versión anterior (2015.b) se implementó el programa CYPETERM CARGAS, una aplicación concebida para el cálculo de la carga térmica de los edificios según el Método de las Series Temporales Radiantes (RTSM) propuesto por ASHRAE.
Esta primera versión de CYPETERM CARGAS sólo estaba disponible en Español y en Inglés. Ahora, en la versión 2015.d también está disponible en catalán, francés, italiano y portugués. Además el nombre del programa pasa a ser CYPETHERM ASHRAE LOADS en todos los idiomas.
Configuración del listado
La versión 2015.d del programa incluye una cómoda herramienta para configurar el listado de resultados que permite, entre otras cosas, incluir o no los diferentes apartados disponibles así como seleccionar el tipo de carga a listar de cada recinto, incluso el momento concreto para las cargas térmicas de refrigeración.


























