Novedades de la versión 2014.e
Implementación de normativa y mejoras en su aplicación. NCh433.Of1996 Mod.2009 (Dºnº61. de 2011) (Chile)
Norma Chilena Oficial. Diseño Sísmico de Edificios.
Esta norma ya estaba implementada desde versiones anteriores para CYPECAD y Nuevo Metal 3D con el método de análisis dinámico (modal espectral) -incluidas las modificaciones del Decreto nº 61 (V. y U.) de 2011.
La versión 2014.e del programa CYPECAD incluye también para esta norma un método de análisis estático (fuerza lateral equivalente). La selección del método de análisis (dinámico o estático) se realiza mediante la opción Método de análisis del cuadro de diálogo donde se define la acción sísmica.
La corrección por cortante basal mediante el método de análisis dinámico (modal espectral) ya se realizaba en CYPECAD desde la versión 2013.a.
Cálculo símico con inercias fisuradas
La reducción de inercias de los elementos de hormigón que CYPECAD realiza en un cálculo sísmico con las normas que se indican a continuación, se realiza sólo para las hipótesis sísmicas. Las normas implementadas en el programa que incluyen el cálculo sísmico con inercias fisuradas son:
- CIRSOC 103-2005 (Argentina)
Normas Argentinas para Construcción Sismorresistente. Parte II: Construcciones de Hormigón Armado. - CSCR 2010 (Costa Rica)
Código Sísmico de Costa Rica 2010. - NEC -11 (Ecuador)
Norma ecuatoriana de la construcción. Capítulo 2.- Peligro sísmico y requisitos de diseño. - R-001 2011 (República Dominicana)
Reglamento para el Análisis y Diseño Sísmico de Estructuras
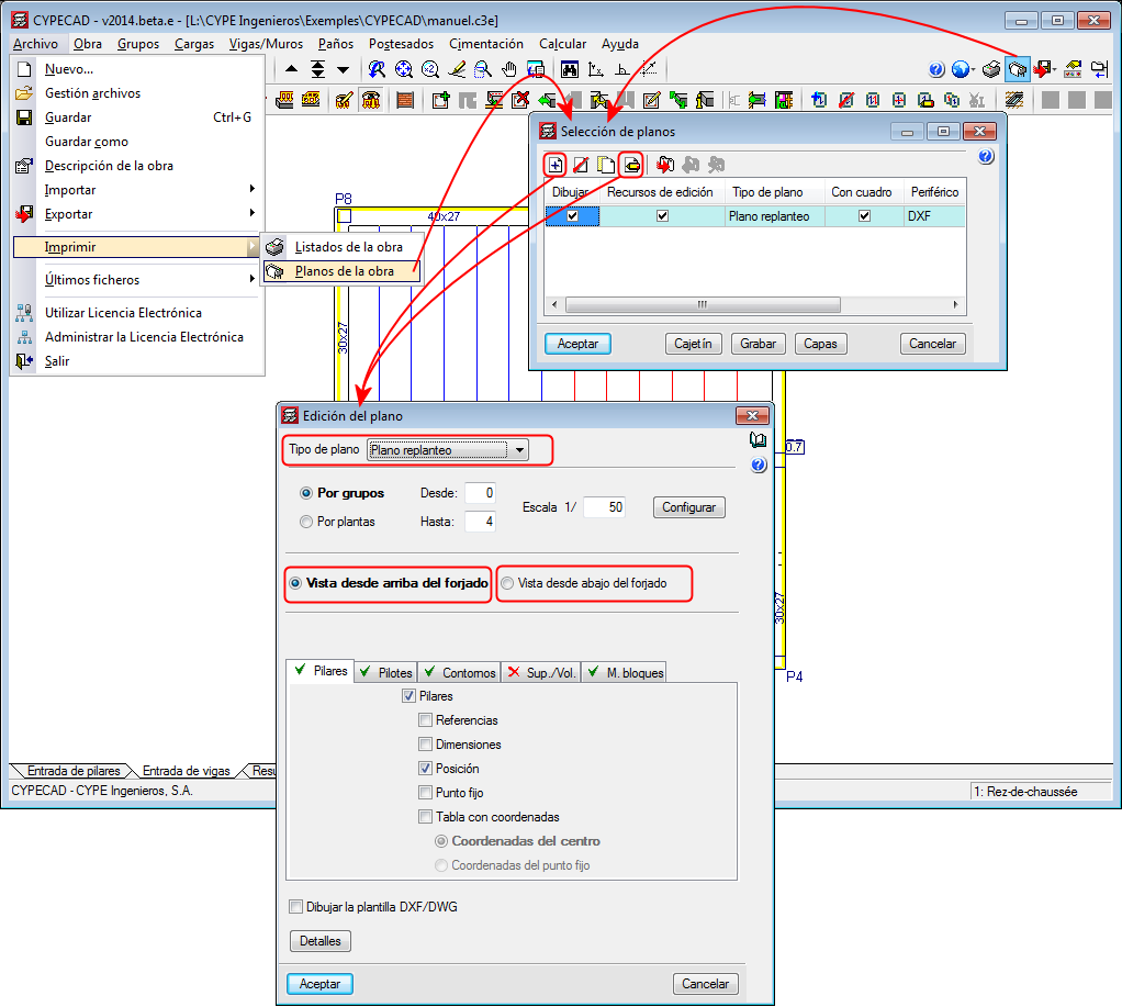
Plano de replanteo con vista desde arriba o desde abajo del forjado
Se han incluido dos nuevas opciones para representar el plano de replanteo con una vista desde arriba o desde abajo del forjado.
Editor de vigas avanzado. Esquema de planta para selección de pórtico
En el apartado "Visualización" del menú lateral izquierdo del editor de vigas avanzado, se dibuja un esquema de la planta actual. En este esquema, el usuario puede elegir otro pórtico para su edición seleccionándolo con el botón izquierdo del ratón.
Recuerde que desde versiones anteriores ya se podía cambiar de grupo de plantas y de pórtico seleccionándolos en los menús desplegables que hay junto a los textos "Grupo" y "Pórtico", en el mismo apartado "Visualización".
Optimización del tiempo de generación del plano Despiece de pilares
Se ha optimizado internamente la generación del plano "Despiece de pilares" de modo que se reduce sustancialmente el tiempo que el programa emplea en su creación.
Implementación en Strut3D de las normas de hormigón CIRSOC 201‑2005 (Argentina), IS 456: 2000 (India) y NTC: 14‑01‑2008 (Italia)
En la versión 2013.e se implementó la herramienta Strut3D, que permite comprobar (en CYPECAD y en Nuevo Metal 3D -en el módulo Encepados-, y en Elementos de cimentación) encepados de cimentación mediante una metodología general de cálculo que analiza las regiones D de hormigón armado mediante un modelo de bielas y tirantes. Esta herramienta sólo estaba disponible para la norma de hormigón EHE 08 (España). En la versión 2014.b, se implementaron en Strut3D las normas de hormigón ACI 318M‑08 (USA), Nch430.Of2008 (Chile), NTE E.060: 2009 (Perú) y NSR‑10 (Colombia). Y en la versión 2014.d las normas ABNT NBR 6118 2007 (Brasil), ABNT NBR 6118 Projeto Junho 2013 (Brasil), Eurocódigo 2 (UE, Francia y Portugal).
Ahora, en la versión 2014.e, se han implementado en Strut3D las siguientes normas de hormigón:
- CIRSOC 201-2005 (Argentina)
Reglamento Argentino de Estructuras de Hormigón CIRSOC 201 (Julio 2005). - IS 456: 2000 (India)
Indian Standard. Plain and reinforced concrete code of practice (Fourth Revision). - NTC: 14-01-2008 (Italia)
Norme tecniche per le costruzioni.
Nueva biblioteca de perfiles conformados "Profil du Futur" de ARVAL (ArcelorMittal)
Se ha incluido en CYPECAD y en Nuevo Metal 3D la biblioteca de perfiles conformados Profil du Futur de ARVAL (ArcelorMittal).
Esta biblioteca incluye las siguientes series de perfiles conformados:
- Profilé U (U conformado simple)
- Profilé CE (U conformado rigidizado)
- Cornière L (Angular simétrico conformado)
- Oméga (Omega inclinada por canto exterior)
- SIGMA (Canal con alma rigidizada)
Base de datos de Irradiación solar global diaria media mensual del "Langley Research Center Atmospheric Science Data Center" de la NASA
Los valores de la "Irradiación solar global diaria media mensual sobre superficie horizontal" que CYPECAD MEP utiliza en el cálculo de una instalación de energía solar térmica para la producción de agua caliente sanitaria, son datos que el programa puede asignar automáticamente dependiendo de la selección del emplazamiento (menú Obra > Emplazamiento) o que el usuario puede definir junto con el resto de datos climáticos (menú Obra > Datos Generales > editar las Condiciones climáticas > seleccionar la opción "De usuario" > editar el apartado "Irradiación solar global diaria media mensual sobre superficie horizontal" e introducir los valores deseados para cada mes del año). A partir de la versión 2014.e, cuando el usuario edita La "Irradiación solar global diaria media" puede adoptar los valores de la base de datos del "Langley Research Center Atmospheric Science Data Center" de la NASA, mediante la selección del botón
.
Los valores importados de esta base de datos dependen de la Latitud y de la Longitud indicada en el diálogo "Condiciones climáticas" cuando se introducen valores de usuario. Por tanto, es posible introducir valores altamente fiables de la irradiación solar de cualquier lugar del planeta.
Todos los datos del diálogo "Condiciones climáticas" no se utilizan para el cálculo de la instalación de energía solar térmica para la producción de agua caliente sanitaria. Estos datos aparecen aquí porque este diálogo es común para las solapas "Climatización" y "Estudio térmico", donde si que se utilizan para dimensionar las instalaciones de climatización o realizar las comprobaciones térmicas necesarias. Por tanto, desde estas dos solapas también es posible importar los valores de la irradiación solar de la base de datos de la NASA.
Desde de la versión 2014.d, los valores de la irradiación solar de esta base de datos de la NASA, también se adoptan cuando se importan el resto de datos climáticos de la base de datos climáticos "ASHRAE Weather Data Viewer 4.0". Recuerde que esta base de datos se implementó en la versión anterior (2014.d)
. En este caso, los valores mensuales de la irradiación solar corresponden a la estación climatológica que el usuario seleccione cuando importa los valores climáticos de la base de datos "ASHRAE Weather Data Viewer 4.0".

Medición sobre DXF (Restaurada)
Se ha restaurado la opción que permitía a Arquímedes realizar mediciones de las unidades de obra sobre ficheros en formato DXF, y que dejó de funcionar en la versión anterior (2014.d). Recuerde que esta opción forma parte del módulo "Medición Automática de Planos y enlace con programas CAD".
Los usuarios a los que CYPE les suministró un fichero para poder realizar la medición sobre DXF en la versión 2014.d (medilib.dll), deben tener en cuenta que para actualizar la versión 2014.d a la versión 2014.e, con el fichero que se puede descargar en esta misma página, deben volver a colocar en su sitio el fichero original que sustituyeron por el que se les suministró.
Para actualizar a la versión 2014.e o a la última existente (independientemente de la versión anterior que tenga instalada actualmente), también puede descargar la versión completa desde el área de descarga de los programas de CYPE, en cuyo caso, no necesitará sustituir ningún fichero para instalar esa última versión.
Importar medición de Allplan® 2014 (32-bit y 64-bit)
Se ha actualizado la versión 2014.e de Arquímedes para adaptar la importación de mediciones de Allplan a su nueva versión "Allplan® 2014 (32-bit y 64-bit)".

