Opciones del menú "Vigas" en la pestaña "Entrada de vigas"
Introducción de vigas
Para introducir vigas en CYPECAD, desde la pestaña "Entrada de vigas", hay que situarse en el grupo deseado utilizando las opciones "Subir grupo", "Ir a grupo" y "Bajar grupo".
Después, desde el menú "Vigas" se selecciona la opción "Entrar viga".
Selección de la viga actual
El programa muestra la ventana "Viga actual", que permite indicar la "Familia" y el "Tipo" de la viga que se va a introducir, sus dimensiones y características.
Dentro de las familias disponibles se encuentran las siguientes:
- Vigas planas
- Vigas descolgadas
- Vigas de celosía
- Vigas con vinculación exterior
- Vigas pretensadas
- Vigas de cimentación
- Zuncho no estructural o límite
- Vigas metálicas
- Vigas de madera
Se pueden recoger todos los valores descritos a partir de una viga preexistente pulsando en "Copiar de viga" y seleccionando después otra viga de la obra con toda la información definida.
A esta ventana se puede acceder posteriormente pulsando sobre la primera opción del cuadro de diálogo que aparece mientras se introduce la viga, "Selección de la viga actual".

Selección del modo de introducción de vigas
Tras aceptar la selección del tipo de vigas, se realiza la "Selección del modo de introducción de vigas" en el desplegable.
- El modo "Simple" permite introducir tramos de viga uno a uno clicando en los puntos inicial y final.
- El modo "Continua" permite la introducción de una serie de tramos de vigas a través de clics consecutivos. Para terminar, se pulsa con el botón derecho del ratón y se selecciona "Terminar introducción". También es posible "Borrar el último punto" introducido o "Borrar todo".
- El modo "Captura" transforma automáticamente una poligonal o línea de la plantilla DXF o DWG en una serie de vigas de CYPECAD pulsando sobre la misma. Dependiendo de la posición del puntero, la viga se introducirá centrada o a un lado de la línea seleccionada.
En los dos primeros modos, se puede utilizar la captura automática de pilares y otras vigas previamente introducidas, además de las "Capturas a plantillas" disponibles desde el botón correspondiente de la barra de herramientas superior.
Selección del ajuste
El botón "Selección del ajuste" permite indicar si la viga se sitúa en el "Centro", a la "Izquierda" o a la"Derecha" de la línea introducida.
Desplazamiento
La opción "Desplazamiento" permite, en el proceso de introducción de la viga, desplazar la línea de ajuste una distancia determinada a la derecha o a la izquierda de la línea de introducción, siempre en el sentido de inserción de la viga.
Tramos de viga rectos y en arco
La opción “Modo de introducción” permite la introducción de tramos de viga rectos ("Recto") o en "Arco" para simular vigas curvas. En este último caso, además del punto inicial y final del tramo, se debe hacer clic en un punto de paso del arco para definir el tramo.
Disposición de la viga en planta
Tras completar la definición de la viga, se pulsa en "Aceptar". En este momento y en función del modo de introducción, se puede pasar el puntero por otros elementos introducidos como pilares y vigas para capturarlos. Además, se pueden utilizar las capturas a plantillas previamente introducidas.
Selección de vigas
Para poder acceder al panel de selección de vigas en CYPECAD, hay que situarse en la pestaña "Entrada de vigas". Después, desde el menú "Vigas" se selecciona la opción "Entrar viga" para que aparezca la ventana "Viga actual". Si es necesario acceder a esta ventana posteriormente ,se puede pulsar en "Selección de la viga actual" en el cuadro de diálogo que aparece mientras se introduce la viga, o se utiliza la opción "Editar" desde el menú "Vigas".
De esta forma, el programa permite indicar la "Familia" y el "Tipo" de la viga que se va a introducir, sus dimensiones y características.
Las familias de vigas disponibles se describen a continuación.
Vigas planas
Las "Vigas planas" son aquellas que tienen el mismo canto que el forjado. Dentro de los tipos de vigas planas disponibles se encuentran los siguientes:
- Viga plana rectangular
- Viga plana en ‘T’
- Viga plana con ala a la derecha
- Viga plana con ala a la izquierda
Las vigas planas tomarán automáticamente el valor del canto del paño en el que estén situadas. Por eso, el programa únicamente pide la definición de su "Anchura (b)". Si la viga está situada entre dos paños de distinto canto, tomará el mayor de ambos. Si se sitúa entre dos paños a distinto nivel, el canto de la viga crecerá para cubrir el desnivel.
Vigas descolgadas
Las "Vigas descolgadas" tienen un canto diferente al del forjado. Dentro de los tipos de vigas descolgadas disponibles se encuentran los siguientes:
- Viga descolgada rectangular
Se debe indicar su "Anchura (b)" y su "Canto(a)". Si se activa la casilla "Viga bajo forjado", la cara superior de la viga se alinea con la cara inferior del forjado. Si se mantiene desactivada, lo hará con la cara superior del forjado.
- Viga descolgada rectangular con cabeza colaborante
En este caso se debe indicar también la longitud del "Ala izquierda (i)" y del "Ala derecha (d)" de la sección de hormigón que trabajará conjuntamente con la viga.
- Viga invertida rectangular
Este tipo de viga mantiene la cara inferior alineada con la cara inferior del forjado y sitúa el canto por encima.
- Viga descolgada en 'T'
- Viga descolgada en 'T' con cabeza embebida en el forjado
- Viga en 'T' invertida con cabeza embebida en el forjado
- Viga invertida en 'T'
Las opciones de vigas en ‘T’, ya sean descolgadas, invertidas o con la cabeza embebida en el forjado, permiten la definición de una sección armada con esta forma, utilizando las opciones "Anchura (b)", "Canto (a)", "Ala izquierda (i)", "Ala derecha (d)" y "Canto del ala (s)" en los casos en los que sea necesario.
- Viga descolgada rectangular con sección variable
Esta opción permite definir una viga con sección variable con una determinada "Anchura (b)" y un "Canto inicial (a)" que puede ser diferente al "Canto final (c)".
Vigas de celosía
Las "Vigas de celosía" son un tipo de viga con armadura prefabricada. Sus características deberán ser suministradas por el fabricante y definidas dentro de los datos generales de la obra ("Obra" > "Datos generales" > "Por posición" > "Opciones de vigas" > "Disposiciones de armado" > Vigas de celosía"). Dentro de las opciones disponibles se encuentran las siguientes:
- Viga de celosía plana rectangular
- Viga de celosía en 'T'
- Viga de celosía con ala a la derecha
- Viga de celosía a la izquierda
- Viga de celosía descolgada rectangular
Vigas con vinculación exterior
Las "Vigas con vinculación exterior" permiten simular un apoyo lineal sobre el que puede descansar el resto de la estructura modelada. Los tipos de viga con vinculación exterior disponibles son los siguientes:
- Apoyo en mureta
Este elemento impide únicamente el desplazamiento en el eje vertical, permitiendo el giro y los desplazamientos en el plano horizontal. Sirve para simular un apoyo móvil o en dilatación.
- Apoyo en muro
Este elemento coacciona todos los desplazamientos, tanto el vertical como los horizontales, pero permite el giro. Sirve para simular un apoyo fijo articulado.
- Empotramiento
Este elemento coacciona tanto los desplazamientos como el giro.
En los tres casos, el programa pide únicamente la "Anchura (b)" del apoyo.
Vigas pretensadas
Las "Vigas pretensadas" tienen una base prefabricada y forman su sección completa en el hormigonado junto con el forjado y la armadura de negativos colocada in situ.
Para definirlas, se necesita editar la biblioteca de vigas pretensadas pulsando en el botón correspondiente. Se selecciona "Nuevo", se define la "Referencia", la "Geometría", las características de los "Materiales", tanto del hormigón como de la armadura longitudinal, y se añaden los "Tipos de sección" disponibles.
Vigas de cimentación
Las "Vigas de cimentación" son vigas apoyadas en el terreno. Para simular el terreno, en el proceso de cálculo, se generan automáticamente vinculaciones elásticas en toda la longitud de la viga de cimentación.
Dentro de las opciones disponibles, se encuentran las siguientes:
- Viga de cimentación rectangular
- Viga de cimentación plana
- Viga de cimentación en 'T' invertida
- Viga de cimentación con ala a la derecha
- Viga de cimentación con ala a la izquierda
Se debe indicar el valor del módulo de balasto, que influirá en la rigidez de las vinculaciones elásticas, así como el de las "Tensiones admisibles del terreno" en "Situaciones persistentes" y "Situaciones sísmicas y accidentales". Se pueden "Importar valores usuales de proyecto" para las tensiones admisibles del terreno utilizando el botón a la derecha.
Además, se indican las propiedades geométricas de la viga, como la "Anchura (b)", el "Canto (a)", si no se trata de una viga plana, y en el caso de las vigas en ‘T’ invertida o con alas, el "Canto del ala (s)" y la longitud del "Ala izquierda (i)" y del "Ala derecha (d)".
Zuncho no estructural o límite
Un "Zuncho no estructural o límite" es un elemento que aporta peso en el cálculo (en el caso de que tenga ancho), pero no tiene función estructural. Estos elementos sirven para delimitar el contorno de los paños de forjado, y especialmente el de los forjados bidireccionales o losas.
Dentro de esta familia, se pueden crear los siguientes:
- Zuncho no estructural o límite
Este elemento permite representar un zuncho con cierta "Anchura (b)".
- Zuncho no estructural o límite de ancho cero
Este elemento no tiene ancho y se representa como una línea de límite en planta.
Vigas metálicas
Dentro de la familia de las "Vigas metálicas" se ofrecen dos tipos:
- Viga metálica
Este tipo corresponde a las vigas metálicas propiamente dichas. En el cálculo trabajará únicamente la sección metálica. Si se activa la casilla "Viga bajo forjado", además, se añadirá el peso del hormigón existente sobre el ancho de la viga. Pulsando en el botón correspondiente a la derecha es posible acceder al panel "Selección del perfil", que permite elegir entre una variedad de secciones disponibles, incluyendo vigas de "Perfil de acero laminado", de "Perfil armado de chapas de acero laminado" y de "Perfil de acero conformado".
- Vigas mixtas
En este tipo, la cabeza de hormigón trabaja solidariamente junto al perfil metálico. Por ello, junto a la selección de la "Serie de perfiles" y del "Perfil", se deben definir los "Conectores" indicando su "Diámetro nominal", la "Longitud mínima" y los datos de la cabeza del conector ("Espesor de cabeza" y "Diámetro de cabeza"), además de su "Tensión de rotura".
Vigas de madera
La familia "Vigas de madera" permite la utilización de vigas de este material.
La geometría de la sección de madera se define mediante el botón correspondiente, que permite acceder a la ventana "Selección del perfil".
La casilla "Viga bajo forjado" permite indicar si se encuentra en esta situación.
En cuanto a la "Clase de servicio", esta puede ser la definida en los "Datos generales de la obra", pero también puede aplicarse una "Clase de servicio diferente a la general de la obra".
Opciones del menú "Vigas inclinadas" (pestaña "Entrada de vigas")
La opción "Vigas inclinadas", dentro del menú "Vigas" de la pestaña "Entrada de vigas", puede introducir vigas inclinadas, de hormigón y metálicas, simples o diagonales de arriostramiento, articuladas o empotradas en los extremos, así como arriostramientos en V.
Al pulsar sobre esta opción, se abre la ventana "Vigas inclinadas", que incluye un menú con diferentes herramientas:
- Añadir viga simple
- Añadir diagonales de arriostramiento
- Añadir arriostramientos en 'V'
- Borrar
- Información
- Editar
- Mover
- Asignar viga simple
- Asignar diagonales de arriostramiento
- Asignar arriostramientos en 'V'
A continuación se explica cada una de estas funcionalidades:
Añadir viga simple / Añadir diagonales de arriostramiento / Añadir arriostramientos en 'V'
Estas opciones permiten introducir estos elementos en el modelo:
- Añadir viga simple
Introduce una viga inclinada simple. - Añadir diagonales de arriostramiento
Introduce un par de diagonales de arriostramiento. - Añadir arriostramientos en 'V'
Introduce un par de arriostramientos formando una V o una V invertida.
La introducción de estos elementos habilita el resto de controles del menú.
Borrar
Permite eliminar una viga inclinada, o un par de diagonales de arriostramiento o de arriostramientos en V ya introducidos. Para ello, se seleccionan con el botón izquierdo en planta uno a uno.
Información
Pulsando este botón se obtiene información sobre las vigas inclinadas, las diagonales de arriostramiento o los arriostramientos en V ya introducidos. Para ello, se selecciona en planta el elemento a consultar con el botón izquierdo o se escribe el número de elemento correspondiente.
Aparece así un cuadro de texto informativo donde se indican datos como el grupo final e inicial del elemento, su longitud, sección, y el resto de parámetros introducidos en su panel de edición.
Si la estructura ha sido calculada también se incluye información sobre el armado de las vigas inclinadas simples ("Armado superior", "Armado inferior" y "Estribado").
Editar
Permite seleccionar con el botón izquierdo en planta una viga inclinada, unas diagonales de arriostramiento o unos arriostramientos en V ya introducidos y modificar sus parámetros abriendo de nuevo su ventana de edición.
Mover
Permite resituar el extremo de una viga inclinada, una diagonal de arriostramiento o un arriostramiento en V ya introducido, siempre y cuando se marque un punto válido para su definición. Esta operación puede efectuarse en el grupo inicial o en el grupo final del elemento.
| Nota: |
|---|
| Las operaciones de edición o movimiento sólo afectan a la viga, a las diagonales o a los arriostramientos que están siendo seleccionados en la planta actual, aunque se haya generado utilizando la opción "Múltiple" en el momento de introducción de datos. |
Asignar viga simple / Asignar diagonales de arriostramiento / Asignar arriostramientos en 'V'
Estas opciones permiten cambiar los datos de vigas inclinadas simples, diagonales de arriostramiento o arriostramientos en V ya introducidos.
Para ello, se introducen los nuevos datos en el panel de edición que aparece al pulsar cada opción. Es posible obtener estos datos de un elemento cualquiera utilizando el botón "Copiar de".
Después, pulsando en "Asignar" se pueden seleccionar con el botón izquierdo y uno a uno los elementos en planta a los que se desean asignar los datos.
Introducción de vigas inclinadas simples
La opción "Añadir viga simple" permite una viga inclinada simple de un punto a otro, ya sea de hormigón rectangular o formada por un perfil metálico.
Esta opción está disponible dentro del menú "Vigas inclinadas" que aparece al pulsar la opción del mismo nombre en el menú "Vigas", dentro de la pestaña "Entrada de vigas".
Datos de la viga inclinada simple
Al pulsar sobre la opción, se abre la ventana "Datos viga inclinada simple", donde se configuran los siguientes parámetros:
- Grupo final, Grupo inicial
En estos desplegables se eligen los grupos de plantas donde arranca y termina la viga inclinada. El programa no permite seleccionar grupos en los que se haya definido una agrupación de plantas, puesto que no podría determinar en qué planta termina o empieza la viga. Si este es el caso, se deben desagrupar dichas plantas. Por el contrario, es posible pasar por varios grupos de plantas intermedias. - Simple/Múltiple
Esta opción sólo está activa si hay algún grupo de plantas entre el grupo final y el grupo inicial elegidos y permite seleccionar el modo de introducción:- La opción "Simple" permite introducir una única viga inclinada entre el grupo final y el grupo inicial de plantas elegidos.
- La opción "Múltiple" permite introducir varias vigas inclinadas en varios grupos a la vez, situados en la misma posición en planta.
- Tipo de sección
Las vigas inclinadas pueden ser de "Hormigón rectangular" o estar formadas por un "Perfil metálico". Para ello, se deberá seleccionar la opción deseada en el selector.- Hormigón rectangular
Para definir la sección de las vigas inclinadas de hormigón rectangular se introduce el "Ancho" y el "Canto" en las unidades indicadas. - Perfil metálico
Las opciones para definir la sección de las vigas inclinadas de perfil metálico son las siguientes:- Selección del material y del perfil
El botón a la izquierda permite acceder a la ventana "Selección del perfil", donde se efectúa la selección del material y de la sección del perfil metálico entre los disponibles, que incluyen perfiles de acero laminado, de acero armado de chapas de acero laminado, y de acero conformado. - Traspuesto
La casilla "Traspuesto" permite girar 90º en sentido antihorario el perfil metálico.
- Selección del material y del perfil
- Hormigón rectangular
- Conexión en los extremos
Puede definirse como "Biempotrada" o "Biarticulada". - Coeficientes de pandeo en el plano vertical y transversal
Este apartado permite definir los coeficientes de pandeo en los planos "Vertical" y "Transversal" de las vigas inclinadas de perfil metálico. Se puede seleccionar "Con coeficientes de la obra" (según lo indicado en "Obra > Opciones de vigas > Coeficientes de pandeo para vigas inclinadas metálicas y para arriostramientos") o "Con coeficientes propios", en cuyo caso el usuario deberá escribirlos. - Coeficientes de pandeo lateral
Este apartado permite escribir los coeficientes de pandeo lateral en el "Ala superior" y el "Ala inferior" de las vigas inclinadas de perfil metálico.


| Nota: |
|---|
| En el caso de vigas inclinadas metálicas, de cara a la obtención de la longitud de pandeo de cada viga inclinada, se considera que los coeficientes de pandeo que se piden multiplican a la longitud entre nudos extremos de la viga, aun en el caso de que dos vigas inclinadas introducidas por el usuario aparentemente se corten en un punto, puesto que el programa no genera dicha intersección. Los coeficientes de pandeo vertical y transversal se establecen, respectivamente, en un plano vertical que contiene a la barra y al eje Z de la estructura, y en el transversal a éste, y no según los ejes locales de la barra. |
Cargas sobre la viga inclinada
A continuación, el programa muestra una tabla donde se pueden "Añadir" o "Borrar" cargas sobre la viga inclinada. En cada una de ellas se deben indicar los siguientes parámetros:
- Tipo carga
Permite indicar un tipo de carga. Esta puede ser "Uniforme", "Puntual", en "Faja", "Triangular derecha" o "Triangular izquierda". La selección de cada una de estas cargas exige la introducción posterior de los parámetros que las definen. El botón de ayuda en la parte superior de la tabla muestra una serie de esquemas de cada tipo de cargas que describen estos parámetros. - Hipótesis
Permite asignar la hipótesis simple a que se asociará la carga. - Valor
Permite indicar el valor de la carga. Se pueden consultar las unidades en las que se debe definir el valor de la carga pasando el puntero por el título de la columna. - Ang.
Permite definir el ángulo que forma la carga con el eje vertical de la estructura. Como referencia, una carga con un ángulo 0º indica que tiene la dirección y sentido de la gravedad; una carga con ángulo 90º indica que es horizontal y tiene el mismo sentido que el orden de introducción de la viga que va a introducir en pantalla. - L1, L2
Estos parámetros permiten definir los puntos de aplicación en el origen y en el final de las cargas en faja o triangulares, así como el punto de aplicación de las cargas puntuales. Esta distancia se mide en verdadera magnitud, es decir, a lo largo de la viga y no como proyección horizontal, desde su origen.
Introducción de la viga inclinada en planta
Para introducir una viga inclinada, se debe marcar con el botón izquierdo el punto inicial de la viga en el grupo inicial. A continuación, el programa pasará automáticamente al grupo final, donde se podrá indicar el punto final de la viga. La viga inclinada puede tener como punto inicial y/o final un pilar o una viga horizontal.


Introducción de diagonales de arriostramiento
La opción "Añadir diagonales de arriostramiento" permite introducir pares de diagonales de arriostramiento entre dos puntos en planta formadas por perfiles metálicos.
Esta opción está disponible dentro del menú "Vigas inclinadas" que aparece al pulsar la opción del mismo nombre en el menú "Vigas", dentro de la pestaña "Entrada de vigas".
Datos de las diagonales de arriostramiento
Al pulsar sobre la opción, se abre la ventana "Datos diagonal de arriostramiento", donde se configuran los siguientes parámetros:
- Grupo final, Grupo inicial
En los desplegables "Grupo final" y "Grupo inicial" se eligen los grupos de plantas donde arrancan y terminan las diagonales de arriostramiento. El programa no permite seleccionar grupos en los que se haya definido una agrupación de plantas, puesto que no podría determinar en qué planta terminan o empiezan las diagonales. Si este es el caso, se deben desagrupar dichas plantas. Por el contrario, es posible pasar por varios grupos de plantas intermedias. - Simple/Múltiple
Esta opción sólo está activa si hay algún grupo de plantas entre el grupo final y el grupo inicial elegidos y permite seleccionar el modo de introducción:- La opción "Simple" permite introducir un único par de diagonales de arriostramiento entre el grupo final y el grupo inicial de plantas elegidos.
- La opción "Múltiple" permite introducir varios pares de diagonales de arriostramiento en varios grupos a la vez, situados en la misma posición en planta.
- Selección del material y del perfil
El botón a la izquierda permite acceder a la ventana "Selección del perfil", donde se efectúa la selección del material y de la sección del perfil metálico entre los disponibles, que incluyen perfiles de acero laminado, de acero armado de chapas de acero laminado, y de acero conformado.- Traspuesto
La casilla "Traspuesto" permite girar 90º en sentido antihorario el perfil metálico.
- Traspuesto
- Conexión en los extremos
Puede definirse como "Biempotrada" o "Biarticulada". - Coeficientes de pandeo en el plano vertical y transversal
Este apartado permite definir los coeficientes de pandeo en los planos "Vertical" y "Transversal" de los perfiles que forman las diagonales de arriostramiento. Se puede seleccionar "Con coeficientes de la obra" (según lo indicado en "Obra > Opciones de vigas > Coeficientes de pandeo para vigas inclinadas metálicas y para arriostramientos") o "Con coeficientes propios", en cuyo caso el usuario deberá escribirlos. - Coeficientes de pandeo lateral
Este apartado permite escribir los coeficientes de pandeo lateral en el "Ala superior" y el "Ala inferior" de los perfiles que forman las diagonales de arriostramiento.
| Nota: |
|---|
| En el caso de diagonales de arriostramiento metálicas, de cara a la obtención de la longitud de pandeo de cada diagonal de arriostramiento, se considera que los coeficientes de pandeo que se piden multiplican a la longitud entre nudos extremos de la diagonal, es decir, no se tiene en cuenta el nudo intermedio que el programa genera en el cruce de barras a estos efectos. Los coeficientes de pandeo vertical y transversal se establecen, respectivamente, en un plano vertical que contiene a la barra y al eje Z de la estructura, y en el transversal a éste, y no según los ejes locales de la barra. |
Introducción de las diagonales de arriostramiento en planta
Para introducir las diagonales de arriostramiento, se debe marcar con el botón izquierdo los puntos iniciales de cada una de las diagonales en el grupo inicial.
Una diagonal de arriostramiento puede tener como punto inicial un pilar, por lo que se deben marcar los pies de los pilares en el grupo inicial de las diagonales.
| Nota: |
|---|
| En la intersección de las diagonales de arriostramiento, el programa generará un nudo rígido. Las diagonales se dimensionan tanto a tracción como a compresión. Por ello, pueden presentar problemas de esbeltez, ya que se comprobará que no se supera la esbeltez máxima definida en la normativa correspondiente para elementos sometidos a compresión. |

Vistas 3D de un modelo con diagonales de arriostramiento
Introducción de arriostramientos en V
La opción "Añadir arriostramientos en 'V'" permite introducir pares de arriostramientos con forma de V o V invertida entre dos puntos en planta, formados por perfiles metálicos.
Esta opción está disponible dentro del menú "Vigas inclinadas" que aparece al pulsar la opción del mismo nombre en el menú "Vigas", dentro de la pestaña "Entrada de vigas".
Datos de los arriostramientos en V
Al pulsar sobre la opción, se abre la ventana "Datos del arriostramiento en 'V'", donde se configuran los siguientes parámetros:
- Grupo final, Grupo inicial
En los desplegables "Grupo final" y "Grupo inicial" se eligen los grupos de plantas donde arrancan y terminan los arriostramientos. El programa no permite seleccionar grupos en los que se haya definido una agrupación de plantas, puesto que no podría determinar en qué planta terminan o empiezan los arriostramientos. Si este es el caso, se deben desagrupar dichas plantas. Por el contrario, es posible pasar por varios grupos de plantas intermedias. - Simple/Múltiple
Esta opción sólo está activa si hay algún grupo de plantas entre el grupo final y el grupo inicial elegidos y permite seleccionar el modo de introducción:- La opción "Simple" permite introducir un único par de arriostramientos entre el grupo final y el grupo inicial de plantas elegidos.
- La opción "Múltiple" permite introducir varios pares de arriostramientos en varios grupos a la vez, situados en la misma posición en planta. Esta opción sólo está activa si hay algún grupo de plantas entre el grupo final y el grupo inicial elegidos.
- La opción "Múltiple alterna" permite introducir pares de arriostramientos en varios grupos a la vez, alternando su orientación en cada planta.
- Selección del material y del perfil
El botón a la izquierda permite acceder a la ventana "Selección del perfil", donde se efectúa la selección del material y de la sección del perfil metálico entre los disponibles, que incluyen perfiles de acero laminado, de acero armado, de chapas de acero laminado, y de acero conformado.- Traspuesto
La casilla "Traspuesto" permite girar 90º en sentido antihorario el perfil metálico.
- Traspuesto
- Tipo de arriostramiento 'V'
- 'V' concéntrico
Permite introducir dos arriostramientos formando una V que se unen en el punto central en el grupo inicial. - 'V' concéntrico invertido
Permite introducir dos arriostramientos formando una V invertida que se unen en el punto central en el grupo final. - 'V' excéntrico
Permite introducir dos arriostramientos formando una V invertida y separados por la distancia marcada en el campo "Longitud del enlace". Esta opción sólo está disponible para arriostramientos de tipo "Simple" o "Múltiple".
- 'V' concéntrico
- Conexión en los extremos
Puede definirse como "Biempotrada" o "Biarticulada". - Coeficientes de pandeo en el plano vertical y transversal
Este apartado permite definir los coeficientes de pandeo en los planos "Vertical" y "Transversal" de los perfiles que forman los arriostramientos. Se puede seleccionar "Con coeficientes de la obra" (según lo indicado en "Obra > Opciones de vigas > Coeficientes de pandeo para vigas inclinadas metálicas y para arriostramientos") o "Con coeficientes propios", en cuyo caso el usuario deberá escribirlos. - Coeficientes de pandeo lateral
Este apartado permite escribir los coeficientes de pandeo lateral en el "Ala superior" y el "Ala inferior" de los perfiles que forman los arriostramientos.
Introducción de los arriostramientos en V en planta
Para introducir los arriostramientos en V, se deben marcar con el botón izquierdo sus puntos iniciales o la proyección de los mismos en el grupo inicial. Un arriostramiento en V puede tener como punto inicial un pilar o una viga horizontal.
En el punto central, el arriostramiento en V también debe encontrarse con un pilar o una viga horizontal, ya sea en su grupo inicial o en su grupo final, según el tipo elegido.
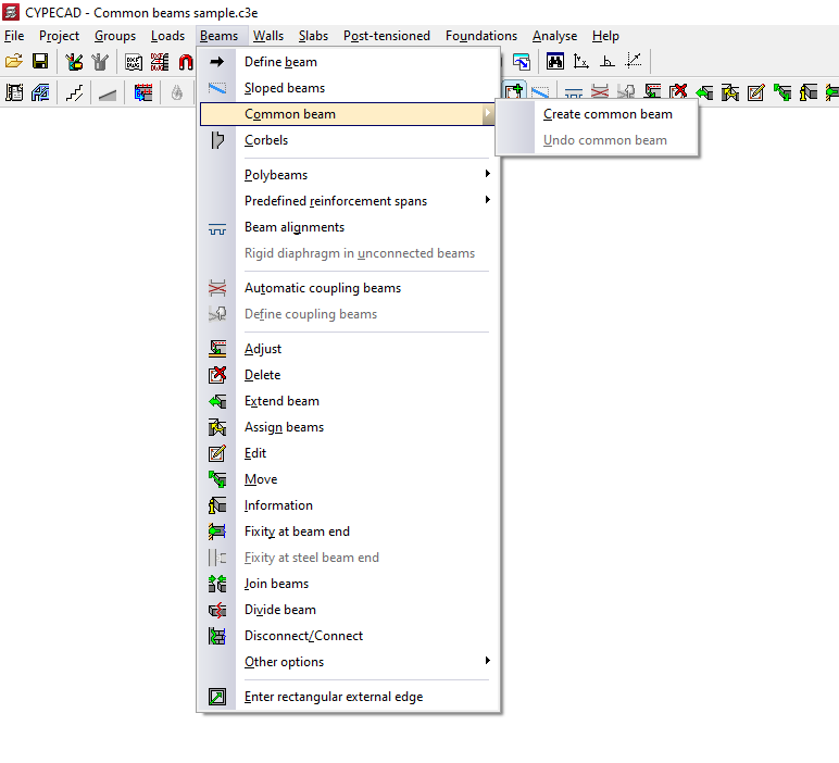
Opción "Viga común"
Una viga común es una viga que, introducida en un grupo de plantas, es también visible en otro grupo, con lo que se puede utilizar como viga de borde de forjados en ambos grupos.
Esto puede ser útil en casos como en la definición de una viga de alero, común al forjado bajo cubierta y al forjado que forma el faldón de cubierta, o en una viga entre un forjado horizontal y un forjado que modele una losa de escalera o de rampa de garaje.
La opción "Viga común", dentro del menú "Vigas" de la pestaña "Entrada de vigas", permite definir una viga común a dos grupos de plantas. Al seleccionarla se despliega un menú con dos herramientas:
- Hacer viga común
- Deshacer viga común
A continuación se detalla cada una de estas funcionalidades.
Hacer viga común
La opción "Hacer viga común" permite definir una viga común.
El proceso de introducción de una viga común es el siguiente:
- En primer lugar, la viga se debe introducir únicamente en uno de los grupos (o grupo original), desde la opción "Entrar viga", también en el menú "Vigas".
- En el grupo de plantas de destino donde se desee generar la viga común deberá haber espacio disponible para que se genere correctamente la viga y no se solape con otros elementos.
- Después, se utiliza la opción "Hacer viga común" y se pulsa sobre la viga ya introducida en el grupo original.
Es posible seleccionar la parte central de la viga para hacer una viga común con toda su longitud, o seleccionar un extremo u otro de la viga para hacer una viga común de sólo la mitad de su longitud: cada mitad puede ser común con grupos diferentes.
En este momento, el programa lanzará el siguiente mensaje: "Seleccione grupo común". Se debe seleccionar el grupo de plantas de destino entre los disponibles en la ventana emergente.
- Tras hacerlo, la viga será visible también en ese grupo de plantas, y podrá utilizarse como parte de la definición del contorno de paños de forjado en ambos grupos.
El eje de este tipo de vigas se dibuja con trazo punto-raya.
- A partir de aquí, se completa el modelo introduciendo los paños de forjado necesarios, así como las inclinaciones de los forjados.
Los armados y las envolventes de esfuerzos de las vigas comunes deben consultarse en el grupo donde se introdujo originalmente la viga.
Deshacer viga común
La opción "Deshacer viga común" permite desdoblar una viga asociada a una viga común.
Esta operación se debe realizar sobre la viga asociada y no sobre la viga original, es decir, sobre la viga visible en el grupo de destino seleccionado al utilizar la opción "Viga común".
Al hacerlo, se obtendrán dos vigas independientes, una en cada grupo de plantas.
| Nota: |
|---|
| Para eliminar una viga común con la opción "Borrar" del menú "Vigas", se debe eliminar en primer lugar la viga asociada en el grupo de destino. Después, se podrá eliminar la viga original. |
Polivigas
El menú "Polivigas", dentro del menú "Vigas" de la pestaña "Entrada de vigas" o de la pestaña "Resultados", permite crear y gestionar polivigas.
Una poliviga es un conjunto de vigas consecutivas sin pilares intermedios que constituyen una agrupación a efectos de la edición de su sección, o de su eliminación.
Así, cualquier cambio geométrico (por ejemplo, desde "Vigas > Editar") efectuado sobre una de las vigas se aplica sobre todas las vigas que forman la poliviga.
Del mismo modo, la eliminación de la poliviga (mediante "Vigas > Borrar") provoca la eliminación de todo el conjunto de vigas que la constituyen. Sin embargo, el armado de cada viga del conjunto puede ser diferente.
El menú dispone de las siguientes opciones:
Componer
La opción "Componer" permite crear una nueva poliviga. Para ello, se seleccionan tramos de vigas consecutivos con el botón izquierdo y, al terminar, se confirma la operación con el botón derecho. El programa avisará de las vigas que se han seleccionado en un aviso en pantalla indicando su referencia en pantalla. Al aceptar este aviso, se crea la poliviga.
Descomponer
La opción "Descomponer" permite desagrupar todas las vigas de una o varias polivigas previamente creadas. Para ello, se selecciona la poliviga a descomponer con el botón izquierdo o se marca un área de captura en pantalla.
Añadir vigas a una poliviga
La opción "Añadir vigas a una poliviga" permite agregar una o más vigas a una poliviga existente. Para ello, se selecciona la poliviga (1) y, después, la viga o vigas que se desean incorporar a la misma (2), confirmando la operación con el botón derecho. El programa avisará de las vigas que se incorporarán a la poliviga indicando su referencia en pantalla. Al aceptar el aviso, se actualiza la poliviga con la incorporación de las vigas seleccionadas.
Tramos de armado predefinidos en vigas
El menú "Tramos de armado predefinidos", dentro del menú "Vigas" de la pestaña "Entrada de vigas" o de la pestaña "Resultados", permite crear o eliminar tramos de armado predefinidos en polivigas.
Un tramo de armado predefinido en el conjunto de vigas que componen una poliviga es aquel en el que la armadura de montaje de positivos y negativos es continua.
| Nota: |
|---|
| Esto será posible siempre y cuando la longitud de la barra de acero calculada no exceda de la "Longitud máxima de una barra" establecida en las opciones generales del programa. |
El menú dispone de las siguientes opciones:
Asignar
La opción "Asignar" permite crear un tramo de armado predefinido en cada una de las polivigas que se seleccionen posteriormente, ya sea con el botón izquierdo o mediante un área de captura.
Cada poliviga seleccionada de esta forma constituye un tramo de armado predefinido independiente.
De esta forma, al calcular y armar los pórticos, el programa aplicará una armadura de montaje continua en cada tramo de armado predefinido creado.
Eliminar
La opción "Eliminar" permite desagrupar el armado de todas las vigas de un tramo de armado predefinido creado previamente. Tras utilizar esta opción, será necesario calcular o armar los pórticos de nuevo para generar el armado de las vigas de forma independiente.
Alineaciones de vigas
La opción "Alineaciones de vigas", dentro del menú "Vigas" de la pestaña "Entrada de vigas", permite abrir un cuadro de diálogo con una serie de opciones que permiten generar, consultar y realizar modificaciones en las alineaciones de vigas.
Las alineaciones de vigas son conjuntos de vigas consecutivas que el programa referencia y trata de armar como único pórtico continuo.
Las herramientas disponibles son las siguientes:
- Opciones
- Generar alineaciones
- Ver alineaciones
- Unir dos alineaciones
- Dividir una alineación
- Igualar alineaciones
- Reordenar
- Asignar número
- Asignar referencia
- Asignación múltiple
A continuación se detalla cada una de estas funcionalidades:
Opciones
En "Opciones" se agrupan las siguientes herramientas:
- Criterio de ordenación de pórticos
Permite configurar los criterios de ordenación de pórticos en la generación de alineaciones eligiendo una opción entre las siguientes:- Numerar primero pórticos horizontales / Numerar primero pórticos verticales
- Numerar pórticos horizontales de abajo a arriba / Numerar pórticos horizontales de arriba a abajo
- Numerar pórticos verticales de izquierda a derecha / Numerar pórticos verticales de derecha a izquierda
- Dibujar pórticos verticales de abajo a arriba / Dibujar pórticos verticales de arriba a abajo
- Referencia base de los pórticos (Obra)
Permite escribir la referencia base de los pórticos para toda la obra. - Referencia base de los pórticos (Por grupos)
Permite escribir la referencia base de los pórticos en cada uno de los grupos de la obra.
Generar alineaciones
Antes del cálculo, el programa crea automáticamente las alineaciones de vigas.
Si el usuario desea reordenar los pórticos, dividir, unir o igualar alineaciones, se debe ejecutar la opción "Generar alineaciones" previamente para tener un punto de partida desde el cual realizar las modificaciones deseadas.
| Nota: |
|---|
| Si entre dos vigas existe una diferencia de ángulo mayor que el valor indicado en "Obra > Datos generales > Por posición > Opciones para vigas > Ángulo de vigas para alineación" (por defecto, 35º), el programa genera dos alineaciones diferentes y, por tanto, el armado se divide. |
Ver alineaciones
La opción "Ver alineaciones" permite consultar la numeración de la alineación o pórtico al que pertenece la viga seleccionada.
Para ello, después de seleccionar la opción, se debe pulsar sobre una viga con el botón izquierdo. El programa mostrará información del pórtico al que pertenece en la línea de mensajes de la parte inferior de la interfaz general del programa.
Unir dos alineaciones
La opción "Unir dos alineaciones" permite seleccionar dos alineaciones consecutivas y crear una sola alineación a partir de las mismas.
De esta forma, el programa dispondrá un armado continuo en la alineación resultante.
Dividir una alineación
La opción "Dividir una alineación" permite seleccionar un pilar de una alineación y dividirla en dos alineaciones en ese punto. El armado en ese punto se divide, lo que no implica que se pierda la continuidad entre vigas.
| Nota: |
|---|
| Si se realiza algún cambio en las vigas (introducir nuevas vigas, eliminar vigas, etc.), después de generar alineaciones, unirlas o dividirlas, se vuelven a generar las alineaciones automáticamente. El modo en como se realicen las alineaciones no influye en el cálculo de esfuerzos. La única diferencia consiste en que el armado será pasante o estará dividido. Si, después de calcular, se ejecuta "Generar alineaciones", "Unir dos alineaciones" o "Dividir una alineación", se perderán los datos de cálculo en esa planta. Es, por tanto, conveniente realizar estas operaciones antes de calcular. |
Igualar alineaciones
La opción "Igualar alineaciones" permite seleccionar dos o más alineaciones antes del cálculo para que el programa les aplique el mismo armado durante el mismo.
Para ello, se seleccionan las alineaciones a igualar con el botón izquierdo y se pulsa el botón derecho para finalizar la selección.
Las alineaciones ya igualadas se iluminan en color verde al activar esta opción.
| Nota: |
|---|
| Las alineaciones a igualar deben contener el mismo número de tramos o vanos, y sus tramos iguales deben contener el mismo número de barras. |
Reordenar
La opción "Reordenar" permite regenerar las referencias de las alineaciones o pórticos en función de su posición en planta.
Al pulsar sobre la opción, aparece una ventana donde es posible configurar los siguientes criterios de reordenación:
- Numerar primero pórticos horizontales / Numerar primero pórticos verticales
- Numerar pórticos horizontales de abajo a arriba / Numerar pórticos horizontales de arriba a abajo
- Numerar pórticos verticales de izquierda a derecha / Numerar pórticos verticales de derecha a izquierda
Al aceptar el cuadro de diálogo, el programa renumerará los pórticos según los criterios seleccionados.
| Nota: |
|---|
| No es posible reordenar las alineaciones de vigas si la referencia de alguna de ellas ha sido modificada mediante la opción "Asignar referencia". En este caso, se pueden eliminar estas referencias utilizando la misma opción y dejando en blanco la referencia. |
Asignar número
La opción "Asignar número" permite asignar un número de alineación o pórtico diferente al generado automáticamente según los criterios establecidos en las opciones de este menú.
Asignar referencia
La opción "Asignar referencia" permite seleccionar una alineación y modificar su referencia escribiéndola directamente en el cuadro de diálogo que aparece.
Asignación múltiple
La opción "Asignación múltiple" permite modificar de forma simultánea el número o la referencia de todas las alineaciones seleccionadas.
Es necesario seleccionar una de las siguientes tres posibilidades:
- Número
Si se elige esta opción, se escribe el número inicial a partir del cual se generará la numeración. - Referencia
Si se elige esta opción, se escribe la referencia del primer pórtico, a partir de la cual se asignarán el resto de referencias aumentando el último símbolo alfabética o numeralmente. - Referencias (horizontales y verticales)
Si se elige esta opción, se escriben las referencias tanto del primer pórtico vertical como del primer pórtico horizontal, a partir de las cuales se asignarán el resto de referencias aumentando el último símbolo alfabética o numeralmente.
Las opciones de la parte inferior del diálogo permiten configurar la numeración automática que realiza el programa:
- Numerar primero pórticos horizontales / Numerar primero pórticos verticales (si se elige "Número" o "Referencia")
- Numerar pórticos horizontales de abajo a arriba / Numerar pórticos horizontales de arriba a abajo
- Numerar pórticos verticales de izquierda a derecha / Numerar pórticos verticales de derecha a izquierda
Tras aceptar el diálogo, se deben seleccionar las alineaciones deseadas una a una o mediante un área de captura y, posteriormente, pulsar el botón derecho para confirmar la operación.
Diafragma rígido en vigas exentas
Con la opción "Diafragma rígido en vigas exentas", dentro del menú "Vigas" de la pestaña "Entrada de vigas", se permite gestionar el comportamiento como diafragma rígido de las vigas exentas, es decir, aquellas vigas que no están en contacto con ningún paño de forjado.
Al pulsar sobre la opción se abre un cuadro de diálogo con dos opciones:
- Conectar a diafragma rígido
Las vigas que se consideran conectadas al diafragma rígido poseen 3 grados de libertad, manteniéndose la hipótesis de diafragma rígido. - Desconectar de diafragma rígido
Las vigas desconectadas mediante esta opción pasan a disponer de seis grados de libertad en cada extremo con los esfuerzos correspondientes: axil, momento en el plano vertical y transversal, cortante vertical y transversal, y momento torsor; y, por tanto, se dimensionarán sus armaduras para todos ellos.
Las vigas exentas asignadas a cada una de estas situaciones se iluminan con un color diferente en planta.
El botón "Asignar" permite marcar las vigas exentas a las que aplicar la condición seleccionada una a una o mediante un área de captura, mientras que "Asignar a todas" aplica la condición seleccionada a todas las vigas exentas de la planta. La opción "Terminar" cierra el cuadro de diálogo.
Las vigas exentas a las que no acomete ningún forjado se consideran, por defecto, conectadas al diafragma rígido.
A efectos de la consideración del pandeo en vigas exentas horizontales, metálicas o de hormigón, se considera como longitud de pandeo la longitud libre de la viga tanto en el plano vertical como en el horizontal.
| Nota: |
|---|
| Conviene desconectar del diafragma rígido las vigas exentas que están uniendo dos zonas independientes de la planta pertenecientes a distintos diafragmas (por ejemplo, varios forjados de bloques independientes con vigas exentas de bloque a bloque). Por otro lado, no será necesario desconectar una viga exenta si se trata de una viga aislada que conecta dos regiones del mismo diafragma (por ejemplo, vigas formando el límite de huecos dentro de un forjado del mismo bloque). |
Vigas de acople
Las siguientes opciones dentro del menú "Vigas" de la pestaña "Entrada de vigas" permiten definir las vigas de acople del modelo.
Las vigas de acople son elementos utilizados en el diseño de estructuras frente a sismo, y que permiten conectar dos muros de cortante alineados en un mismo plano. Son elementos que tienen una rigidez muy elevada y reducen los desplazamientos laterales de la estructura.
Los resultados del análisis de las vigas de acople obtenidos en CYPECAD pueden ser luego exportados a BIMserver.center e importados en programas como StruBIM Shear Walls para su diseño y su verificación.

Vigas de acople automáticas
La opción "Vigas de acople automáticas" permite definir los parámetros a partir de los cuales el programa asignará automáticamente la función de viga de acople a las vigas al utilizar la opción correspondiente dentro de "Definir vigas de acople" del mismo menú.
Así, serán vigas de acople con diagonales las que estén en contacto con muros de cortante situados en su mismo plano y en las que la relación entre su longitud y su canto sea menor o igual al primer valor indicado (por defecto 2).
Además, se considerará que una viga arriostra a un muro de cortante si su canto es mayor o igual al segundo valor indicado (por defecto, 40 cm).
Definir vigas de acople
La opción "Definir vigas de acople" permite asignar o desasignar la función de viga de acople a las vigas introducidas previamente en el modelo que tengan la sección adecuada.
Al pulsar sobre la opción, aparece un cuadro de diálogo donde se elige entre una de las siguientes opciones:
- Tiene función de viga de acople con diagonales, si cumple los criterios de asignación automática
Permite asignar la función de viga de acople a las vigas seleccionadas posteriormente si cumplen las condiciones definidas mediante la herramienta "Vigas de acople automáticas". - Tiene función de viga de acople con diagonales
Permite forzar la asignación de la función de viga de acople a las vigas seleccionadas posteriormente. - No tiene función de viga de acople con diagonales
Las vigas seleccionadas posteriormente perderán la función de viga de acople.
En la parte inferior, la opción "Asignar" permite seleccionar las vigas en planta a las que se asignará la condición seleccionada, mientras que "Asignar a todas" aplicará la condición seleccionada a todas las vigas de la planta en las que sea posible. Por otro lado, "Copiar de" permite extraer la información de una viga determinada en planta para definir la viga actual. La opción "Terminar" permite finalizar la operación sin cambios.
Herramientas de ajuste y configuración en el menú "Vigas"
El programa ofrece las siguientes herramientas de ajuste y configuración de las vigas en el menú "Vigas", dentro de la pestaña "Entrada de vigas":
- Ajustar
- Borrar
- Prolongar viga
- Asignar vigas
- Editar
- Desplazar
- Información
- Empotramiento en extremo de viga
- Empotramiento en extremo de viga metálica
- Unir vigas
- Dividir vigas
- Desconectar/Conectar
A continuación se describe cada una de estas herramientas:
Ajustar
La opción "Ajustar" permite ajustar la posición de una viga alineando sus caras o su eje con las caras o ejes de pilares o pantallas cercanos, así como con líneas de una plantilla DXF/DWG, contornos, líneas de máxima pendiente o líneas de intersección de paños inclinados.
- Para ajustar un extremo de la viga, se debe pulsar con el botón izquierdo sobre éste, aproximándose con el cursor a la cara que se desee ajustar y manteniendo el cursor fuera de la viga.
- Para ajustar los dos extremos de la viga al mismo tiempo, es decir, realizar un ajuste de toda la viga, se hace clic en el centro de la misma aproximándose a la cara correspondiente y manteniendo el cursor fuera de la viga.
- También se puede realizar el ajuste a ejes. Para ello, se debe pulsar con el botón izquierdo sobre el extremo o sobre el centro de la viga manteniendo el cursor dentro de la viga.
- Si se va a ajustar a una plantilla DXF o DWG o a un contorno, previamente se debe seleccionar la opción "Capturas a plantillas", en la barra de herramientas y, dentro del diálogo que se despliega, elegir la captura "Más cercano". Al hacer esto, la opción "Ajustar" ajustará las vigas a las líneas de plantillas DXF o DWG o a los contornos y no a las caras o ejes de pilares, hasta que se desactiven las capturas.
- Si se han definido anteriormente planos inclinados, al pulsar el botón derecho del ratón aparece un cuadro de diálogo con la opción "Ajustar a intersección de planos / líneas de máxima pendiente". Al activar esta opción se permite lo siguiente:
- Si en una viga se encuentran dos forjados inclinados, es posible ajustar la viga a la línea de intersección de los dos planos de estos forjados.
- Si una viga está definida en un plano inclinado, es posible ajustar la viga a una línea que pasa por su centro y que toma la dirección de máxima pendiente del plano o la dirección perpendicular a la máxima pendiente del plano, en función de la que sea más próxima a la dirección actual de la viga.
Borrar
Con la opción "Borrar" se puede eliminar cualquier viga introducida. Se puede eliminar una viga pulsando con el botón izquierdo sobre la misma o, tras pulsar el botón derecho, introduciendo el número de la viga en el cuadro de diálogo que aparece.
Si una viga se encuentra dividida por otra (por ejemplo, en el caso de una viga en la que apoya un brochal), sólo se borra el trozo de viga indicado.
Al borrar una viga que divide dos paños se debe seleccionar con el botón izquierdo el paño que se desea conservar. Tras la eliminación de la viga, este paño cubrirá la superficie de los dos paños previamente existentes.
Prolongar viga
Con la opción "Prolongar viga" se puede desplazar el extremo de una viga en la dirección de su eje.
Al pulsar sobre la opción, aparece un cuadro de diálogo donde es necesario indicar el "Tipo de la nueva viga" que se aplicará sobre el tramo prolongado. Ésta puede ser la definición aplicada a la "Viga actual", que se podrá consultar y modificar pulsando en el botón correspondiente, o tomar los mismos datos de la "Viga que es prolongada".
Si se activa la casilla "Longitud fija", la viga se prolongará la longitud indicada en el campo habilitado a tal efecto. Para ello, al pasar el puntero por una viga en planta se previsualizará el resultado de la prolongación, que se valida haciendo clic con el botón izquierdo.
Si la casilla "Longitud fija" se mantiene desactivada, se deberá seleccionar la viga y, posteriormente, marcar en planta con el botón izquierdo la nueva posición de uno de sus extremos.
Asignar vigas
La opción "Asignar vigas" permite copiar las características de la última viga introducida (o viga actual) a tramos de vigas ya introducidos en el modelo mediante su selección en planta. De esta forma, se pueden cambiar los datos de vigas existentes sin necesidad de eliminarlas y reintroducirlas.
Al pulsar sobre la opción se abre un cuadro de diálogo con las siguientes opciones:
- Mantener cara seleccionada
Esta opción permite mantener fija una de las caras o el eje de la viga al asignarle las nuevas dimensiones. Para ello, al seleccionar una viga individualmente, se debe colocar el cursor en el exterior de la viga y próximo a la cara que se desea mantener fija, o en el interior de la viga si se desea mantener fijo el eje de la viga. No es posible utilizar esta opción si se realiza una asignación múltiple a varias vigas. - Según ajuste de la viga
Esta opción permite mantener el ajuste original definido en la viga al asignarle las nuevas dimensiones, independientemente de la posición del puntero al seleccionar la viga. Esta opción se puede utilizar tanto en la asignación individual a una viga como en una asignación múltiple a varias vigas.
El botón "Viga actual" permite consultar y modificar los datos de la viga actual o última viga introducida, que serán los que se asignen a las vigas seleccionadas.
En la parte inferior, la opción "Asignar" permite seleccionar las vigas en planta a las que se asignarán los datos, mientras que "Seleccionar" permite extraer la información de una viga determinada en planta para definir la viga actual. La opción "Terminar" permite finalizar la operación sin cambios.
Editar
Con la opción "Editar" se pueden editar y cambiar las características del tramo de viga seleccionado en planta.
El programa abrirá la ventana de definición de vigas para que se pueda introducir la configuración deseada, que se aplicará sobre la viga al pulsar en "Aceptar".
Desplazar
Con la opción "Desplazar" se puede mover el extremo de una viga (manteniendo fijo el otro extremo) o mover toda la viga en paralelo, a partir de un valor de desplazamiento definido.
Al seleccionar esta opción, en la línea de mensajes de la parte inferior de la interfaz del programa se podrá ver el valor del "Desplazamiento actual" o desplazamiento que se aplicará. Se puede cambiar este valor pulsando el botón derecho del ratón y escribiendo el nuevo valor del desplazamiento en el cuadro de diálogo que se abre.
Después, para desplazar la viga se sitúa el cursor cerca del extremo o del centro de la viga y se pulsa en el lado hacia donde se desee desplazar, según si se desea desplazar sólo un extremo o toda la viga en paralelo.
Información
La opción "Información" permite mostrar un cuadro informativo en pantalla sobre las características y resultados de la viga seleccionada en planta.
Para ello, se selecciona con el puntero del ratón la viga, o se escribe su "Número" en el campo correspondiente del cuadro de diálogo "Buscar una viga" que aparece y se pulsa 'Intro'. Al hacerlo, la viga se marcará en rojo y el resto de vigas que sean iguales a la viga seleccionada se marcarán en color magenta.
Si se pulsa el botón derecho del ratón, o si se utiliza la opción "Viga siguiente" del cuadro de diálogo que aparece, se verá la información de la viga siguiente a la actual. De forma similar, la opción "Viga anterior" permite consultar la información de la viga con la numeración anterior a la actual.
Si se ha calculado la estructura también se podrá ver información sobre las flechas calculadas en cada viga. En el caso de que se supere alguna limitación de flecha, su valor se mostrará en color rojo.
Empotramiento en extremo de viga
Esta opción permite asignar el tipo de empotramiento en los extremos de las vigas de cualquier material.
Al pulsar sobre ella se abre la ventana "Asignar empotramiento en extremo de viga", donde se selecciona el tipo de empotramiento entre los disponibles. Este puede ser:
- Empotrado
- Articulado
- Empotramiento parcial
En este caso, se debe definir un valor entre 0 y 1.
Tras elegir uno de los anteriores, se pulsa en "Asignar" y se selecciona el extremo o los extremos de una o varias vigas marcándolos uno a uno o utilizando un área de captura.
Cada uno de los tipos de empotramiento o articulación se representa en pantalla con un símbolo diferente.
Empotramiento en extremo de viga metálica
Esta opción permite asignar el tipo de empotramiento en los extremos de las vigas metálicas.
Al pulsar sobre ella se abre la ventana "Asignar empotramiento en extremo de viga metálica", donde se selecciona el tipo de empotramiento entre los disponibles. Este puede ser:
- Empotramiento automático de vigas doble T según la geometría del apoyo
Esta opción sólo a las vigas con perfil doble T de acero laminado o armado. Al seleccionar esta opción, se asignará automáticamente al extremo de estas vigas una articulación si dicho extremo apoya sobre el alma de un pilar o de otra viga cuyo perfil sea un doble T. En caso contrario, se asignará un empotramiento. - Empotrado
- Articulado
- Empotramiento parcial
En este caso, se debe definir un valor entre 0 y 1. - Con rigidez rotacional
En este caso, se debe introducir el valor de rigidez rotacional en el extremo de la pieza. El programa ofrece una ayuda a la derecha para conocer los efectos de la "Consideración en el modelo de cálculo de la rigidez rotacional en extremos de piezas".
Tras elegir uno de los anteriores, se pulsa en "Asignar" y se selecciona el extremo o los extremos de una o varias vigas metáliucas marcándolos uno a uno o utilizando un área de captura.
Cada uno de los tipos de empotramiento o articulación se representa en pantalla con un símbolo diferente.
Unir vigas
La opción "Unir vigas" permite unir dos vigas alineadas, con extremos coincidentes y que tengan la misma sección transversal.
Para ello, se marcan en planta dos tramos de vigas con estas características con el botón izquierdo.
Dividir viga
La opción "Dividir viga" permite dividir una viga en varios tramos.
Para ello, tras pulsar sobre la opción, se marca el punto de una viga en el que se desea realizar la división y se pulsa el botón izquierdo.
La división puede ser necesaria, por ejemplo, si se desea un cambio de sección.
Desconectar/Conectar
La opción "Desconectar/Conectar" permite desconectar o conectar el extremo de las "Vigas con vinculación exterior" (introducidas desde "Vigas > Entrar viga" y que representan apoyos en muretas, apoyos en muro o empotramientos) con los pilares.
Al desconectar una viga con vinculación exterior de un pilar, el movimiento vertical del pilar no se encontrará impedido por dicho tipo de vigas. El programa representará esta desconexión dibujando en la cara de contacto de la viga con el pilar un símbolo de diente de sierra.
En caso contrario, la viga con vinculación exterior estará conectada al pilar y el pilar tendrá su desplazamiento vertical impedido por esta viga.
| Nota: |
|---|
| Esta desconexión de este tipo de vigas con los pilares sólo es efectiva en forjados unidireccionales, ya que las losas y los forjados reticulares también están conectados directamente a los pilares, no sólo a través de las vigas laterales. Si se encuentra este problema, conviene utilizar otro tipo de diseños, por ejemplo, eliminando la viga con vinculación exterior y definiendo el elemento de tipo muro de forma completa desde "Muros > Entrar muro". |
Asignación de datos para la comprobación de capacidad
La opción "Asignar datos para la comprobación de capacidad" se encuentra en el menú "Vigas" de la pestaña "Entrada de vigas" y aparece en las obras en las que se ha activado la acción sísmica.
Esta opción permite considerar la contribución del ancho eficaz de la losa en el cálculo de los momentos de agotamiento de la viga para las comprobaciones de capacidad.
Para ello, se debe activar la casilla "Asignar la contribución de la losa" en la ventana emergente y escribir los siguientes valores:
- el "Ancho efectivo (1)" para momentos positivos,
- el "Ancho efectivo (2)" para momentos negativos,
- el "Canto efectivo (3)",
- la "Cuantía mecánica de la armadura inferior",
- y la "Cuantía mecánica de la armadura superior".
Tras pulsar en "Asignar", se debe seleccionar el paramento lateral del extremo de la viga en contacto con un pilar del cual se copiarán sus datos. Los puntos de encuentro se representan en planta mediante unos símbolos triangulares. Estos símbolos se rellenan de color en caso de que se haya activado la casilla anterior, iluminándose en color magenta si tienen los mismos datos asignados que en el cuadro de diálogo.
La opción "Copiar de" permite tomar los datos del punto de encuentro en planta seleccionado, mientras que la opción "Terminar" permite salir del cuadro de diálogo.
Asignación de momentos mínimos en vigas
Con la opción "Momentos mínimos", en el menú "Otras opciones", dentro de "Vigas", en la pestaña "Entrada de vigas" se puede asignar a las vigas unos momentos flectores mínimos a cubrir, tanto negativos como positivos.
Para ello, en la ventana emergente que aparece, es necesario seleccionar una de las siguientes opciones relacionadas con la "Asignación de coeficientes para la comprobación de momentos mínimos en vigas":
- No hacer comprobación
En este caso, no se realizará la comprobación de momentos mínimos. - Comprobar con coeficientes de obra
Si se elige esta opción, se comprobarán los momentos mínimos utilizando los coeficientes definidos en "Obra > Opciones de vigas > Momentos mínimos a cubrir con armadura en vigas". - Comprobar con coeficientes
Si se elige esta opción, es posible escribir el valor que define los momentos mínimos negativos y positivos. Por defecto, estos valores son:- Negativos: PL2/32
- Positivos: PL2/20
El botón "Asignar" permite marcar las vigas a las que aplicar la condición seleccionada una a una, mientras que "Asignar todas" aplica la condición seleccionada a todas las vigas de la planta. La opción "Terminar" cierra el cuadro de diálogo.
Empotramiento en caras de vigas
La opción "Empotramiento", en el menú "Otras opciones", dentro de "Vigas", en la pestaña "Entrada de vigas", permite articular total o parcialmente nervios de losa y reticular a las caras de las vigas que se indique, y a ejes de vigas en el caso de forjados de viguetas.
Para ello, en el cuadro de diálogo que aparece, es posible escribir el "Coeficiente de empotramiento en caras de vigas" que se desee. Este valor puede variar entre 0 (articulado) y 1 (totalmente empotrado).
Después, se pulsa en "Asignar" para aplicar el valor introducido en el diálogo en las caras de las vigas que se seleccionen con el botón izquierdo, o en "Consultar" para examinar el valor aplicado en las caras de las vigas (pulsando con el botón izquierdo se abrirá el diálogo con el valor aplicado).
El programa informará con un código de colores sobre los valores introducidos en los elementos del modelo:
- En color verde claro se muestran los elementos que tienen el mismo dato introducido que en el cuadro de diálogo.
- En color cian se muestran los elementos que tienen un dato introducido diferente al definido en el cuadro de diálogo y, además, diferente al dato por defecto del programa.
- En color negro se muestran los elementos que tienen un dato introducido diferente al definido en el cuadro de diálogo, siendo además igual al dato por defecto del programa.
Transiciones entre vigas
Al seleccionar la opción "Transiciones", en el menú "Otras opciones", dentro de "Vigas", en la pestaña "Entrada de vigas", al pulsar el botón derecho del ratón se abre una ventana en la que se indican las diferentes posibilidades para resolver el cambio de sección (por diferencias en su ancho) en el encuentro de dos vigas con un pilar.
Los conceptos de "Lado izquierdo" y "Lado derecho" se refieren al orden de introducción de la viga: si se mira desde el punto inicial al punto final de la viga, el lado izquierdo será el que quede a la izquierda de la viga, y el lado derecho el contrario.
Una vez elegida la transición para ambos lados, se debe aceptar el diálogo y pulsar con el botón izquierdo sobre el pilar en el modelo para hacerla efectiva.
La selección de una transición u otra no influye en el cálculo de las vigas, y se debe elegir con el único criterio de facilitar el doblado de armaduras en el cambio de sección.
Asignación de datos en vigas (menú "Otras opciones")
El programa ofrece las siguientes herramientas de asignación de datos en vigas en el menú "Otras opciones", dentro de "Vigas", en la pestaña "Entrada de vigas":
- Asignar recubrimientos
- Asignar datos del terreno
- Asignar tipo de ambiente
- Asignar clase de servicio
- Asignar el ángulo de inclinación de las bielas de compresión
- Asignar la resistencia a cortante
- Asignar límites de flecha
- Asignar coeficientes de pandeo
A continuación se describe cada una de estas herramientas:
Asignar recubrimientos
La opción "Asignar recubrimientos" permite asignar los recubrimientos a las vigas definidos en los "Datos generales de la obra" (dentro del menú "Obra > Datos generales") o indicar unos recubrimientos "Específicos para la viga".
En este último caso, en el cuadro de diálogo se indican el "Recubrimiento superior", el "Recubrimiento inferior" y el "Recubrimiento lateral".
| Nota: |
|---|
| Debido a que todas las vigas de un pórtico tienen que tener los mismos recubrimientos, en caso de que se definan recubrimientos diferentes el programa dividirá automáticamente las alineaciones para que todas las vigas que las componen cumplan esta condición. |
Asignar datos del terreno
La opción "Asignar datos del terreno" permite escribir y asignar datos tanto a las "Vigas de cimentación" como a las "Losas apoyadas en el terreno".
En el cuadro de diálogo que aparece al pulsar sobre esta opción, es posible activar las casillas correspondientes para "Asignar el módulo de balasto", escribiendo su valor, y/o para "Asignar las tensiones admisibles" del terreno, escribiendo su valor tanto para "Situaciones persistentes" como para "Situaciones sísmicas y accidentales". El botón de la derecha permite "Importar valores usuales de proyecto" seleccionando un tipo de terreno entre los disponibles (como gravas, arenas, limos o arcillas).
Asignar tipo de ambiente
La opción "Asignar tipo de ambiente" permite asignar el tipo de ambiente a las vigas seleccionando el definido en los "Datos generales de la obra" (que se puede modificar en el mismo cuadro de diálogo o dentro del menú "Obra > Datos generales") o indicar un tipo de ambiente diferente a partir de los "Datos definidos en biblioteca".
En este último caso, se crea el tipo de ambiente indicando una "Referencia", y seleccionando la "Clase de exposición" y su "Designación", con lo que se obtiene un valor de "Abertura máxima de fisura".
Asignar clase de servicio
La opción "Asignar clase de servicio" permite asignar la clase de servicio a las vigas de madera, ya sea seleccionando la clase definida en los "Datos generales de la obra" (dentro del menú "Obra > Datos generales") o indicando una "Clase de servicio diferente a la general de la obra".
En este último caso, se deberá seleccionar la "Clase de servicio" entre las disponibles en el cuadro de diálogo.
Asignar el ángulo de inclinación de las bielas de compresión
La opción "Asignar el ángulo de inclinación de las bielas de compresión" permite modificar el ángulo de las bielas de compresión con el eje de cada pieza.
Es posible seleccionar el valor definido en los "Datos generales de la obra" (dentro del menú "Obra > Datos generales > Por posición > Opciones de vigas > Dimensionamiento/Comprobación") o escribir un "Ángulo de la biela específico para el elemento".
Asignar la resistencia a cortante
La opción "Asignar la resistencia a cortante" permite ajustar el cálculo de la resistencia a cortante en vigas, ya sea utilizando la configuración definida en los "Datos generales de la obra" (dentro del menú "Obra > Datos generales > Por posición > Opciones de vigas > Dimensionamiento/Comprobación") o seleccionando un ajuste "Específico para el elemento".
En este caso, es posible activar o no la casilla "Considerar la resistencia a cortante como elemento con armadura a cortante":
- Si se activa esta opción, el cálculo de la resistencia a cortante en vigas se realiza siempre considerando la contribución de la armadura transversal, y se tienen en cuenta las disposiciones adicionales correspondientes a los criterios de la norma para este tipo de armadura.
- En caso contrario, primero se verifica si el elemento resiste el cortante solicitante sin tener en cuenta la armadura transversal.
Asignar límites de flecha
La opción "Asignar límites de flecha" permite asignar los límites de flecha a las vigas, ya sea utilizando los definidos en los "Datos generales de la obra" (dentro del menú "Obra > Opciones de vigas") o seleccionando los límites entre los "Datos definidos en biblioteca".
En este caso, el cuadro de diálogo permite crear y establecer límites de flecha para las vigas de los diferentes materiales: "Hormigón", "Acero laminado", "Acero conformado" y "Madera".
Pulsando el botón de edición a la derecha se pueden configurar los siguientes límites de flecha para cada material:
- Instantánea, por tipo de hipótesis simple (Carga permanente, Sobrecarga)
- Instantánea, por tipo de combinación de acciones (Característica, Frecuente, Cuasipermanente)
- A plazo infinito, por tipo de combinación de acciones (Característica / Frecuente, Cuasipermanente) (para "Hormigón" y "Madera")
- Activa a largo plazo, por tipo de combinación de acciones (Característica, Frecuente, Cuasipermanente)
En algunos casos, el asistente de la parte superior derecha permite importar los valores de los límites de flecha a partir de las "Condiciones de diseño" de las normativas seleccionadas en los "Datos generales".
El resto de opciones del lateral permiten importar y exportar la información de los límites de flecha configurados a ficheros .bibgen guardados en disco.
Asignar coeficientes de pandeo
La opción "Asignar coeficientes de pandeo" permite definir y asignar los siguientes parámetros relacionados con la comprobación del pandeo de elementos en compresión y con la comprobación de pandeo lateral, tanto para las vigas metálicas como para las vigas de madera:
- Comprobar pandeo de elementos en compresión
En este apartado, activando las casillas "Pandeo XY" y/o "Pandeo XZ" es posible definir la "Longitud de pandeo" o el "Coeficiente de pandeo" del elemento, así como el "Coeficiente de momentos" en ambos planos. - Comprobar pandeo lateral
En este apartado, activando las casillas "Flexión positiva (Ala superior)" y/o "Flexión negativa (Ala inferior)" es posible definir la "Longitud de pandeo lateral" o el "Coeficiente de pandeo lateral" del elemento, así como el "Coeficiente de momentos" en ambas alas. También se define el "Factor de modificación para el momento crítico".
En la parte inferior del cuadro de diálogo de cada una de estas opciones, la opción "Asignar" permite seleccionar las vigas en planta a las que se asignará la condición seleccionada, mientras que "Asignar a todas" aplicará la condición seleccionada a todas las vigas de la planta en las que sea posible. Por otro lado, "Copiar de" permite extraer la información de una viga determinada en planta para definir la viga actual. La opción "Terminar" permite finalizar la operación sin cambios.
Categoría sismorresistente de vigas
Para el cálculo sísmico de la estructura, el programa permite designar a las vigas estructurales de hormigón como vigas primarias o como vigas secundarias a efectos de su funcionamiento en el sistema sismorresistente.
Para ello, se utiliza la opción "Categoría sismorresistente", dentro de la pestaña "Entrada de vigas", en el menú "Vigas > Otras opciones".
En el cuadro de diálogo que aparece se debe marcar una de las siguientes opciones:
- Vigas primarias frente a la acción sísmica
- Vigas secundarias frente a la acción sísmica
El botón "Asignar" permite marcar las vigas a las que aplicar la condición seleccionada una a una, mientras que "Asignar a todas" aplica la condición seleccionada a todas las vigas de hormigón de la planta. La opción "Terminar" cierra el cuadro de diálogo.
El programa utiliza un código de color para indicar la condición asignada a las diferentes vigas de hormigón en planta.
Los elementos secundarios frente a la acción sísmica son elementos estructurales que no se consideran como parte del sistema resistente del edificio para resistir dichas acciones sísmicas, por tanto, para estos elementos no es necesario satisfacer un detallado especial.
La rigidez de las vigas secundarias para las hipótesis sísmicas se reduce en función del valor definido en el diálogo "Factores reductores de la inercia" (menú "Obra > Opciones generales"). La masa de las vigas secundarias sí será tenida en cuenta.
En cuanto a las comprobaciones de capacidad, el proyectista puede indicar cómo desea considerar a las vigas secundarias según su juicio en el diálogo "Vigas secundarias frente a la acción sísmica" (dentro del menú "Obra > Datos generales > Por posición (opciones de cálculo de barras de acero) > Opciones de vigas > Dimensionamiento/Comprobación").
Introducción de bordes exteriores rectangulares
La opción "Entrar borde exterior rectangular", dentro del menú "Vigas" de la pestaña "Entrada de vigas", permite generar automáticamente un perímetro rectangular de vigas que forman el borde exterior del forjado de una planta.
Al pulsar sobre esta opción aparece un cuadro de diálogo con las siguientes opciones:
- Introducir hueco rectangular con ángulo 0
- Introducir hueco rectangular con cualquier ángulo
Introducir hueco rectangular con ángulo 0
Al pulsar esta opción, se abre en primer lugar la ventana “Viga actual”, donde se define el tipo de viga que se utilizará en la generación del borde.
Después, se deben marcar dos puntos en planta (1 y 2), que formará una de las diagonales del borde. Las vigas tomarán las direcciones de los ejes principales de coordenadas.
Introducir hueco rectangular con cualquier ángulo
Al pulsar esta opción, se abre en primer lugar la ventana “Viga actual”, donde se define el tipo de viga que se utilizará en la generación del borde.
Después, se deben marcar dos puntos que definen un lado del borde (1 y 2) y, por último, un punto para definir el lado opuesto (3).
Índice de contenidos
Completa tu recorrido de CYPECAD explorando las otras secciones disponibles:
- Introducción
- Inicio y creación de obras nuevas
- Configuración de datos generales
- Definición de plantas y grupos de plantas e introducción de pilares, pantallas y arranques (pestaña "Entrada de pilares")
- Introducción de vigas, muros, forjados, elementos de cimentación y elementos especiales, y cálculo de la estructura (pestaña "Entrada de vigas"):
- Consulta de resultados del cálculo y edición de elementos (pestaña "Resultados"):
- Opciones de la pestaña "Isovalores"
- Impresión de documentos y exportación de datos
- Más información:
CYPECAD - Opciones del menú "Vigas" en la pestaña "Entrada de vigas"
Licencias y módulos relacionados
Los programas de CYPE se activan mediante licencias electrónicas que pueden contener uno o varios módulos. La lista de módulos compatibles con cada programa puede variar en función del producto adquirido y del tipo de licencia.
Para consultar la lista de módulos compatibles con este programa, se puede acceder a "Módulos de los programas de CYPE".
Es importante tener en cuenta que la lista de módulos disponibles en la licencia dependerá del producto adquirido.



























































































































