Cost databases and bills of quantities
Arquimedes offers tools for creating and managing databases, both for cost databases and bills of quantities. It allows the entry of work sections, sub-work sections and items, as well as the import of data in BC3 or CSV format.
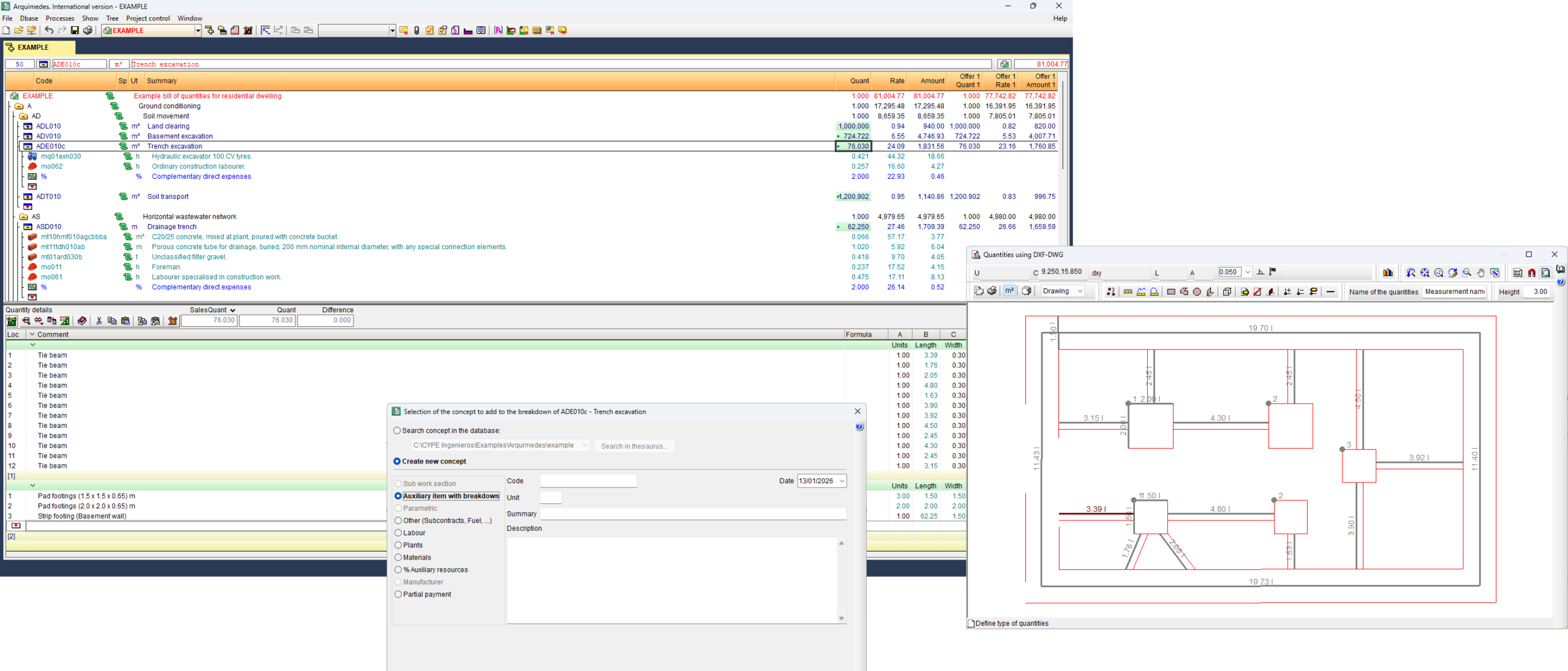
You can take manual or automatic measurements from compatible DXF/DWG drawing or image files. It is also possible to adjust, update and consolidate prices from different estimates.
Furthermore, Arquimedes integrates with BIM/CAD programmes such as Allplan®, Archicad® and Revit®, facilitating the connection between the digital model and the construction bill of quantities.
The following link provides detailed information on the program's options for creating and managing databases.
