Consolidación de presupuestos
El módulo de Arquímedes "Consolidación de presupuestos" permite incluir en un presupuesto base (vacío o no) varios presupuestos existentes y mantener la vinculación entre las unidades de obra incorporadas y sus presupuestos originales, de modo que el presupuesto base se pueda actualizar con los cambios que se realicen en los presupuestos originales.
Este módulo es especialmente útil para gestionar dos modos de elaboración de presupuestos: unión de presupuestos parciales generados por otros programas de CYPE o unión de presupuestos parciales realizados por distintos colaboradores del proyecto.
Funcionamiento del módulo "Consolidación de presupuestos"
Desde un presupuesto existente (vacío o no), que denominamos presupuesto base, es posible importar todas las unidades de obra de otro u otros presupuestos (presupuestos vinculados). Las unidades de obra importadas de este modo están vinculadas con sus presupuestos originales, lo que permite que el presupuesto base pueda ser actualizado después de cualquier cambio en los presupuestos vinculados. En el apartado "Actualización de modificaciones realizadas en los presupuestos vinculados" puede consultar las diferentes opciones de actualización del presupuesto base.
Las unidades de obra vinculadas a otros presupuestos tienen un pequeño triángulo en la esquina inferior izquierda de la celda que contiene la medición (ventana "Árbol de descomposición"). De este modo, es posible diferenciarlas a simple vista de las que no tienen ninguna vinculación con otros presupuestos. Además, la medición de cada unidad de obra vinculada dispone de una tabla de detalle que incluye, en una subtabla, la medición que proviene del presupuesto vinculado. Las líneas de la subtabla vinculada a otro presupuesto incluyen en la columna "Origen", una referencia que identifica la obra de donde proviene dicha medición.
| Más información: |
|---|
| La columna "Origen" se puede activar de dos maneras: haciendo doble clic con el botón izquierdo sobre la cabecera de columnas y marcando la casilla "Ver", o bien, pulsando el botón derecho sobre la cabecera de columnas y seleccionando en el menú contextual "Columnas visibles…", para después activar la casilla "Ver". |
Las herramientas que gestionan la importación y vinculación de otros presupuestos en el presupuesto base pueden activarse con la opción "Consolidación de presupuestos" del menú "Archivo" y son:
- Incluir otro presupuesto
Esta opción permite seleccionar un presupuesto para incluirlo en el actual. - Mostrar presupuestos incluidos
Esta opción abre el diálogo "Presupuestos incluidos". En este diálogo se muestra la lista de presupuestos incluidos en el presupuesto actual. Desde este diálogo, es posible realizar las siguientes operaciones:
- Incluir otro presupuesto en el presupuesto actual
- Eliminar la vinculación del presupuesto vinculado seleccionado en la lista
- Editar el nombre y la descripción del presupuesto vinculado seleccionado en la lista
- Cambiar el orden de los presupuestos vinculados de la lista
- Actualizar datos vinculados en el presupuesto actual
- Configurar las preferencias de actualización de los datos vinculados al abrir el presupuesto base
- Hacer una copia de seguridad de la obra base antes de actualizar los datos vinculados
Actualización de modificaciones realizadas en los presupuestos vinculados
Si los presupuestos vinculados sufren cambios, las unidades de obra del presupuesto base vinculadas a estos presupuestos pueden actualizarse de dos modos.
- Actualización de datos cuando se abre el presupuesto base
Cada vez que se abre el presupuesto base, Arquímedes actualiza las unidades de obra vinculadas a otros presupuestos (sólo de los presupuestos modificados desde la última actualización). Esta actualización se realiza de acuerdo con la opción seleccionada en el diálogo "Presupuestos incluidos" (menú "Archivo", "Consolidación de presupuestos", "Mostrar presupuestos incluidos").
Estas opciones permiten:
- Actualizar siempre los datos vinculados a los presupuestos que se hayan modificado
- Preguntar siempre antes de actualizar los datos vinculados
- No actualizar nunca los datos vinculados
Esta opción es útil para que el usuario realice la actualización de datos sólo cuando lo desee, mediante el modo que se detalla a continuación.
- Actualización de datos con el presupuesto base abierto
Los presupuestos vinculados al presupuestos base actual se muestran en el diálogo "Presupuestos incluidos" (menú "Archivo", "Consolidación de presupuestos", "Mostrar presupuestos incluidos"). Cada uno de ellos dispone de una casilla (columna "Actualizar") que el usuario puede activar para actualizar los datos de los presupuestos seleccionados, cuando pulse el botón "Aceptar" de este diálogo. Esta actualización es independiente de las opciones que se encuentran bajo la tabla de presupuestos, que sólo sirven para configurar la actualización cuando se abre el presupuesto base.
Cada casilla de la columna "Actualizar" estará activada por defecto si el presupuesto vinculado correspondiente ha sufrido algún cambio. El usuario puede activar o desactivar dichas casillas a su voluntad, lo que le da la posibilidad de actualizar sólo los datos vinculados a un presupuesto determinado y no los de otros presupuestos.
Control de contradicciones entre el presupuesto base y los presupuestos importados
Cuando se importa un presupuesto en el presupuesto base, es lógico que ambos tengan la misma configuración, y que los conceptos importados provengan del mismo banco de precios y en las mismas condiciones. Es decir, en ambos presupuestos el número de decimales y los porcentajes empleados deben ser los mismos, los unitarios que se repiten deben ser iguales (descripción y coste), y las unidades de obra que tengan el mismo código también deben coincidir (tanto en su descomposición como en los rendimientos de sus unitarios). En el caso de utilizar el Generador de precios de CYPE, la configuración adoptada para ambos presupuestos (tipo de edificio, situación, accesibilidad, topografía, situación económica del mercado, etc.) también debe ser la misma.
Si esto no es así, Arquímedes informa al usuario de las contradicciones existentes entre el presupuesto base y el presupuesto importado y le ofrece la posibilidad de no realizar la importación para poder corregir las diferencias. Si el usuario decide continuar con la importación, el programa elabora un informe donde se detallan todas las contradicciones, que se puede imprimir o exportar a diferentes formatos de archivo.
También, es posible que una unidad de obra importada del presupuesto vinculado ya exista en el presupuesto base, lo cual no es ninguna contradicción. En este caso, Arquímedes incluye en la medición detallada del presupuesto base una subtabla de medición que contiene la medición de la unidad de obra del presupuesto importado. En dicha subtabla existe una referencia que indica el presupuesto vinculado del que proviene.
Desvincular unidades de obra de los presupuestos originales
Desde el presupuesto base es posible eliminar la vinculación de las unidades de obra que se han importado de otros presupuestos.
- Eliminación de la vinculación a un presupuesto para todas las unidades de obra importadas de ese presupuesto
En el diálogo "Presupuestos incluidos" (menú "Archivo", "Consolidación de presupuestos", "Mostrar presupuestos incluidos") el botón "Suprimir elemento seleccionado de la lista" permite eliminar la conexión con el presupuesto que esté seleccionado en la lista, lo que desvinculará todas las unidades de obra importadas de ese presupuesto. Si una de estas unidades de obra tiene vinculaciones a varios presupuestos, sólo se eliminará la vinculación al presupuesto seleccionado.
Antes de proceder a la desvinculación, el programa informa al usuario que se va a eliminar el vínculo de todas las unidades de obra relacionadas con el presupuesto seleccionado en la lista, y le ofrece tres posibilidades:
- Desvincular la medición
Se eliminará la referencia que existe en la subtabla de medición del presupuesto seleccionado, sin alterar el detalle de la medición. Por tanto, se perderá la posibilidad de actualizar en la obra base los cambios que se realicen en el presupuesto desvinculado. - Eliminar la medición
Además de eliminar la referencia y la posibilidad de actualizar (opción Desvincular la medición), también se eliminan los detalles de la medición relativos al presupuesto seleccionado. Sin embargo, no se alteran los detalles de otros presupuestos que pudieran estar vinculados ni los detalles no vinculados. En ningún caso se eliminará la partida, aunque el total de la medición resultase nulo. - Eliminar la medición y la partida sin medición
Elimina del presupuesto base los detalles de medición vinculados al presupuesto seleccionado y las unidades de obra que quedan sin medición.
- Desvincular la medición
- Eliminación de las vinculaciones de una unidad de obra a todos los presupuestos a los que esté vinculada
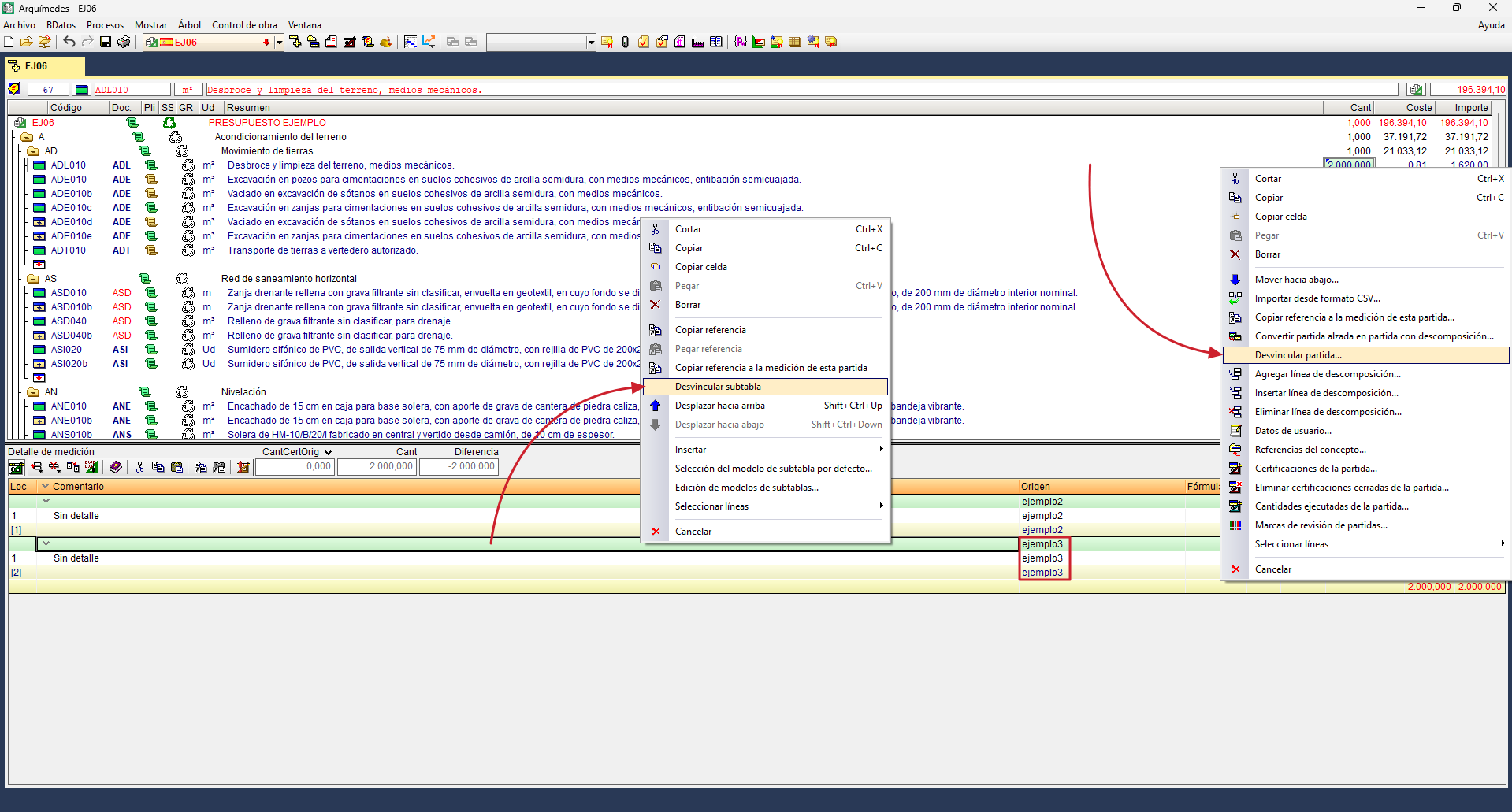
Si en la ventana "Árbol de descomposición" se selecciona, con el botón derecho del ratón, una unidad de obra que esté vinculada a uno o más presupuestos, aparece un menú contextual que contiene, entre otras, la opción "Desvincular partida". La selección de esta opción elimina todos los vínculos que la unidad de obra elegida tenga con otros presupuestos y, también, la referencia a cada uno de ellos que existe en cada subtabla de medición. No se elimina la unidad de obra ni su medición. - Eliminación de la vinculación de una unidad de obra a uno de los presupuestos a los que esté vinculada
En la tabla de detalle de la medición de una unidad de obra vinculada a otro u otros presupuestos, existe una subtabla de medición por cada presupuesto vinculado. Si se presiona el botón derecho del ratón sobre la cabecera de una de esas subtablas, aparece un menú contextual en el que se puede seleccionar la opción "Desvincular subtabla". Esta opción elimina la vinculación y la referencia de la unidad de obra elegida, con respecto al presupuesto al que pertenezca la subtabla seleccionada. No se elimina la unidad de obra ni su medición.
Vincular de nuevo unidades de obra
Para volver a vincular una conexión eliminada, se puede proceder de tres modos:
- Utilizar la opción "Deshacer" (botón deshacer de la barra de herramientas)
Tenga en cuenta que la opción "Deshacer" sólo deshace consecutivamente un número de cambios determinados (menú "Archivo", "Preferencias", "Configuración Deshacer/Rehacer") y sólo las realizadas desde que se abrió la obra por última vez. Es decir, si tras realizar una desvinculación se cierra el presupuesto base y luego se vuelve a abrir, con la opción "Deshacer" no es posible volver a vincular los datos que se han desvinculado antes de cerrar el presupuesto base. - Recuperar la copia de seguridad
Es posible recuperar la copia de seguridad realizada antes de eliminar la vinculación (menú "Procesos", "Copias de seguridad de la base de datos") si no se ha desactivado la opción "Hacer una copia de seguridad del presupuesto base antes de actualizar los datos vinculados" del diálogo "Presupuestos incluidos" (menú "Archivo", "Consolidación de presupuestos", "Mostrar presupuestos incluidos"). - Volver a vincular el presupuesto
Si se ha eliminado la vinculación a un presupuesto con la opción "Eliminar la medición y la partida sin medición", es correcto volver a vincular el presupuesto desde la opción "Incluir otro presupuesto" o desde el diálogo "Mostrar presupuestos incluidos" (menú "Archivo", "Consolidación de presupuestos").
Tenga en cuenta que la posibilidad de volver a vincular el presupuesto siempre existe, pero si no se han eliminado las mediciones que antes estaban vinculadas (eliminación que se realiza automáticamente con la opción "Eliminar la medición y la partida sin medición") se duplicarán las mediciones del presupuesto que se vincula de nuevo. También es recomendable haber eliminado las unidades de obra que quedan sin medición antes de volver a vincular el presupuesto, lo que también hace automáticamente la opción "Eliminar la medición y la partida sin medición".
Creación del presupuesto completo del proyecto a partir de diferentes presupuestos parciales
El módulo "Consolidación de presupuestos" es una herramienta especialmente útil para gestionar dos modos de elaborar el presupuesto de un proyecto, que están adquiriendo especial importancia en la actualidad:
- Unir presupuestos parciales generados por otros programas de CYPE
Los programas CYPECAD y CYPECAD MEP pueden generar respectivamente los presupuestos parciales de la estructura y de las instalaciones que dimensionan. Los Generadores de presupuestos y los Predimensionadores de mediciones y presupuestos también generan el presupuesto de una obra de edificación. - Unir presupuestos parciales realizados por distintos colaboradores del proyecto
En un mismo proyecto pueden intervenir varios colaboradores y cada uno de ellos se encarga de confeccionar los documentos necesarios para definir la parte del proyecto que queda a su cargo (estructura, instalaciones, comportamiento acústico y térmico del edificio, etc.). Esta colaboración implica la existencia de varios presupuestos parciales de un mismo proyecto que deben fusionarse adecuadamente.
En cualquiera de los dos casos, es necesario que alguien coordine la elaboración del presupuesto completo uniendo los diferentes presupuestos parciales que se han creado. El técnico que fusione estos presupuestos debe prestar especial cuidado en la configuración que se ha adoptado en la elaboración de cada uno de ellos (decimales y porcentajes), en la configuración del Generador de precios empleada en cada presupuesto parcial (tipo de edificio, situación, accesibilidad, topografía, situación económica del mercado...) y sobre todo en el control de las modificaciones que se hagan de los presupuestos parciales después de haber iniciado la fusión.
El módulo "Consolidación de presupuestos" controla las posibles contradicciones entre la configuración del presupuesto base y la de los presupuestos parciales, y también permite actualizar el presupuesto base en cualquier momento tras las variaciones que puedan sufrir los presupuestos parciales. Estas características convierten al módulo "Consolidación de presupuestos" en una herramienta imprescindible para una adecuada coordinación en la elaboración del presupuesto completo del proyecto, a partir de diferentes presupuestos parciales.






