Bancos de precios y presupuestos
Bases de datos en Arquímedes
Arquímedes trabaja sobre bases de datos, que pueden ser bancos de precios o presupuestos (obras).
Los bancos de precios contienen los conceptos (precios simples y descompuestos) que sirven como base para calcular presupuestos, mientras que los presupuestos aplican estos conceptos a obras concretas, incluyendo mediciones, certificaciones o documentación técnica.
Preparar una base de datos requiere identificar y contabilizar todos sus elementos mediante un proceso de descomposición en partes más simples llamadas conceptos. Estos se organizan mediante una estructura jerárquica en forma de árbol, conocida como Estructura de División del Trabajo (EDT). Cada concepto se distingue por un código único y contiene información asociada conocida como campos. A su vez, pueden actuar como concepto superior (que contiene a otros) o como inferior (que forma parte de otro). Los conceptos que no se descomponen se denominan simples.
Los conceptos en Arquímedes pueden ser:
- Concepto raíz
Es el único concepto que no forma parte de la descomposición de otro. En un presupuesto representa a la obra que se valora y en un banco de precios representa al propio banco de precios. - Capítulos
Sirven para ordenar los conceptos y conocer ciertos importes agregados. Si un capítulo depende de otro capítulo, en este caso, se habla de subcapítulo, pudiendo haber varios niveles de subcapítulos. - Descompuestos
En un banco de precios hablamos de "Unidad de obra", elemento que contiene precio y otras informaciones asociadas. Si no tiene descomposición, hablamos de un "Sin clasificar". - Partidas
En un presupuesto, si una "Unidad de obra" tiene medición se habla de "Partida". Si no tiene descomposición, se denomina "Partida alzada" (que puede ser a justificar en obra o de abono íntegro), se usa cuando no hay información detallada y forma parte de la justificación de precios. - Precios unitarios
Son componentes que forman parte de la descomposición de un "Descompuesto" en un banco de precios o de una "Partida" en un presupuesto o de un "Precio auxiliar" tanto en un banco de precios como en un presupuesto. Admiten cualquiera de las siguientes naturalezas: mano de obra, maquinaria, materiales, medios auxiliares, sin clasificar y otros. - Precios auxiliares
Son conceptos con descomposición usados en varias "Partidas", para evitar repetir su justificación de precios. No consideran los costes indirectos. Se pueden emplear como "Partida" o como "Precio auxiliar", no en ambos, o el programa avisará mostrando el aviso "Partida utilizada como precio auxiliar" en su icono. - Paramétricos
Definen su código, resumen, texto, descomposición y otras informaciones de forma variable mediante tablas y expresiones aritméticas y lógicas en función de parámetros. Solamente podrán crearse en un banco de precios. - Porcentajes
Son calculados como un porcentaje sobre el importe de otros conceptos, como los gastos generales, pequeño material, medios auxiliares o mano de obra indirecta. Solo pueden emplearse en una "Partida" o "Precio auxiliar". Deben contener en su código un carácter "%" o "&". - Abonos parciales
Permiten clasificar las partidas para el "Cuadro de precios nº 2", sin intervenir en su precio. Suman los importes de los precios básicos de la descomposición de la partida que se sitúen delante de ellos, justo hasta el anterior abono parcial.
| Nota: |
|---|
| Tanto en un banco de precios como en un presupuesto cada concepto es único, pero puede aparecer en múltiples descomposiciones. Los datos asociados al concepto (unidad, resumen y precio) son los mismos en todas sus apariciones, por tanto si se modifica uno de estos datos en una descomposición, se reflejará en el resto. Sin embargo, la cantidad puede modificarse de forma independiente en cada descomposición sin afectar a las demás. |
Creación de una nueva base de datos
Al iniciar Arquímedes se muestra una ventana de presentación con la que se puede seleccionar el presupuesto, banco de precios, área de trabajo o ejemplo que se desea abrir. Esta ventana de presentación aparece si no había ninguna base de datos abierta la última vez que se cerró el programa.
Para crear una base de datos nueva, es necesario pulsar en el icono "Nueva base de datos", de la barra de herramientas superior. Una vez seleccionado habrá que indicar el tipo de base de datos a crear (presupuesto o banco de precios) o instalar uno de los dos bancos de precios incluidos en Arquímedes.
También es posible abrir uno de los ejemplos incluidos en el programa desde el apartado "Ejemplos" de la ventana de presentación.
Bancos de precios
La base de datos tipo banco de precios, también llamado base o cuadro de precios, posee todos los conceptos organizados en capítulos.
En ellos se encuentran los precios simples de mano de obra, los materiales y la maquinaria, y los precios descompuestos como las unidades de obra y los precios auxiliares.
Pueden proceder de entidades públicas, privadas o de fabricantes, y suelen incluir datos complementarios como pliegos de condiciones, normativa o información gráfica.
Su actualización periódica es esencial para garantizar su validez.
Además, pueden disponer de claves de búsqueda asociadas a conceptos para localizar conceptos de forma fácil.
Se pueden clasificar, según su estructura y nivel de parametrización, en tres categorías:
- Convencionales (o estándar): contienen una lista cerrada de conceptos con precios fijos y definidos manualmente. Incluyen precios simples y descompuestos.
- Paramétricos: generan precios a partir de combinaciones predefinidas de parámetros. Pueden estar implementados directamente en Arquímedes o compilados en DLL.
- Multiparamétricos: permiten ajustar los precios automáticamente en función de múltiples variables del proyecto (tipología, localización, superficie, etc.). El ejemplo más representativo es el Generador de precios de CYPE.
| Más información: |
|---|
| Con Arquímedes se suministran dos bancos de precios, "Extr05" (de la Junta de Extremadura del año 2005) y "Ourense04" (del COAAT de Ourense del año 2004). |
Presupuestos
La base de datos tipo presupuesto se organiza en "Unidades de obra" agrupadas en capítulos. Estas unidades son componentes medibles y contratables y pueden valorarse por experiencia, descomposición en conceptos básicos, o mediante cuadros de precios publicados por terceros.
Cuando una unidad se cuantifica en el presupuesto, se denomina "Partida".
Los capítulos permiten organizar el presupuesto, estructurando las "Partidas" según el orden previsto de ejecución de la obra, y no pueden repetirse en el "Árbol de descomposición".
Árbol jerárquico del presupuesto
El esquema de descomposiciones sucesivas de conceptos del presupuesto puede asimilarse a una estructura árbol invertido, el tronco sería el "Concepto raíz" (asociado al nombre del fichero del presupuesto), mientras que las ramas serían conceptos de menor complejidad, como "Capítulos", "Subcapítulos", "Partidas", "Unitarios" y "Auxiliares".
Crear un nuevo banco de precios
Existen varias formas de crear un banco de precios en Arquímedes. Es posible importar uno desde un archivo en formato FIEBDC-3, trabajar con uno de los incluidos en Arquímedes ("Extr05" y "Ourense04") o crear uno nuevo desde cero. También se puede importar un banco de precios desde el formato CSV (véase el apartado "Importar desde CSV").
Importar nuevo banco de precios de FIEBDC-3
Esta opción se localiza en el apartado "Importar" del menú "Archivo". En el diálogo que se abre aparecen dos posibilidades, que el banco de precios se componga de un solo fichero en formato BC3 (pestaña "Fichero único") o de múltiples ficheros (pestaña "Múltiples ficheros"). Para el proceso de importación, se selecciona la ubicación del fichero o ficheros, y se indica la estructura (presupuesto, venta o estudio) que recibirán los precios. Opcionalmente, puede importarse otra información adicional como términos de diccionario, pliego de condiciones o gráficos asociados a conceptos.
Es conveniente marcar la casilla de "Crear directorio propio", para ordenar mejor los distintos bancos de precios que se instalan en el ordenador.
Al cerrar el diálogo de importación, aparecerá en la ventana "Árbol de descomposición" el banco de precios en Arquímedes con la estructura de precios que se ha asignado.
| Nota: |
|---|
| Si al importar un fichero .bc3, este contiene repeticiones del capítulo, se avisará para su corrección en el "Árbol de descomposición", marcándose su icono con 'XX' en color rojo. Para repetir el contenido del capítulo en el "Árbol de descomposición" se debe emplear la opción "Pegar duplicado". |
Al importar un nuevo banco de precios en formato FIEBDC-3, se crearán tres archivos con el mismo nombre, con extensiones .dbd, .idx y .dat. Posteriormente, se creará de forma automática un cuarto fichero .dbz, que contiene información de las copias de seguridad que realiza el programa.
Instalar bancos de precios incluidos en Arquímedes
Para instalar los bancos de precios que incorpora Arquímedes ("Extr05" y "Ourense04"), solo hay que abrir el programa y pulsar en el icono "Nueva base de datos", de la barra de herramientas superior o la opción "Nuevo..." del menú "Archivo". Desde el cuadro de diálogo que aparece, se selecciona uno de los dos bancos incluidos, y se abrirá en la ventana "Árbol de descomposición" el banco seleccionado.
| Nota: |
|---|
| Estos bancos de precios tienen como finalidad servir de guía para el usuario del programa, incluyendo la creación de bancos de precios propios a partir de ellos. |
Crear un nuevo banco de precios desde cero
Para crear un banco de precios propio, desde el icono "Nueva base de datos", de la barra de herramientas superior o desde la opción "Nuevo..." del menú "Archivo", se debe seleccionar la opción "Banco de precios". A continuación se deberá indicar el directorio, el código y la descripción del banco, y si se empleará o no el Generador de precios.
Por defecto aparecerá marcada la opción "Emplea generador de precios", que activará una serie de pestañas para elegir la versión que se empleará del Generador de precios ("Obra nueva", "Rehabilitación" o "Espacios urbanos"), cómo se compondrán los textos en las partidas, la cantidad de decimales que aparecerá, y el modo de edición de los capítulos. Al contrario, si se deselecciona esta opción, las pestañas se reducirán a "Decimales", "Modo de edición" y aparecerá "Moneda" (siendo esta la selección de la divisa empleada).
| Buenas prácticas: |
|---|
| Desde la casilla de verificación "Grabar como opciones por defecto", situada al pie del cuadro de diálogo, es posible guardar la configuración para que aparezca por defecto la próxima vez que se ejecute el programa. |
Crear un nuevo banco de precios empleando el Generador de precios de CYPE
Si se ha marcado la opción "Emplea generador de precios", a continuación se abrirá otro diálogo para seleccionar el emplazamiento de la obra y configurar una serie de parámetros que permiten modificar los factores que afectan a la descomposición de las unidades de obra. Lo siguiente será establecer el término municipal y otros datos adicionales, como los niveles que tendrá el árbol de descomposición o los documentos que se generarán con la información que incorpora el Generador de precios. Finalmente, se abrirá en la ventana "Árbol de descomposición" el banco definido.
Crear un nuevo presupuesto
Existen varias formas de crear un presupuesto en Arquímedes. Es posible importar uno desde un archivo en formato FIEBDC-3 o CSV, o bien crear uno nuevo desde cero.
Importar nuevo presupuesto de FIEBDC-3
Esta opción se encuentra en el apartado "Importar" del menú "Archivo". En el diálogo que se abre se ofrecen dos posibilidades: que el presupuesto se componga de un solo fichero .bc3 (pestaña "Fichero único") o de múltiples ficheros (pestaña "Múltiples ficheros"). Para realizar la importación se selecciona la ubicación del fichero o los ficheros y se indica la estructura (presupuesto, venta o estudio) que recibirá los precios. Opcionalmente, puede importarse otra información adicional, como términos de diccionario, pliego de condiciones y gráficos asociados a conceptos.
| Buenas prácticas: |
|---|
| Es conveniente marcar la casilla "Crear directorio propio", para ordenar mejor los distintos presupuestos que se instalan en el ordenador. |
Al cerrar el diálogo de importación, aparecerá en la ventana "Árbol de descomposición" el presupuesto en Arquímedes con la estructura de precios que se ha asignado.
Importar desde CSV
Esta opción se localiza en el apartado "Importar" del menú "Archivo", y permite crear una base de datos en Arquímedes a partir de dos ficheros .csv: uno con los conceptos y otro con la descomposición de los capítulos y los conceptos descompuestos. Esta herramienta es útil para importar presupuestos o bancos de precios elaborados en hojas de cálculo.
En el diálogo que se abre se debe seleccionar la ubicación de ambos ficheros, así como indicar el tipo de base de datos a crear (presupuesto o banco de precios).
El fichero de conceptos debe incluir, por cada línea, los siguientes campos: "Código", "Unidad", "Resumen", "Descripción" (opcional), "Precio", "Tipo de concepto" (0 – Sin clasificar, 1 – Mano de obra, 2 – Maquinaria, 3 – Material, 4 – Medios auxiliares) y "Tipo unitario" (0 – Simple, 1 – Paramétrico, 2 – Descompuesto, 3 – Capítulo).
Por su parte, el fichero de descomposición recoge el "Código padre", el "Código hijo" y la "Cantidad" con la que interviene el concepto hijo en el padre.
Importar desde formato CSV
Existe otra forma de importar la información desde ficheros en formato CSV o desde datos copiados en el portapapeles (por ejemplo, desde una hoja de cálculo tipo Excel®, Open Office®, Google Docs®, etc.).
Esta opción puede ejecutarse desde el apartado "Importar" del menú "Archivo" o desde el menú contextual que aparece cuando se pulsa con el botón derecho del ratón (en la ventana "Árbol de descomposición") sobre un concepto tipo "Capítulo" o "Partida" con o sin descomposición.
El diálogo previo a la importación cuando se selecciona la opción "Importar desde formato CSV", ofrece varias posibilidades de importación dependiendo del concepto que esté seleccionado en la ventana "Árbol de descomposición":
- Árbol de capítulos y su descomposición
Esta opción debe emplearse cuando la información a importar contiene uno o más niveles de capítulos, incluyendo partidas con su descomposición y, opcionalmente, detalles de medición. Para que se pueda extraer adecuadamente la información, cada elemento descompuesto, sea un capítulo o una partida, debe contar con una línea denominada "pie de descomposición" que permita conocer cuál es el último elemento de su descomposición y así poder interpretar correctamente descomposiciones anidadas. Los ficheros producidos al exportar obras a Excel pertenecen a este tipo de formato.
Esta opción puede activarse en el diálogo "Importar desde formato CSV" si el concepto seleccionado previamente es del tipo "Capítulo" (incluido el capítulo raíz). - Árbol de partidas y su descomposición
Este tipo de importación debe emplearse cuando la información a importar solamente tiene partidas con sus correspondientes descomposiciones y detalles de medición. Este formato es un subconjunto del anterior, por lo que se aplican las mismas reglas en lo que se refiere a la línea "pie de página".
Al igual que la opción anterior, solamente está activa cuando el concepto seleccionado es del tipo "Capítulo". - Lista de conceptos con su descomposición
La información importada con esta opción requiere un formato más simple. No necesita un "pie de descomposición". En este caso, se utiliza la distinta formación de columnas para diferenciar los conceptos descompuestos (no tienen precio o no tienen importe) de los unitarios que los componen (contienen cantidad y precio).
Está activa con los tipos de conceptos "Capítulo" y "Partida". - Lista simple de conceptos
La información importada con esta opción requiere el formato más simple. Se trata de una lista de conceptos, que pueden contener o no una cantidad o un rendimiento, y que se añadirán a la descomposición del concepto actual.
Está activa con los tipos de conceptos "Capítulo" y "Partida".
Tras seleccionar la opción deseada, el programa abre otro diálogo para editar el esquema de importación de datos.
Importar nuevo presupuesto desde BIMserver.
Esta opción se encuentra en el apartado "Importar" del menú "Archivo". Permite importar y consolidar varios ficheros BC3 procedentes de un proyecto de BIMserver.center en un único presupuesto.
En el diálogo que se muestra, se debe seleccionar el directorio donde se ubicará el presupuesto a generar, así como su nombre. A continuación, será necesario iniciar sesión con la cuenta de BIMserver.center y seleccionar un proyecto existente en la plataforma. Posteriormente, se deberán seleccionar una o varias aportaciones del proyecto, a partir de las cuales Arquímedes importará automáticamente todos los BC3 que encuentre en dichas aportaciones.
| Nota: |
|---|
| Desde "Ajustes" es posible cambiar el directorio de los ficheros almacenados en la caché local. |
Al cerrar el diálogo de importación, el presupuesto consolidado aparecerá en la ventana "Árbol de descomposición" de Arquímedes.
Crear un nuevo presupuesto desde cero
Para crear un presupuesto propio, desde el icono "Nueva base de datos", de la barra de herramientas superior o desde la opción "Nuevo..." del menú "Archivo", se debe seleccionar la opción "Presupuesto". A continuación se deberá indicar el directorio, el código y la descripción del presupuesto, si se va a emplear un banco de precios de referencia en la obra (se marcará la casilla de verificación y se elegirá el banco), y si se empleará o no el Generador de precios.
Por defecto aparecerá marcada la opción "Emplea generador de precios", que activará una serie de pestañas:
- Generador de precios
Permite elegir la versión que se empleará del Generador de precios ("Obra nueva", "Rehabilitación" o "Espacios urbanos"). - Composición de textos de partidas
Permite decidir cómo se compondrán los textos en las partidas, con descripción resumida o con características técnicas. - Tipo de proyecto (*)
Permite establecer el tipo de proyecto (Administración Pública o de promoción privada) y la estructura de precios (del presupuesto o de venta). - Decimales (*)
Permite establecer la cantidad de decimales de mediciones/rendimientos y de importes. - Porcentajes (*)
Permite definir los porcentajes que influyen de manera variable en cada obra o empresa. - Modo de edición (*)
Permite seleccionar entre dos opciones de creación de la base de datos, "Normal" e "Inserción". En el segundo caso, también establecer los niveles de los capítulos y subcapítulos. - Partidas sin descomposición (*)
Permite que los costes indirectos no se apliquen con carácter general a ninguna partida que no tenga descompuesto. Asimismo, se puede eliminar su aparición en una serie de listados. - Datos antefirma (*)
Permite designar los datos que aparecerán en la última página del presupuesto, como la localidad y fecha del proyecto.
En cambio, si se deselecciona la opción "Emplea generador de precios", las pestañas se reducirán a las señaladas con "*", y aparecerá "Moneda", siendo esta para la selección de la divisa empleada.
| Buenas prácticas: |
|---|
| Desde la casilla de verificación "Grabar como opciones por defecto", situada al pie del cuadro de diálogo, es posible guardar la configuración para que aparezca por defecto la próxima vez que se ejecute el programa. |
Crear un nuevo presupuesto empleando el Generador de precios de CYPE
Si se elige utilizar el Generador de precios, se abrirá un nuevo diálogo en el que se podrá seleccionar, si se desea, el uso de un asistente o Predimensionador del presupuesto. Al activar esta opción, no será necesario partir de cero en la creación del presupuesto, ya que, tras definir una serie de parámetros, se generará automáticamente una estructura de capítulos y partidas con sus correspondientes mediciones.
| Más información: |
|---|
| El asistente de Arquímedes para estimaciones presupuestarias se basa en los Predimensionadores de mediciones y presupuestos de CYPE. Estos permiten generar automáticamente el presupuesto y la medición de un proyecto de vivienda, eligiendo entre seis tipologías diferentes. Pueden consultarse más detalles sobre este programa en el siguiente enlace. |
Si se emplea el asistente o Predimensionador del presupuesto
Dentro del diálogo de los Predimensionadores, se debe seleccionar el emplazamiento de la obra, y configurar los distintos parámetros que ajustan los factores que influyen en la descomposición de las unidades de obra.
En el siguiente diálogo, se debe establecer el término municipal y definir otros datos como el número de niveles del árbol de descomposición o los documentos que se desean generar con la información del Generador de precios.
| Buenas prácticas: |
|---|
| La opción marcada por defecto, "Generación del árbol de capítulos, subcapítulos y apartados" y la que le sigue, para seleccionar el nivel deseado, nos pueden servir para generar automáticamente la estructura del Generador de precios. Si se desmarca, se deberá generar una desde cero, con las características particulares de la obra. |
Una vez completado este proceso, se generará automáticamente, en la ventana "Árbol de descomposición", un presupuesto con estructura de capítulos y partidas, con sus correspondientes mediciones.
Si no se emplea el asistente
En caso de no utilizar el asistente y emplear la opción "Ninguno" en el selector del Predimensionador, el procedimiento inicial será el mismo: se debe seleccionar el emplazamiento de la obra, configurar los factores que afectan a las unidades de obra, definir el término municipal y establecer el número de niveles del árbol de descomposición, así como los documentos que se deseen generar a partir del Generador de precios.
La principal diferencia es que, al no usar el asistente, no se generarán partidas automáticamente. En su lugar, la salida mostrada en la ventana "Árbol de descomposición" consistirá en una estructura jerárquica con capítulos, subcapítulos y apartados vacíos.
Añadir capítulos en el presupuesto
La estructura de capítulos de un presupuesto se utiliza para organizar y agrupar partidas de manera ordenada.
Para añadir un nuevo "Capítulo", hay que situarse en la columna "Código" del "Árbol de descomposición", junto al icono de inserción de capítulo, denominada "Línea para insertar nuevo capítulo". Desde ahí, se podrá teclear manualmente el código alfanumérico y pulsar "Enter", y a continuación rellenar el título del capítulo en la columna "Resumen". Se puede observar cómo la carpeta cambia a color amarillo con un símbolo "+" en su interior.
Otra forma de crear un nuevo "Capítulo" es haciendo doble clic sobre el icono de inserción de capítulo, que abrirá el diálogo "Nuevo capítulo" donde poder rellenar su código, resumen y descripción, e incluso fecha. Este diálogo también se puede abrir situándose sobre la columna "Código" y pulsando "Enter" en el teclado.
| Nota: |
|---|
| A modo de ejemplo, el primer capítulo podría tener el código "CAPITULO_01" y el resumen "ACTUACIONES PREVIAS"; el segundo, el código "CAPITULO_02" y el resumen "MOVIMIENTO DE TIERRAS"; y así sucesivamente, se obtendría una lista de capítulos para ordenar las partidas del presupuesto de forma bien estructurada. |
| Más información: |
|---|
| La línea de inserción puede ser de capítulo (carpeta blanca con una flecha roja dirigida hacia abajo), de partida (rectángulo blanco con banda azul y flecha roja dirigida hacia abajo) o de precio auxiliar o unitario (rectángulo blanco con banda gris y flecha roja dirigida hacia abajo). |
Añadir capítulos entre dos existentes
Para añadir un nuevo "Capítulo" entre dos existentes, hay que situarse en un capítulo y pulsar la opción "Insertar línea de descomposición..." que aparece haciendo clic en el botón derecho del ratón o en el menú "Árbol". El nuevo capítulo se añadirá en la línea superior del capítulo seleccionado.
Otra forma de hacerlo es añadiendo el capítulo al final y desplazándolo utilizando las opciones "Cortar" y "Pegar".
| Buenas prácticas: |
|---|
| También se puede arrastrar y soltar para mover un capítulo de lugar o situarse sobre el capítulo que se desea desplazar y utilizar las opciones "Mover hacia arriba" y "Mover hacia abajo" que aparecen al pulsar el botón derecho del ratón. |
Añadir subcapítulos en el presupuesto
La estructura de capítulos de un presupuesto se complementa con subcapítulos en varios niveles.
Para añadir un nuevo "Subcapítulo", habrá que situarse sobre la carpeta del capítulo en el que se incluirá, y desplegarla haciendo doble clic sobre ella. Esta acción creará una carpeta nueva dentro del capítulo. Después, hay varias formas de abrir el diálogo para insertar un nuevo subcapítulo, como:
- Hacer doble clic en el icono de inserción de capítulo (carpeta blanca con una flecha roja hacia abajo).
- Desde la opción "Insertar línea de descomposición..." del botón derecho del ratón o del menú "Árbol".
- Situarse sobre la columna "Código" y pulsar "Insert" en el teclado.
De una de las tres formas anteriores, se abrirá el diálogo "Selección del concepto a añadir a la descomposición de...". Aquí se marca "Crear nuevo concepto" y "Subcapítulo", y se indica, como mínimo, código y resumen.
| Buenas prácticas: |
|---|
| Para borrar un capítulo o subcapítulo, basta con situarse sobre su carpeta y pulsar "Suprimir" (o "Supr") del teclado. Para modificar el código o título de un capítulo o subcapítulo, hay que situarse sobre él, teclear el nuevo y pulsar "Enter" en el teclado. |
Añadir partidas en el presupuesto
Una vez creada la estructura de capítulos y subcapítulos, se pueden insertar las partidas en el nivel deseado.
En Arquímedes las partidas del presupuesto pueden tener descomposición, es decir, estar formadas por otros conceptos (materiales, maquinaria, mano de obra, etc.) necesarios para la ejecución de los trabajos. También pueden ser partidas simples sin descomposición, es decir, partidas sin descomposición unitaria, como las partidas alzadas. Asimismo, las partidas pueden ser copiadas de otro presupuesto o banco de precios ("Buscar en"); pueden ser creadas directamente en el presupuesto actual ("Crear nuevo concepto"); o pueden emplearse en el Generador de precios ("Utilizar Generador de precios").
A continuación se muestran los diferentes tipos de partidas para insertar en Arquímedes y cómo introducirlas en el presupuesto.
Crear partidas sin descomposición (Partida Alzada)
Este tipo de partidas son complejas de valorar inicialmente, bien porque se desconoce lo que se necesita hacer para ejecutarlas o porque dependen de terceros. Un ejemplo serían las acometidas de suministros.
Las partidas alzadas pueden ser de dos tipos:
- De abono integro
Tienen el mismo carácter que los precios unitarios. Su medición total es siempre la unidad. Se abonan al constructor en su totalidad una vez efectuados los trabajos a los que se refieren. Siempre figuran en los cuadros de precios y en la relación de precios unitarios del anejo de justificación de precios. - A justificar en obra
Son susceptibles de ser medidas, mediante las mediciones correspondientes y los precios unitarios del "Cuadro de precios nº 1" o bien precios contradictorios aprobados. Estas partidas no figuran en los cuadros de precios ni en la relación de precios unitarios del anejo de justificación de precios.
Arquímedes permite configurar el tratamiento de las partidas sin descomposición desde la opción "Partidas sin descomposición" del apartado "Configuración" del menú "Mostrar".
Para insertar una partida alzada, es necesario abrir la carpeta del capítulo o subcapítulo donde se desea incorporar, y hacer doble clic en el icono de inserción de partida (rectángulo blanco con banda azul y flecha roja dirigida hacia abajo) o pulsar sobre dicha carpeta, la opción "Insertar línea de descomposición" del botón derecho del ratón o del menú "Árbol". Ambas acciones mostrarán el diálogo "Selección del concepto a añadir a la descomposición de...", donde se marca "Crear nuevo concepto" y "Partida Alzada", y se indica como mínimo, código, unidad (generalmente PA), precio y resumen.
| Más información: |
|---|
| La "Partida Alzada" (o PA) creada mostrará el icono de un rectángulo verde con banda azul y puede que un precio algo superior al tecleado, ya que incluye la aplicación de costes indirectos a la partida. Para modificar el coste indirecto se accede a la opción "Porcentajes" del apartado "Configuración" del menú "Mostrar". |
Crear partidas con descomposición
Para insertar este tipo de partidas, hay que pulsar dos veces sobre el icono de inserción de partida, y seleccionar "Crear nuevo concepto" y "Partida con descomposición". Se indicará, como mínimo, código, unidad y resumen. Tras aceptar, el programa preguntará si se desea crear la descomposición de inmediato o más tarde.
- Definir la descomposición en el momento de crear la partida
Al responder afirmativamente, se abrirá un diálogo para empezar a añadir conceptos. Con el botón "Añadir nuevo elemento a la lista", se mostrará un nuevo diálogo que permitirá buscar un concepto en una base de datos que se encuentre abierta o crear un nuevo concepto de tipo mano de obra, maquinaria, material, etc.
En caso de crear uno nuevo, tras definirlo, de nuevo en el diálogo de descomposición, se debe indicar su cantidad (rendimiento).
- Definir la descomposición en otro momento distinto al de su creación
En caso de marcar "No", el icono de la partida aparecerá con un aspa roja y un aviso, porque está definido de forma incorrecta. Para definir los conceptos, se pulsará dos veces con el ratón sobre el icono de inserción de precio auxiliar o unitario y, en el diálogo que se muestra, se podrá buscar en una base de datos abierta o seleccionar "Crear nuevo concepto" y escoger el tipo deseado.
En caso de crear uno nuevo, tras definirlo, se debe indicar su cantidad (rendimiento) en la columna "Cant" del "Árbol de descomposición".
| Nota: |
|---|
| Si no se especifica la cantidad, seguirá apareciendo el aspa roja con el aviso "Precio incorrecto. Este elemento, o alguno de su descomposición, tiene cantidad o precio menor o igual que cero". |
| Buenas prácticas: |
|---|
| Para descomponer una partida, es posible copiar un precio auxiliar o unitario desde la misma base de datos o desde otra abierta, y pegarlo directamente dentro del nivel de descomposición de la partida. Se puede utilizar el portapapeles ("Ctrl + C" y "Ctrl + V") o arrastrar y soltar con el botón derecho del ratón. |
En función del "Modo de edición" que se ha definido, "Inserción" o "Inserción de partidas", el icono de la partida aparecerá con un rectángulo amarillo con una banda azul, vacío o con un signo "+". En la primera opción, habrá que añadir su descomposición mediante la opción "Insertar línea de descomposición..." del botón derecho del ratón o del menú "Árbol".
Mientras que la segunda opción permitirá descomponer la partida directamente en la estructura del árbol, pulsando dos veces sobre su icono. La partida aparecerá vacía inicialmente y con una línea de inserción de precio auxiliar o unitario.
| Nota: |
|---|
| El "Modo de edición" se puede modificar desde la opción con el mismo nombre ubicada en el menú "Mostrar", apartado "Configuración", o desde el menú "Árbol". |
Copiar conceptos de una base de datos externa
Para insertar una unidad de obra desde una base de datos abierta (bien un banco de precios u otro presupuesto), hay que pulsar dos veces sobre el icono de inserción de partidas, y seleccionar "Buscar concepto en la base de datos". Es posible buscar en la base de datos a través del código del concepto o por medio de texto.
- Buscar un concepto por medio de código
Para buscar por medio de código, se debe teclear parte del código o el código completo en el campo "Código" y utilizar los botones que permiten trasladarse al comienzo de la lista por ambos extremos o los que permiten ir al siguiente concepto por la izquierda o por la derecha en la lista de conceptos. - Buscar un concepto por medio de texto
Para buscar por medio de texto, se pueden utilizar los campos "Resumen" y "Descripción" según se quiera o ambos a la vez. Se puede activar la búsqueda de conceptos de un tipo concreto ("Descompuestos", "Paramétricos", etc.), y la "Localización secuencial por fragmento de texto", desde el espacio reservado para tal fin.
| Buenas prácticas: |
|---|
| Las palabras de búsqueda pueden contener un signo "+" para obligar a que contenga esa palabra, o un signo "-" para desechar los conceptos que la contengan. También se pueden juntar varias palabras encerrándolas entre comillas dobles para buscar una cadena de texto, o emplear un asterisco al principio de cada terminación, para localizar palabras con una determinada terminación. |
Copiar la partida arrastrándola
Otra forma de copiar conceptos de una base de datos externa es, situando el ratón sobre la partida que se desea copiar y pulsando con el botón izquierdo del ratón y sin soltar, arrastrar la partida hasta la línea de inserción de partida del presupuesto. Emergerá un diálogo para establecer cómo se desea realizar la copia de datos y si se quiere mantener o no la referencia externa. En función de si la base de datos externa es un banco de precios o un presupuesto, el diálogo para establecer cómo se realizará la copia mostrará otras opciones disponibles.
| Buenas prácticas: |
|---|
| Si el resumen o la descripción están en mayúsculas y se quiere que todas estén en minúsculas, se puede seleccionar la parte de texto a convertir y pulsar el botón "Convertir a mayúscula la primera letra de cada frase" de la barra de herramientas. También se puede usar la combinación de teclas ('Ctrl + C' y 'Ctrl + V') copiando parte de su "Descripción" y pegándola en el "Resumen". |
Copiar y pegar una partida
También se podrá copiar y pegar. Primero, se localiza la partida que se desea copiar de la base de datos externa, se posiciona el cursor sobre ella, se pulsa con el botón derecho del ratón y se selecciona "Copiar" del menú contextual. Para pegar la partida en el presupuesto, se posiciona el cursor sobre el nivel de inserción donde se desea colocar, se pulsa el botón derecho del ratón y se selecciona "Pegar" en el menú contextual.
Copiar y pegar múltiples partidas
Para hacer copia de múltiples partidas, hay que situarse sobre la línea de inserción de partidas en el capítulo del presupuesto donde se desea colocar las partidas. Después, con el menú "Ventana", se cambia a la base de datos externa previamente abierta y, situándose sobre la casilla desplegable que aparece situada a la derecha en la barra de herramientas superior, se busca el presupuesto.
Una vez hecho esto, se activa el botón a la izquierda de la casilla desplegable, denominado "Copiar concepto(s) actual(es) a la BD especificada". A continuación, se busca la partida o las partidas que se desean copiar y se pulsa dicho botón. A continuación emergerá el diálogo para establecer cómo se desea realizar la copia de datos y si se quiere mantener o no la referencia externa.
Copiar una partida arrastrándola desde un banco de precios en internet
Si se arrastra un fichero .bc3 que contenga un concepto de tipo partida o de tipo precio simple sobre un capítulo o una partida que se haya desplegado en Arquímedes, el concepto se inserta en la posición en la que se suelta. Esto permite arrastrar conceptos desde páginas web como las del Generador de precios o ACAE.
De esta forma, también emergerá el diálogo para establecer cómo se quiere realizar la copia de datos y si se desea o no mantener la referencia externa.
| Nota: |
|---|
| Al copiar una partida desde la página web del Generador de precios, no incluirá la información técnica asociada a la partida como son los pliegos, los residuos y otros. Además, quedará desvinculada del Generador de precios, sin que se pueda aprovechar la herramienta "Actualizar precios". |
Copiar partidas del Generador de precios de CYPE
Es posible introducir una partida procedente del Generador de precios de dos modos. La primera, haciendo doble clic en el icono de inserción de partidas y en el diálogo que aparece, "Selección del concepto a añadir a la descomposición de…", marcar la opción "Utilizar Generador de precios". La segunda, situarse sobre el icono de inserción de partidas y pulsar el botón "Generador de precios" de la esquina superior izquierda del "Árbol de descomposición". De ambas maneras se accederá a la pantalla del Generador de precios.
| Nota: |
|---|
| Si la opción "Utilizar Generador de precios" no estuviera disponible es porque no está activado el Generador de precios. Para habilitarlo, se accede al menú "Mostrar", apartado "Configuración", y se selecciona la opción "Generador de precios...". En el diálogo que se abre, se marca "Emplea Generador de precios" y la versión que se desea utilizar. Ahora aparecerá el símbolo del Generador de precios en la esquina superior izquierda del "Árbol de descomposición". |
Pantalla del Generador de precios
La pantalla a la que se accede dentro del Generador de precios dependerá de la información que reconoce del nivel donde se quiere añadir en la ventana "Árbol de descomposición" de Arquímedes. Si no se reconoce nada, la pantalla del Generador de precios se corresponderá con la de configuración de parámetros de la obra.
Para incorporar un precio descompuesto al presupuesto, se localiza la partida concreta entre los capítulos existentes o se utiliza la herramienta "Buscar precio" de la parte superior izquierda (que localiza partidas por medio de "Tesauro").
Al finalizar de configurar todos los parámetros que definen la partida y tras aceptar, esta aparecerá en el presupuesto.
| Nota: |
|---|
| La codificación de las partidas sigue una notación en la cual los tres primeros caracteres empezando por la izquierda identifican el capítulo, subcapítulo y apartado que contiene a la partida. |
| Buenas prácticas: |
|---|
| Si se quiere utilizar una misma partida del Generador de precios en dos capítulos distintos del presupuesto, se debe teclear el mismo código en el capítulo donde se desea copiar. Si se importa de nuevo, se generará con un código distinto, y al realizar cualquier cambio en una, no se verá reflejado automáticamente en la otra. |
Modificar y actualizar una partida en Arquímedes proveniente del Generador de precios
Para modificar una partida proveniente del Generador de precios, basta con situarse sobre la línea de la partida y pulsar el botón "Generador de precios". La partida se actualizará con los cambios que se efectúen en el selector.
En caso de que la partida seleccionada en Arquímedes no hubiera sido creada con el Generador de precios, al pulsar el botón "Generador de precios", el programa preguntará si se desea sustituir la partida existente por una creada por medio del Generador de precios. En caso de que haya sido creada con una versión diferente del Generador de precios, se mostrará un aviso para indicar si se desea continuar con la edición de la partida con parámetros diferentes.
Copiar una partida desde el Generador de precios a Arquímedes por medio de los botones de exportación en FIEBDC
Esta forma de copiar partidas consiste en buscar la partida deseada en el Generador de precios (ejecutado como programa independiente) y llevarla arrastrando a Arquímedes u otro programa preparado para leer ficheros de extensión .bc3.
Para arrastrar las partidas en formato FIEBDC hay que usar el botón "Arrastrar BC3 sobre Arquímedes" o "Arrastrar BC3 sobre Arquímedes u otro programa de mediciones y presupuestos", situados en la pestaña "Precio descompuesto" de la unidad de obra en el Generador de precios.
Empleando ambos botones, el programa preguntará si se desea añadir también los capítulos a los que pertenece la unidad de obra. En caso de aceptar, se añadirán los capítulos y subcapítulos del Generador de precios junto con la unidad de obra. En caso contrario, solamente se añade la unidad de obra al capítulo o a la partida desplegada.
La diferencia de emplear un botón u otro al arrastrar sobre Arquímedes es que con el primero se añade parte de la información asociada al Generador de precios (como el pliego), mientras que con el segundo solamente se incluye el precio con su descomposición, así como una descripción compuesta por el resumen, las características técnicas y los criterios de medición en proyecto y obra. Por tanto, la partida copiada por medio del botón con el icono FIEBDC no incluirá la información técnica asociada a la partida como son los pliegos, los residuos y otros. Además, quedará desvinculada del Generador de precios, no pudiendo aprovechar la herramienta "Actualizar precios".
Documentación asociada al Generador de precios
La partida copiada desde el Generador de precios incluirá, además de su precio descompuesto, toda la información técnica asociada a dicha unidad de obra, como puede ser:
- Pliego de condiciones
Incluye las prescripciones técnicas generales y particulares que deben cumplirse durante la ejecución de la unidad de obra. Se puede visualizar y editar la información desde el icono de la columna "Pli" del "Árbol de descomposición" o desde la ventana "Pliego de condiciones del Generador de precios". Permite completar el documento "Pliego de condiciones del Generador de precios" adaptado al Código Técnico de la Edificación (CTE). Requiere disponer del módulo "PLI".
- Recepción de materiales
Proporciona directrices sobre la recepción, la inspección, el almacenamiento y el uso en obra de los materiales incluidos en la unidad de obra. La información no es editable por parte del usuario directamente desde Arquímedes, salvo que se exporte a un editor de texto. Permite completar el documento "Plan de Control de Calidad" que complementa la información del "Pliego de condiciones". Requiere disponer del módulo "PCC".
- Residuos generados
Describe los residuos que se generarán durante la ejecución de la unidad de obra, facilitando su gestión conforme a la normativa vigente. Se puede visualizar y editar la información desde el icono de la columna "GR" del "Árbol de descomposición". Permite completar el documento "Gestión de residuos". Requiere disponer del módulo "GDR".
- Indicadores de impacto ambiental
Ofrece datos sobre el impacto ambiental asociado a la unidad de obra, evaluando parámetros como la energía incorporada o las emisiones de CO₂. La información no es editable por parte del usuario directamente desde Arquímedes, salvo que se exporte a un editor de texto. Permite completar el documento "Análisis del Ciclo de Vida". Requiere disponer del módulo "ACV".
- Seguridad y salud
Contiene recomendaciones y medidas preventivas para ejecutar la unidad de obra con seguridad. Se puede visualizar y editar la información desde el icono de la columna "SS" del "Árbol de descomposición" o desde la ventana "Seguridad y salud". Permite completar el "Estudio Básico de Seguridad y Salud" o el "Estudio de seguridad y salud", según corresponda. Requiere los módulos "EBS" o "ESS".
- Manual de uso y mantenimiento
Contiene las instrucciones de uso y mantenimiento para la unidad de obra. Se puede visualizar y editar la información desde el código de documentación (formado por tres dígitos) situado en la columna "Doc." del "Árbol de descomposición". Permite completar el "Manual de uso y mantenimiento", integrable en el "Libro del edificio". Requiere los módulos "USM" y/o "LDE".
- Valoración de mantenimiento decenal
Proporciona el coste de mantenimiento decenal de la unidad de obra. Se puede visualizar y editar la información desde la columna "CosteMant" a nivel de partida. Permite completar la "Valoración de mantenimiento decenal". Requiere disponer del módulo "VMD".
- Calendario de mantenimiento
Contiene la relación y la periodicidad de las operaciones de mantenimiento preventivo que se deben realizar para asegurar la correcta funcionalidad de una unidad de obra, minimizar el deterioro de sus elementos e instalaciones, y prolongar en lo posible su vida útil. La información no es editable por parte del usuario directamente desde Arquímedes, salvo que se exporte a un editor de texto. Permite completar el "Calendario de mantenimiento". Requiere disponer del módulo "VMD".
- Memoria gráfica de materiales
Contiene imágenes y referencias técnicas de los materiales seleccionados para la unidad de obra. La información gráfica se asocia a la partida, pero no todas las partidas del Generador de precios contienen información gráfica de fabricantes. Permite completar el documento "Memoria gráfica de materiales". Requiere el módulo "MGM".
- Detalle constructivo
Proporciona detalles gráficos asociados a la unidad de obra, cuando están disponibles. Pueden imprimirse o exportarse desde la opción "Relación de detalles constructivos". Requiere el módulo correspondiente al tipo de detalle seleccionado, que puede consultarse en el apartado "Licencias y módulos relacionados".
| Buenas prácticas: |
|---|
| Es posible combinar en un mismo presupuesto partidas procedentes del Generador de precios y de bancos de precios convencionales. Sin embargo, es importante tener en cuenta que al mezclar partidas de diferentes fuentes, la información asociada puede no ser homogénea, lo que podría afectar la coherencia de la documentación generada, especialmente en aspectos como pliegos de condiciones, gestión de residuos y control de calidad. |
Introducir mediciones en el presupuesto
Una vez insertadas las partidas en la estructura de capítulos y subcapítulos, se puede empezar a introducir las mediciones.
Es posible teclear directamente el total de la medición en la columna "Cant" o especificar la medición con detalle en una tabla de medición. También se puede medir sobre un fichero de dibujo en formato DXF y DWG.
A continuación se muestran las diferentes formas de medición.
Medición sin detalle
La medición se introduce sin desglose de medición y de forma manual en la columna "Cant" en la línea de la partida que desea medirse. Esta opción se suele emplear cuando no es necesario ningún comentario o cuando es una partida alzada. Se teclea directamente el valor numérico deseado y se pulsa "Enter". El programa efectúa automáticamente la multiplicación por el precio de la partida y calcula los totales de cada nivel.
Si se desea modificar la medición, simplemente se teclea una nueva cantidad.
| Nota: |
|---|
| Las columnas que permiten introducir mediciones son las columnas "Cant" (cantidad de la estructura de precios de presupuesto), "CantVenta" (cantidad de la estructura de precios de venta), "CantEstudio" (cantidad de la estructura de precios de estudio), "CantEjec" o "CantEjecParcial" (cantidad de la ejecución) y "CantCertOrig" o "CantCertParc" (cantidad de la certificación). |
Medición con detalle
Para realizar una medición con detalle es necesario crear una tabla de medición, compuesta por subtablas que a su vez contienen líneas de detalle.
Colocando el cursor en la columna "Cant" de la línea de la partida que se desea medir, se activa la zona "Detalle de medición" en la parte inferior de la pantalla. Esta zona incluye en su parte superior una barra de botones, destinada a tareas como insertar o eliminar líneas y subtablas, medir sobre planos DXF/DWG o copiar y pegar referencias; y tres recuadros que muestran: la cantidad certificada, la cantidad medida (ambas inicialmente a cero) y la diferencia entre ambas.
Para establecer el modo en el que se editan las tablas de detalle de mediciones, para facilitar la introducción de datos o su visualización, es posible configurar el "Modo de edición de líneas de medición". Esta opción está disponible en el menú "Mostrar" del apartado "Configuración".
| Más información: |
|---|
| Se puede obtener más información sobre las tablas de medición en el botón "Ayuda sobre el uso de la tabla" de la barra de botones. |
Insertar una tabla de medición mediante una subtabla
Desde la zona "Detalle de medición", se puede crear una tabla de medición pulsando el primer botón denominado "Inserta línea normal, línea de inserción o subtabla" y la opción "Insertar nueva subtabla" que permite añadir una subtabla con una fórmula predefinida por el programa.
Para insertar una subtabla estándar, en el diálogo "Selección de modelo para nueva subtabla", debe seleccionarse la opción "Estándar". Este paso puede agilizarse utilizando directamente la opción "Insertar nueva subtabla por defecto (Estándar)".
Introducir líneas de detalle
En la subtabla creada, se introducen líneas de detalle, añadiendo comentarios (en la columna "Comentario") y valores en las celdas de datos numéricos (identificadas como columnas A, B, C, D, E y F). Las cabeceras de estas columnas pueden renombrarse para reflejar mejor el contenido introducido (por ejemplo, cambiar "Largo" por "Superficie" si es más representativo).
| Buenas prácticas: |
|---|
| Para ocultar columnas innecesarias, se puede hacer doble clic izquierdo sobre la cabecera de la columna y ajustar la visibilidad según las necesidades. |
Eliminar líneas de detalle, subtablas o tablas
El segundo botón que encontramos en la zona "Detalle de medición" es "Elimina línea actual, subtabla actual o tabla completa", permite borrar una línea de detalle actual, una subtabla actual, la tabla completa o eliminar el detalle manteniendo el total. Además, si la subtabla está referenciada o hay una línea referenciada, esta permite borrarla desconectándola de la referencia.
Herramienta de simplificación en la introducción de datos
Para simplificar la introducción de datos repetitivos por columnas, siempre y cuando todos los datos de la columna vayan a ser iguales, se puede emplear el tercer botón, "Lanza el diálogo de transformación de columnas de subtabla actual". Esta funcionalidad permite aplicar una expresión a las columnas que componen la subtabla de medición. También se pueden aplicar expresiones matemáticas a las columnas, como que el valor de una columna tome el doble del valor contenido en otra. Como ejemplo, emplear en la columna A, la expresión "B*2", y dejar el campo de la columna B vacío.
Mediciones con referencias entre partidas
Es posible establecer enlaces o vinculaciones entre tablas, subtablas o líneas de medición de diferentes partidas dentro de un mismo presupuesto. Esto permite que, al modificar una medición referenciada, los cambios se actualicen automáticamente en todas las partidas que comparten esa referencia. Además, es posible tener múltiples referencias en una misma tabla de medición.
Las vinculaciones se crean mediante los botones "Copiar referencia" y "Pegar referencia" situados en la barra de botones de la zona "Detalle de medición".
Para copiar una referencia basta con situarse sobre algún campo de la cabecera de la subtabla (color verde), del pie de la subtabla (amarrillo claro), del pie de la tabla (amarillo oscuro) o en la línea de medición (color blanco) y pulsar "Copiar referencia". A continuación, hay que situarse sobre el punto donde se desea pegar la referencia, teniendo en cuenta que debe mantener concordancia entre el contenido de lo copiado y el lugar donde se pretende pegar, y pulsar "Pegar referencia".
Las fórmulas de las tablas de medición también se copian en las tablas que se vinculan siempre y cuando estén en la cabecera de las subtablas. Si la fórmula está en la línea de total, no se copiará en la otra tabla vinculada. Esto es útil, por ejemplo, para aplicar coeficientes distintos.
Las líneas referenciadas aparecerán con fondo gris y una flecha azul, y las cabeceras se mostrarán con un tono verde más oscuro (si se trata de una tabla o subtabla). En dicha cabecera, haciendo doble clic, se puede consultar en qué partidas se está utilizando una determinada referencia. También es posible hacerlo desde la opción "Ver otros usos" del menú contextual que aparece al pulsar el botón derecho del ratón sobre la tabla o subtabla.
Las partidas con cantidades de medición referenciadas se identifican en la ventana "Árbol de descomposición", mediante triángulos de color (rojo o verde) y un aviso informativo.
Desvincular
Las vinculaciones creadas pueden eliminarse con la opción "Elimina la referencia" del botón "Elimina línea actual, subtabla actual o tabla completa", de la barra de botones de la zona "Detalle de medición". Esta opción estará disponible siempre que se esté visualizando una tabla con referencias activas.
También es posible desvincular una o varias columnas de dos tablas o subtablas vinculadas mediante "Desvincular esta columna de la referencia". Esta opción se encuentra en el menú contextual que aparece cuando se pulsa con el botón derecho del ratón sobre la celda perteneciente a la línea de cabecera de la referencia y a la columna que se desea desvincular. Esta posibilidad permite mantener vinculadas dos tablas de medición que sean iguales excepto una (o más de una) de sus columnas.
Referenciar valores directamente en celdas numéricas
Se pueden referenciar valores directamente en celdas numéricas desde otra partida (por ejemplo, copiar el total de medición de una partida a otra). Para ello hay que situarse sobre la cantidad de la partida a copiar con referencia a nivel de la columna "Cant" y seleccionar la opción del menú contextual "Copiar referencia a la medición de esta partida" que aparece al pulsar el botón derecho del ratón sobre la cantidad de la partida y pegarla en una celda de medición de la zona de detalle de medición por medio de la opción del menú contextual "Pegar referencia a la medición de la partida".
Marcas de revisión de partidas
Las marcas de revisión de partidas permiten identificar a nivel de partida aquellas que deben ser revisadas por el usuario. Existen cinco tipos de marcas para aplicar a una partida con una cantidad de medición, de certificación, de ejecución, de venta o de estudio pendiente de revisión. El usuario también puede elegir dos tipos de marcas más para revisar los datos que crea convenientes (marca 1 o marca 2). Pueden existir por tanto 7 tipos de marcas de revisión de partidas.
Cada partida así marcada queda visible por medio del símbolo de exclamación ("!"), que adquiere en cada caso un color diferente para identificar el tipo de marca seleccionada. Este símbolo se coloca a la derecha del símbolo de la partida. Las marcas se propagan hacia arriba, haciendo que se señalen también los capítulos en los que está contenida la partida, hasta llegar al capítulo raíz.
Las marcas de revisión de partidas se aplican fácilmente mediante la opción "Marcas de revisión de partidas" del menú contextual que aparece cuando se pulsa con el botón derecho del ratón sobre cualquier campo de cualquier partida.
El texto del resumen de la descripción de las partidas marcadas se muestra en negrita y en color rojo para que puedan ser identificadas con mayor facilidad.
Cuando se imprime algún listado el programa avisa si existe en la obra alguna marca.
Medición en formato FIEBDC-3
Se puede importar una medición contenida en uno o más ficheros .bc3, sobre el presupuesto actual, por medio de la opción "Importar medición de FIEBDC-3", del apartado "Importar" del menú "Archivo".
En el diálogo que se abre aparecen dos posibilidades, que la medición se componga de un solo fichero .bc3 (pestaña "Fichero único") o de múltiples ficheros (pestaña "Múltiples ficheros"). El proceso de importación comienza seleccionando la ubicación del fichero o ficheros, debiendo indicar la estructura (presupuesto, venta o estudio) que recibirán los precios. Opcionalmente, pueden incluirse solamente registros relativos a detalles de mediciones.
Al cerrar el diálogo de importación, aparecerá en la ventana "Árbol de descomposición" la medición con la estructura de precios que se ha asignado. Además, si existen conceptos nuevos se añadirán al presupuesto existente.
| Nota: |
|---|
| Antes de utilizar esta opción, el presupuesto de destino debe estar activo y no protegido contra escritura. |
Medición automática de planos
La medición automática de planos permite obtener líneas de medición directamente en Arquímedes desde archivos en formato DXF, DWG o archivos de imagen compatibles (JPG, PNG, etc.), sin necesidad de introducir manualmente los valores numéricos. Esta funcionalidad está disponible mediante el módulo "Medición sobre DXF".
Para comenzar la medición, es necesario insertar una nueva subtabla, por ejemplo, una por defecto (Estándar). Desde dicha subtabla, al situarse sobre una celda de datos numéricos (columnas A, B, C, D, E o F) y pulsar sobre el botón "Medición sobre DXF - DWG", se mostrará el cuadro de diálogo "Arquímedes - Medición sobre DXF - DWG".
Desde este diálogo, se accede al botón "Gestión de planos", en la barra de herramientas, para añadir y nombrar los diferentes planos que conforman la obra. Lo habitual es definir un plano por planta, tipo de obra o tramo que se desea distinguir, y cada uno puede estar compuesto por uno o varios ficheros de dibujo. Si se selecciona un plano y se pulsa "Editar", se accederá al diálogo "Gestión de vistas de plantillas", desde donde se pueden insertar plantillas mediante el botón "Añadir", "Importa plantillas a la obra" u "Obtener GXF". En este mismo cuadro es posible activar o desactivar las capas que se consideren necesarias.
Los archivos DXF y DWG utilizados deben estar correctamente preparados, a escala 1:1, donde una unidad de dibujo se corresponde con un metro, y próximos al origen de coordenadas (0,0).
Una vez definidos los planos, se selecciona uno de ellos mediante el selector de plano actual y se asigna un nombre a la medición. A continuación, activando "Capturas a plantillas" en la barra de herramientas, es posible contar elementos, y medir longitudes, superficies y/o volúmenes. El programa automáticamente obtendrá los datos numéricos y los situará en la tabla de medición.
Si es necesario descontar huecos (por ejemplo, aberturas en forjados), se puede activar la herramienta "Añadir/Quitar medición", que aplicará un signo negativo a la medición correspondiente.
Las partidas con cantidades obtenidas mediante medición automática de planos se identifican en la columna "Cant" de la ventana "Árbol de descomposición" mediante un punto de color verde y un aviso informativo.
Además, al hacer doble clic sobre una celda numérica con medición automática de planos asociada (identificable por su color verde), se abrirá nuevamente el diálogo "Arquímedes - Medición sobre DXF - DWG", mostrando el plano en el que se realizó esa medición. Desde este cuadro, se podrá revisar y ajustar la medición directamente.
Integración con otros programas
El módulo "Medición sobre DXF" también permite enlazar e importar las mediciones de modo automático desde los programas de BIM/CAD: Allplan® o Archicad®. (Hasta la versión 2019.e de Arquímedes, también se admitía la conexión con +Extended® - AutoARQ®). Asimismo, permite importar líneas de medición desde ficheros en formato MCSV generados por Revit®, así como desde ficheros en formato CSV.
Para que las conexiones entre estos programas y Arquímedes sea efectiva, deben instalarse las aplicaciones de conexión, disponibles en la página WEB del producto Arquímedes pulsando sobre el botón "Descargar". Concretamente, desde el apartado "Plugins compatibles con Arquímedes".
| Más información: |
|---|
| Puede ver más información sobre las conexiones disponibles con estos programas de BIM/CAD en los siguientes apartados: "Conexión entre Allplan® y Arquímedes", "Conexión entre Archicad® y Arquímedes" y "Conexión entre Revit® y Arquímedes". También dispone del apartado "Importación de mediciones en formato CSV". |
Importación de mediciones en formato CSV
Arquímedes permite importar líneas de medición desde ficheros en formato CSV, facilitando la incorporación de datos generados por programas de CAD o BIM distintos de Allplan® o Archicad®.
El proceso de importación se inicia desde la opción "Importar mediciones de programas de BIM/CAD: CSV", disponible en el apartado "Importar" del menú "Archivo".
En el diálogo que se abre aparecen dos posibilidades, que la medición se componga de un solo fichero .csv (pestaña "Fichero único") o de múltiples ficheros (pestaña "Múltiples ficheros").
El proceso comienza seleccionando la ubicación del fichero o los ficheros, pudiendo indicar, si se desea, el origen de copia de las partidas y los capítulos no existentes en el presupuesto.
El primer lugar donde buscar es en la base de datos de referencia, que debería ser la misma que se está utilizando en la conexión con programas de CAD para asociar códigos a los elementos constructivos. Si no se encuentra allí, o simplemente no se ha proporcionado el nombre de la base de datos de referencia, el programa puede buscar las partidas entre las bases de datos asociadas a la propia obra. Arquímedes genera automáticamente el capítulo "@CSV", donde se añaden las partidas que no han podido ser referenciadas en ninguna base de datos.
Tras aceptar, aparecerá otro diálogo para establecer las preferencias de importación, si se eliminan las líneas con origen 'CSV' antes de importar y el destino de la importación (medición, certificación o ejecución).
Desde el botón "Ver el contenido del fichero", se accede a una tabla de control donde la columna "Estado" indica visualmente los resultados de la comparación:
- + (rojo): línea nueva incorporada.
- = (negro): línea existente sin cambios.
- ≠ (azul): línea existente con diferencias.
Al aceptar, aparecerá en la ventana "Árbol de descomposición" la medición que se ha asignado. Además, si existen conceptos nuevos se añadirán al presupuesto existente.
| Buenas prácticas: |
|---|
| Para que la opción "Importar mediciones de programas de BIM/CAD" esté disponible en Arquímedes, es necesario tener la licencia para utilizar Arquímedes y el módulo "Medición sobre DXF". |
Formato del fichero .csv de importación de líneas de medición
El fichero .csv debe incluir una primera línea de cabecera, donde se definen los nombres de las columnas. Esta cabecera permite que Arquímedes identifique correctamente las celdas que componen cada línea de detalle.
El formato requerido es:
CP;NV;ID;CO;CO2;A;B;C,D;E;F;FO
- CP
Código padre o código de capítulo. - NV
Nota clave o código de partida. - ID
Identificador del elemento. Campo "Id" en la línea de mediciones de Arquímedes. - CO
Comentario. Campo "Comentario" en la línea de mediciones de Arquímedes. - CO2
Comentario 2. Campo "Comentario 2" en la línea de mediciones de Arquímedes. - A
Unidades (siempre está). Campo "A" en la línea de mediciones de Arquímedes. - B
Largo, superficie, volumen o kilos (puede no estar, pero se reserva el campo, se dejaría como vacío “;;” en el .csv). Campo "B" en la línea de mediciones de Arquímedes. - C
Ancho. Ídem al anterior. Campo "C" en la línea de mediciones de Arquímedes. - D
Alto. Ídem al anterior. Campo "D" en la línea de mediciones de Arquímedes. - E
Campo "E" en la línea de mediciones de Arquímedes. - F
Campo "F" en la línea de mediciones de Arquímedes. - FO
Campo "Fórmula" en la línea de mediciones de Arquímedes. Las fórmulas, para que puedan ser interpretadas, deben estar construidas con los campos "A", "B", "C", "D", "E", "F" de las líneas de medición de Arquímedes. Cuando no hay fórmula se multiplican todos los campos numéricos definidos "A", "B", "C", "D", "E", "F" entre sí, exceptuando los campos vacíos.
Condiciones de formato:
- El separador de campos debe ser el punto y coma (;).
- Todas las líneas terminarán con un salto de línea.
- Los campos vacíos deben conservar su posición. Si es un campo intermedio con ";;" y si es el campo final con ";".
- En los campos de texto que contengan punto y coma formando parte del texto, el contenido del campo debe encerrarse entre comillas.
- Para los campos numéricos el separador de decimales debe ser la coma (,) y el separador de millares debe ser el punto (.). El separador de millares se puede suprimir, y también el separador de decimales si no contiene decimales.
Agrupación de líneas de medición
La agrupación de líneas de medición permite definir reglas para combinar dichas líneas en las tablas de medición (en pantalla, al imprimir o al exportar). Este proceso facilita la lectura y gestión de los datos, reduciendo significativamente el número total de líneas mostradas.
Las líneas agrupadas se representan en color magenta y muestran el número de líneas agrupadas con el Id de cada una. Además, si se hace doble clic sobre el Id agrupado, se mostrará una ventana con las líneas agrupadas.
Esta funcionalidad se aplica tanto a las mediciones importadas desde ficheros en formato CAD/BIM, BC3 o CSV, como a las introducidas manualmente por el usuario.
Agrupación de líneas de medición de ficheros en formato XCA (Allplan®)
Durante la importación de un fichero en formato XCA procedente de Allplan®, la agrupación puede activarse desde el diálogo "Preferencias de importación de Allplan", seleccionando "Agrupar líneas de detalle", "Agrupar". También puede configurarse posteriormente desde la opción "Agrupar líneas de medición" del apartado "Configuración" del menú "Mostrar".
El diálogo "Conjunto de reglas para agrupar líneas de medición" incluye una serie de condiciones de agrupación predefinidas, que pueden modificarse mediante el botón "Editar". También se pueden crear nuevas reglas de agrupación. Además, deben activarse las opciones que determinen en qué tipos de tablas de detalle se aplicará la agrupación (medición, certificación o ejecución).
La columna "Tipo de objetos" es una lista de identificadores de tipos de líneas de medición separados por comas (,). Estos identificadores corresponden a la parte no numérica del identificador único (columna "Id") asociado a cada línea de medición importada desde un fichero .xca generado por Allplan®. También se admite el uso del asterisco (*) para representar al resto de tipos de objetos distintos de los definidos por Allplan®.
En el caso de mediciones procedentes de Revit®, Archicad® o realizadas manualmente, la agrupación debe hacerse para objetos de tipo asterisco (*), ya que en estos casos el identificador no permite distinguir el tipo de objeto al que pertenece la medición.
Agrupación de líneas de medición procedentes de Revit®
Para reducir el número de líneas de detalle en las tablas de medición generadas desde Revit®, el programa ofrece distintas opciones de simplificación.
| Más información: |
|---|
| Se puede consultar el enlace específico sobre agrupación de líneas procedentes de Revit® para más información. |
Agrupación de líneas de medición desde ficheros .bc3 o .csv
Las líneas de medición repetidas provenientes de ficheros .bc3 o .csv pueden agruparse desde la opción "Agrupar líneas de medición" del apartado "Configuración" del menú "Mostrar".
El diálogo que se abre ofrece condiciones predefinidas de agrupación y permite crear reglas personalizadas. También se pueden activar las opciones para los distintos tipos de tablas (medición, certificación o ejecución) y editar las reglas mediante el botón "Editar". En cualquier momento, es posible volver a mostrar todas las líneas originales desactivando la casilla "Aplicar en tablas de detalle de medición" (o la correspondiente al tipo de tabla activa), desde el diálogo "Conjunto de reglas para agrupar líneas de medición".
Para facilitar este proceso, cuando se importa una medición en formato CSV, se ordena el contenido de las tablas en función de los campos "Comentario" y "Comentario2". Esto permite que exista un orden una vez que se visualice la asociación en las tablas de medición.
Conexión entre Allplan® y Arquímedes
La conexión entre Allplan y Arquímedes se realiza instalando el plugin "Conexión con ALLPLAN®", que activa el catálogo "Arquímedes" (desde la versión Allplan 2014.1.1) y "user_kat" o "nem_ava", para versiones anteriores.
Vinculación de partidas de Arquímedes a elementos de Allplan
Durante el modelado en Allplan, es posible asignar manualmente a cada elemento (muro, forjado, etc.) el código de una partida perteneciente a un presupuesto de Arquímedes.
Al introducir un elemento y editar sus propiedades, debe comprobarse que, en la parte inferior de la ventana, el botón "Asignación de catálogo" muestra el catálogo "Arquímedes". Si por defecto aparece otro catálogo, se puede cambiar haciendo doble clic sobre el actual y, en el diálogo que se abre, haciendo doble clic en la celda "Material" para seleccionar el catálogo deseado.
A continuación, en la pestaña "Parámetro, Atributo" de la ventana de propiedades del elemento, se debe hacer doble clic en una celda de la columna "Material/Calidades". Se muestra el diálogo "Calidades", donde al pulsar el botón de los tres puntos situado junto a la celda "Material", se abre el "Selector de precios CYPE". En este selector, debe elegirse un fichero .dbd de una base de datos de Arquímedes previamente guardada (y no abierta). Aparecerá entonces la estructura de capítulos y partidas contenida en esa base de datos. Al hacer doble clic sobre una partida, esta se asigna automáticamente a la celda de "Material/Calidades".
Importación de mediciones de Allplan a Arquímedes
Antes de exportar la medición es necesario revisar en Allplan cómo se van a medir los elementos, por metros cúbicos, cuadrados, lineales, número de unidades o kilogramos. Este parámetro se define en la columna "Ud. de medida".
Tras esto se genera, también desde Allplan, un fichero con extensión .xca, desde la opción "Exportar datos de mediciones" del menú "Archivo", "Exportar". Durante este proceso, puede seleccionarse qué elementos exportar (mediante el botón de lupa), o bien exportar todos los elementos activos marcando la opción "Todo". Es importante asegurarse desde la rueda de configuración de que:
- La plantilla de informe seleccionada sea "Mediciones_(Conex_con_prog.).rdlc".
- El tipo de archivo sea "Allplan BCM (.xca)".
- El programa de seguimiento sea la versión de Arquímedes deseada.
Por último, en Arquímedes, la importación del archivo .xca puede hacerse de tres formas:
- Allplan puede ejecutar automáticamente Arquímedes
Tras generar el archivo .xca, Allplan puede ejecutar automáticamente Arquímedes e iniciar el proceso de importación. El usuario podrá elegir si se importa sobre un presupuesto ya existente o sobre uno nuevo, definir la base de datos de referencia y activar las bases de datos asociadas. - Asociación de la extensión .xca a Arquímedes
Si el sistema operativo se configura para asociar archivos .xca con Arquímedes, al hacer doble clic sobre el fichero se abrirá directamente el programa. A partir de ahí, el usuario selecciona las mismas opciones que en el caso anterior para continuar con el proceso de importación. - Directamente desde Arquímedes
Desde Arquímedes se puede acceder manualmente a la opción "Importar mediciones de programas de BIM/CAD: Allplan", desde el menú "Archivo", "Importar". Tras seleccionar el archivo .xca previamente generado, y elegir si se importa sobre un presupuesto ya existente o sobre uno nuevo, se pueden configurar las opciones de importación, como agrupar líneas de detalle o establecer la composición de las columnas "Comentario" y "Comentario 2", entre otras.
En todos los casos, Arquímedes genera nuevas partidas con sus correspondientes tablas de medición a partir de la información recibida desde Allplan. Si ya existe una partida con el mismo código, se añadirá una nueva subtabla de medición a esa partida en lugar de crear una nueva.
Las partidas que no se localicen en ninguna de las bases de datos activas se incluirán dentro del capítulo "@ALLPLAN", creado automáticamente por Arquímedes para no perder ninguna medición.
| Buenas prácticas: |
|---|
| Para importar el fichero a Arquímedes y extraer la medición, es necesario tener la licencia para utilizar Arquímedes y el módulo "Medición sobre DXF". |
Conexión entre Archicad® y Arquímedes
Para conectar Archicad con Arquímedes y poder exportar las mediciones del modelo BIM en formato BC3, hay que instalar el complemento "Conexión con Archicad" de CYPE y también la Goodie para Archicad, "Extensión FIE-BDC3".
Además, hay que crear un menú "Cype" dentro de Archicad que contenga las opciones "Importar desde Arquímedes" y "Vincular Objetos de Propiedades a Criterios…".
| Nota: |
|---|
| Desde la versión Archicad 23, la conexión entre Archicad y Arquímedes solamente es posible para Archicad en español. Graphisoft solamente dispone de la "Extensión FIE-BDC3" en español, francés, inglés y portugués hasta la versión Archicad 22. |
Vinculación de partidas de Arquímedes a elementos de Archicad
Inicialmente, es necesario establecer una conexión entre la obra de Archicad y Arquímedes, seleccionando la opción "Importar desde Arquímedes" del menú "Cype" dentro de Archicad. Esta opción activa el cuadro de diálogo "Alerta de API", donde se debe marcar "Mantener Objetos de Propiedades de Elemento". Solamente es necesario crear esta conexión una vez en cada obra de Archicad.
A continuación, hay que establecer los vínculos entre los elementos cuya medición se desea exportar y su correspondiente partida de Arquímedes. Existen dos modos de crear esta vinculación (siendo posible utilizar ambos métodos en la misma obra de Archicad):
- Vinculación directa elemento – partida
Tras seleccionar uno o varios elementos del mismo tipo, se activa la opción "Definición de Selección de...", en el menú "Edición", "Definiciones de Elemento" o mediante la combinación de teclas "Ctrl + T". Dentro del diálogo, se activa la opción "Individualmente" (o se pulsa "Elegir" si ya se había vinculado previamente una partida y se quiere modificar su código). Esta acción hará que Archicad se comunique con Arquímedes y se abra otro diálogo denominado "Selector de precios CYPE". En este diálogo, se debe seleccionar el presupuesto de Arquímedes al que exportar la medición del elemento seleccionado y la partida de Arquímedes a la que vincular el elemento o elementos seleccionados. - Vinculación por criterios
Esta vinculación se hace automáticamente mediante el establecimiento de una serie de criterios definidos por el usuario, desde el diálogo "Vincular Objetos de Propiedades a Criterios..." del menú "Cype" de Archicad.
Importación de mediciones de Archicad a Arquímedes
Finalmente, se crea también en Archicad un fichero de extensión .bc3 mediante la opción "Guardar como" del menú "Archivo".
Este fichero se podrá leer en Arquímedes desde "Importar medición de FIEBDC-3...", disponible en el menú "Archivo" al pulsar en "Importar" (véase el apartado "Medición en formato FIEBDC-3").
| Buenas prácticas: |
|---|
| Para importar el fichero a Arquímedes y extraer la medición, es necesario tener la licencia para utilizar Arquímedes y el módulo "Medición sobre DXF". |
Conexión entre Revit® y Arquímedes
La conexión directa entre Arquímedes y Revit® se habilita mediante la instalación del complemento "Plugin MedBIM - Revit".
El usuario que dispone de Revit pero no de Arquímedes, puede generar un fichero de extracción de mediciones (.mcsv) desde Revit del modelo BIM.
Para importar el fichero a Arquímedes o vincularlo directamente con Arquímedes desde Revit y extraer la medición, es necesario tener la licencia para utilizar Arquímedes y el módulo "Presupuesto y medición de modelos BIM". Asimismo, para importar en Arquímedes un fichero .mcsv de Revit con la opción "Importar mediciones de programas de BIM/CAD: Revit" (del menú "Archivo", "Importar") es necesario disponer también del módulo "Medición sobre DXF".
| Más información: |
|---|
| Puede encontrarse información detallada sobre las funcionalidades del Plugin MedBIM - Revit en esta página. |
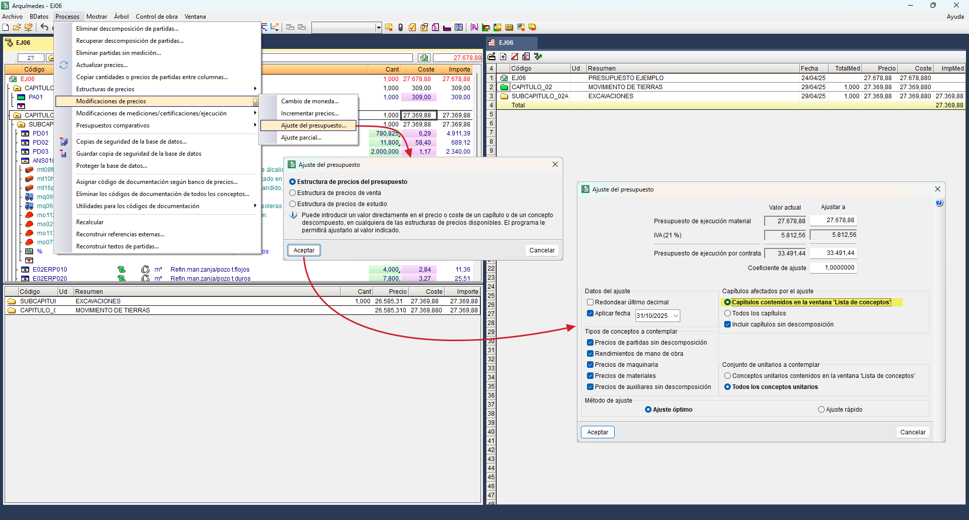
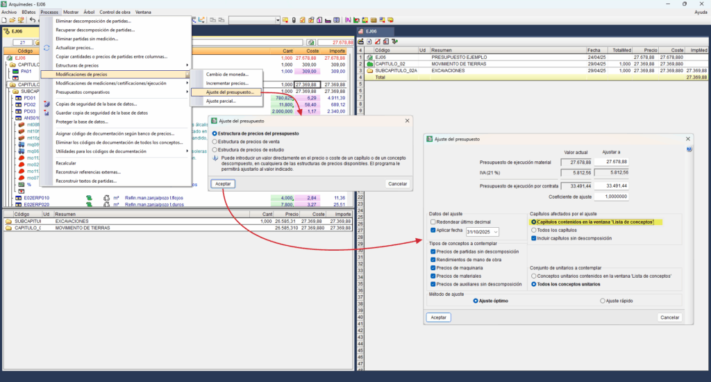
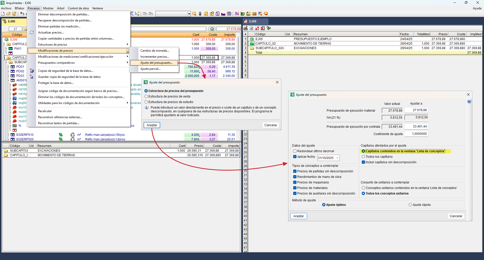
Ajustes del presupuesto y modificaciones de precios
Una vez terminada la tarea de medir, se revisan los precios y se retoca el presupuesto si es necesario. Por ejemplo, para ajustarlo a algún módulo de precio por metro cuadrado de referencia o para modificar los precios ajustando los unitarios de mano de obra, materiales o maquinaria, entre otros.
| Buenas prácticas: |
|---|
| Antes de ejecutar determinados procesos (como el cambio de moneda, el incremento de precios o el ajuste del presupuesto), es posible configurar el procedimiento de copias de seguridad automática. Para ello, se debe acceder al panel "Configuración de las copias de seguridad automáticas", disponible en el menú "Archivo", "Preferencias". |
Entre los ajustes del presupuesto más comunes, se encuentran los siguientes:
Modificación de un precio
Modificación de un precio unitario
Para modificar un precio unitario, primero hay que localizar el concepto. Una forma de hacerlo es mediante la opción "Localizar concepto" del menú "Árbol", que permite buscarlo a través del código del concepto o por medio de texto. De esta forma, se muestra en el "Árbol de descomposición" la primera partida que contiene el concepto dentro de la base de datos actual. También se puede buscar de forma manual en el "Árbol de descomposición".
Una vez localizado, hay que colocarse en la columna "Coste" e introducir el nuevo valor. La repercusión sobre el precio es inmediata y afecta a las restantes partidas que lo contengan.
Modificación de un precio sin descomposición
Para modificar el precio de una partida alzada, hay que situarse sobre el coste de la partida y teclear un nuevo importe. Como se actúa sobre la casilla del coste final, al importe se deduce automáticamente el correspondiente porcentaje de costes indirectos.
Modificación de un precio con descomposición
En este caso la modificación del precio no se puede hacer directamente, puesto que está compuesto de los conceptos que forman parte de él, con sus precios y la cantidad en la que intervienen, además del porcentaje de costes indirectos. Por tanto, para modificar el precio total, se debe afectar a alguno de ellos mediante la herramienta "Ajuste parcial", en el menú "Procesos", "Modificaciones de precios", previamente situados en la línea de la partida a ajustar.
En el diálogo que emerge se debe seleccionar la estructura de precios donde aplicar el ajuste, el presupuesto, la venta o el estudio.
Tras esto, se abre otro diálogo para ajustar exclusivamente el precio del concepto seleccionado. Este diálogo contiene el precio actual del concepto, una casilla para introducir el valor al que se quiere ajustar, y una casilla por si se quiere indicar un coeficiente de ajuste. También permite marcar la opción de redondear el último decimal, o de aplicar la fecha de la modificación. Asimismo, se pueden seleccionar los tipos de conceptos de la descomposición que se van a alterar para conseguir el ajuste del precio:
- Contemplar sólo unitarios contenidos exclusivamente en este nivel
Desmarcar si no se desea modificar el coste de un precio auxiliar con descomposición que se encuentre en el descompuesto que se desea modificar. Si se marca, solamente afectará al rendimiento del precio auxiliar. - Rendimientos de mano de obra
Si se marca, se modifica el rendimiento de mano de obra del precio del concepto seleccionado, pero no afecta a otros precios descompuestos. - Precios de maquinaria
El programa no actuará sobre la maquinaria si la de este concepto interviene en otras partidas del presupuesto. - Precios de materiales
Es análogo al punto anterior. - Precios de auxiliares sin descomposición
Es análogo al punto anterior.
Por último, es posible seleccionar entre el método de ajuste:
- Ajuste óptimo
Este método se aproximará o incluso obtendrá el valor exacto que se ha definido, siempre que sea posible matemáticamente, en función de los criterios seleccionados y el número de conceptos dentro de la descomposición. - Ajuste rápido
Obtiene un coeficiente basado en el "Valor actual" y el nuevo precio indicado en la casilla "Ajustar a", que se aplica a todos los conceptos implicados, excepto en la mano de obra que se aplica a los rendimientos.
Cambio de precio descompuesto
Para una mayor comodidad a la hora de alterar los precios de presupuesto, de venta y de estudio en las partidas, el programa permite cambiarlos sin tener que inhabilitar, anular, o ajustar manualmente las cantidades o rendimientos de los unitarios. Cuando se introduce un valor en un precio de presupuesto, de venta o de estudio de una partida o de un precio auxiliar que disponga de rendimientos y precios en su descomposición, el programa da a elegir entre tres opciones:
Fijar el precio
El precio de la partida o el precio auxiliar modificado (el de presupuesto, el de venta o el de estudio) no dependerá de su descomposición. Al mismo tiempo, se inhabilitan todas sus líneas de descomposición (aunque no se eliminan), incluso las que se puedan añadir posteriormente al concepto. El concepto tendrá la misma consideración que un concepto sin descomposición en los cálculos de costes indirectos (partidas alzadas), en listados y en la exportación a otros formatos.
Si se selecciona la opción "Fijar el precio" aparece una marca junto al precio de la partida o al precio auxiliar que se ha modificado, y otra junto a las cantidades de los unitarios de su descomposición. Si se posiciona el cursor sobre el precio de la partida o sobre el precio auxiliar, aparece una etiqueta de texto que indica "Precio fijado (no depende de su descomposición)". Si se posiciona sobre las cantidades de los unitarios aparece la etiqueta de texto que indica "Cantidad inhabilitada".
El precio fijado se puede desbloquear mediante la opción "Desbloquear precio fijado", que se encuentra en el menú contextual que aparece en pantalla cuando se pulsa con el botón derecho del ratón sobre dicho precio. Esta opción habilita la descomposición de la partida o del precio auxiliar, por lo que el valor del precio vuelve a depender de esta descomposición.
Anular las cantidades de la descomposición
Las cantidades e importes de los unitarios que componen el precio (de presupuesto, venta o estudio) de la partida que se está modificando se anulan (toman el valor cero). El concepto tendrá la misma consideración que un concepto sin descomposición en los cálculos de costes indirectos (partidas alzadas), en listados y en la exportación a otros formatos.
Puesto que el importe de los unitarios se mantiene, si el usuario vuelve a introducir cantidades en la descomposición, el precio de la partida volverá a depender de la descomposición.
Ajustar el precio
Esta opción lanza el mismo diálogo de la herramienta "Ajuste parcial" (véase "Modificación de un precio con descomposición").
Unificar precios de dos o más bases de datos de referencia
En ocasiones se necesita unificar dos precios unitarios con distinto código e incluso precio, pero que no deja de ser el mismo concepto pero de dos bases de datos distintas.
Se localiza uno de los conceptos que se quiere unificar en el "Árbol de descomposición" y se utiliza la opción "Referencias del concepto" del menú "Mostrar". En el diálogo, se marcan todos los conceptos en los que interviene desde la columna "Sel.", opción “Marcar todos". En la parte inferior del cuadro, se selecciona "Cambiar referencia", donde se indica el nuevo código del concepto.
Ajuste parcial de un capítulo o subcapítulo
El ajuste del presupuesto puede ser necesario para un capítulo o subcapítulo, por ejemplo, cuando se subcontratan trabajos concretos en una obra (como las instalaciones de electricidad, la fontanería, etc.).
En estos casos, para que el ajuste del capítulo no afecte a otros capítulos del presupuesto, habrá que situarse previamente en la línea del capítulo en el que se quiera realizar el ajuste. A continuación, también se emplea la herramienta "Ajuste parcial", accesible desde el menú "Procesos", "Modificaciones de precios". Al situarse en este nivel, el diálogo muestra una posibilidad más:
- Precios de partidas sin descomposición
Esta opción es interesante en los casos que se desea que estas cantidades sean redondas.
| Nota: |
|---|
| Desde "Ver detalle" del diálogo "Resultados del ajuste", se puede exportar el listado con los detalles de los ajustes a un fichero .csv, pulsando sobre el botón "Exportar". También se puede imprimir un listado con el detalle de los ajustes, pulsando sobre el botón "Listado". |
Ajuste del presupuesto
El ajuste global del presupuesto en ocasiones es necesario, por ejemplo, cuando se trata de un proyecto subvencionado, cuyo presupuesto debe coincidir con el impuesto por la Administración debido a dotaciones presupuestarias anteriormente fijadas.
En este caso, se emplearía la herramienta "Ajuste del presupuesto", del menú "Procesos", "Modificaciones de precios".
En el diálogo que emerge se debe seleccionar la estructura de precios donde aplicar el ajuste, el presupuesto, la venta o el estudio.
Tras esto, se abre otro diálogo para el ajuste global del presupuesto. El ajuste se puede realizar sobre el Presupuesto de Ejecución Material (PEM) o sobre el Presupuesto de Ejecución por Contrata (PEC), estableciendo un nuevo importe en "Ajustar a" o en el coeficiente de ajuste. Además, se puede hacer de manera selectiva, considerando los capítulos que se encuentren en la ventana "Lista de conceptos", o no selectiva, considerando todos los capítulos. También permite marcar la opción de redondear el último decimal, o de aplicar la fecha de la modificación. Asimismo, se pueden seleccionar los tipos de conceptos de la descomposición que se van a alterar para conseguir el ajuste del precio. Por último, es posible seleccionar entre el método de ajuste óptimo o rápido.
Seleccionar capítulos contenidos en la ventana "Lista de conceptos"
Previamente a emplear la herramienta "Ajuste del presupuesto", en la ventana "Lista de conceptos" es necesario filtrar "Capítulos", desde el menú "Lista". Las carpetas serán de color verde, si son de primer nivel, y amarillas, si son de segundo nivel.
A continuación se dejan solamente los capítulos que se desean modificar y se borra el resto.
- Para borrar un capítulo o subcapítulo, basta con situarse sobre su carpeta y pulsar "Suprimir" (o "Supr") del teclado o el botón "Excluir de la lista".
- Es posible preseleccionar varios capítulos, pulsando la tecla F8 tras situarse sobre su carpeta, o preseleccionar todos con F9 y luego deseleccionar alguno de ellos con F8.
Tras la selección de los capítulos, sin cerrar la ventana "Lista de conceptos", se vuelve a la ventana "Árbol" desde el menú "Ventana", y ya se puede ejecutar la herramienta "Ajuste del presupuesto".
Incrementar precios
Es posible aumentar o disminuir en un porcentaje determinado los precios de los conceptos con la herramienta "Incrementar precios" del menú "Procesos", "Modificaciones de precios". Con esta herramienta se pueden actualizar todos los precios o los seleccionados por medio de la ventana "Lista de conceptos"; por ejemplo, para tener en cuenta el incremento o decremento dado por el Índice de Precios de Consumo (IPC), una revisión salarial o un cambio en las tarifas de materiales.
En el diálogo que emerge al seleccionar la herramienta "Incrementar precios", se selecciona la estructura de precios donde aplicar el ajuste, el presupuesto, la venta o el estudio. A continuación, en el segundo diálogo, se selecciona el conjunto de precios a incrementar, el tipo de unitarios, la fecha y el porcentaje a incrementar.
Selección de conceptos
La selección de conceptos en la ventana "Lista de conceptos", se puede hacer con las opciones del menú "Lista", "Precios unitarios", o con el cuadro de diálogo del mismo menú "Selección de conceptos".
Para realizar las selecciones parametrizadas se dispone de tres columnas de configuración: "Campo", "Condición" y "Valor". Los campos básicos disponibles, en su modalidad de precio de proyecto, son los siguientes:
- CO_PRECIO (Precio del concepto)
- CO_PRECIO_VENTA (Precio de venta)
- CO_PRECIO_ESTUDIO (Precio de estudio)
- CO_PRECIO_REF (Componente del precio en unidades de la moneda de referencia)
- CO_PRECIO_DIV (Componente del precio en unidades de la divisa)
- CO_TOTALMED (Cantidad total empleada en el presupuesto)
- CO_CANT_TOTAL_VENTA (Cantidad total empleada en el presupuesto de venta)
- CO_CANT_TOTAL_ESTUDIO (Cantidad total empleada en el presupuesto de estudio)
- CO_IMPTOTALMED (Importe total que interviene en el presupuesto)
- CO_CANT_TOTAL_VENTA (Cantidad total empleada en el presupuesto de venta)
- CO_IMPTOTAL_ESTUDIO (Importe total que interviene en el presupuesto de estudio)
A todos estos campos de búsqueda se les añade una definición sobre qué condición tienen que cumplir en relación al mismo, entre las opciones disponibles en el desplegable (menor que, menor o igual que, etc.). El último dato para que funcione el filtro es indicar el valor numérico de referencia.
| Buenas prácticas: |
|---|
| Se debe dejar en la selección por código el símbolo de asterisco (*) que aparece por defecto en la máscara, y el contenido de texto vacío. El asterisco permite seleccionar cualquier código de concepto que cumpla las condiciones indicadas en el resto del cuadro de diálogo. También es necesario marcar la casilla "Aplicar filtros". |
Ajuste del presupuesto por medición
Es posible ajustar el Presupuesto de Ejecución Material (PEM) o la certificación en curso, modificando el valor de la cantidad medida o certificada en las partidas.
Para realizar esta operación se abre el menú "Procesos" y se selecciona "Modificaciones de mediciones/certificaciones/ejecución", "Ajuste de medición/certificación".
Esta opción tiene dos variantes, ajuste de medición o de certificación. A continuación se profundizará en la medición.
La forma de funcionar de este diálogo es similar al de "Ajuste parcial" o "Ajuste del presupuesto", simplemente cambian los elementos del presupuesto a los que se pueden aplicar los ajustes.
En primer lugar, permite el ajuste sobre el PEM, estableciendo un nuevo importe en "Ajustar a" o en el coeficiente de ajuste.
En segundo lugar, se especifica sobre qué capítulos se quiere realizar el ajuste por medición, los seleccionados en la ventana "Lista de conceptos" o todos.
En tercer lugar, permite marcar la opción de redondear el último decimal y se selecciona sobre qué elementos se aplica el ajuste:
- Ajustar sólo cantidades sin detalle
Con esta opción activada, solamente se ajusta la medición a las partidas en las que no se han creado tablas de medición, es decir, se aplica el ajuste en la casilla "Cantidad" de la línea del concepto. - Ajustar sólo cantidades con detalle
Con esta opción activada, a las partidas en las que se han creado tablas de medición, se incorpora una nueva subtabla donde se indica el comentario "Ajuste" y el incremento correspondiente, que será sumado a la tabla de medición desglosada de la partida. Si se desmarca la casilla "En cantidades con detalle, ajustar añadiendo una nueva subtabla", se añadirá como una línea nueva en rojo al final del detalle. - Ajustar todas las cantidades
Con esta opción activada, se aplica el coeficiente correspondiente a la medición de todas las partidas del presupuesto con o sin desglose de medición.
Asimismo, se pueden ajustar todas las partidas o solamente las que se encuentren en la ventana "Lista de conceptos".
Por último, es posible seleccionar entre el método de ajuste óptimo o rápido.
Al finalizar el ajuste, se mostrará el diálogo "Resultado del ajuste" que informa del número de partidas con y sin detalle del presupuesto que han sido ajustadas. Para ver con detalle los cambios realizados se puede pulsar en "Ver detalle".
| Buenas prácticas: |
|---|
| Estos ajustes de medición pueden ser anulados en cualquier momento con la opción "Eliminar ajustes de tablas de medición" que se encuentra en el menú "Procesos", "Modificaciones de mediciones / certificaciones / ejecución". Habrá que borrarlo también de los listados mediante el "Editor de Plantillas de Listado" (véase el siguiente Manual de Plantillas de listado). |
Actualizar precios
Actualizar precios de partidas procedentes del Generador de precios
Cuando el presupuesto utiliza partidas vinculadas al Generador de precios, la opción "Actualizar precios" situada en el menú "Procesos" permite actualizar los datos de la partida con los datos que contiene el Generador de precios.
Al ejecutar esta herramienta, el programa indica que el presupuesto utiliza un generador de precios y si se desea actualizar sus precios. Al responder afirmativamente, emerge un cuadro de diálogo donde elegir qué contenido de las partidas se desea actualizar. Los datos actualizables son:
- Unidad
- Resumen
- Descripción
- Pliego de condiciones
- Precio y descomposición (unitarios)
- Memoria gráfica de materiales
- Coste de mantenimiento decenal
- Seguridad y salud
- Gestión de residuos
- Análisis del Ciclo de Vida
- Detalles constructivos
- Código de documentación
| Nota: |
|---|
| La actualización de los precios procedentes del Generador de precios solamente afecta a aquellas partidas copiadas del Generador de precios. Para el resto de partidas, véase el siguiente apartado. |
Actualizar precios de partidas procedentes de otras bases de datos
Cuando el presupuesto utiliza partidas procedentes de otras bases de datos se emplea la opción "Bases de datos usadas" del menú "Mostrar".
Al usar esta herramienta, aparece un diálogo que muestra todas las bases de datos con las que se mantuvo la referencia al copiar. Se empleará la opción "Actualizar datos" para señalar los que se desean actualizar. Es posible marcar previamente la casilla "Todas las BD referenciadas" para que los cambios se apliquen a todas y no solamente a la base de datos seleccionada.
Cálculo de costes indirectos
Arquímedes dispone de una opción de ayuda para determinar los costes indirectos. Estos son costes propios de la obra que no se pueden aplicar directamente a ninguna partida en particular. Para poder emplear esta opción, es necesario que el presupuesto se haya completado en su totalidad.
La opción es "Porcentajes" y se encuentra en el menú "Mostrar", dentro de "Configuración". Al ejecutarla, aparecerá un cuadro de diálogo con una serie de porcentajes predefinidos.
- Es posible introducir directamente el porcentaje de los costes indirectos si se ha estudiado aparte o se dispone de este valor.
- También se pueden añadir los conceptos indirectos uno a uno por medio del botón "Calcular" situado junto a los costes indirectos de presupuesto.
- Este botón abrirá un nuevo diálogo donde se pueden ir añadiendo desde cero los diferentes conceptos indirectos (botón "Añadir"), introduciendo su cantidad y precio unitario. También se pueden crear, ayudándose de la lista de conceptos indirectos más comunes que aparecen al pulsar el botón "Valores de usuario" de la parte inferior del diálogo. Si se emplea esta lista, se deben borrar los conceptos que no intervienen en la obra (botón "Borrar").
- Se puede elegir la opción de "Generar capítulo de costes indirectos", pero no es habitual. Su desglose se puede obtener desde la opción "Porcentajes" tanto para consultarlo como para modificarlo. Si se elige generar el capítulo, emerge un diálogo para indicar el "Código" del capítulo.
- También se puede exportar el contenido de la tabla en formato CSV o enviarlo a un fichero o a una impresora.
- Para proyectos de obra civil se puede aplicar el cálculo según la Orden Ministerial O.M. de 12 junio de 1968 (aún empleado en algunos casos de obras de la Administración).
- Este botón abrirá un nuevo diálogo donde se pueden ir añadiendo desde cero los diferentes conceptos indirectos (botón "Añadir"), introduciendo su cantidad y precio unitario. También se pueden crear, ayudándose de la lista de conceptos indirectos más comunes que aparecen al pulsar el botón "Valores de usuario" de la parte inferior del diálogo. Si se emplea esta lista, se deben borrar los conceptos que no intervienen en la obra (botón "Borrar").
| Nota: |
|---|
| En el "Árbol de descomposición", la columna "Coste" incluye los costes directos más los indirectos si estos últimos están definidos como porcentaje en la opción "Porcentajes". En cambio, la columna "Precio" solamente contiene el coste directo. |
Comparación de presupuestos
Arquímedes permite comparar simultáneamente distintos presupuestos o varias ofertas recibidas para un proceso de adjudicación de obra. Esta función es útil para contrastar propuestas de licitadores o comparar un presupuesto base con una modificación.
La comparación se realiza a nivel de partida, no a nivel de descomposición unitaria, basándose en la coincidencia de códigos de partida y en la estructura de capítulos y subcapítulos del presupuesto base.
Creación de un nuevo presupuesto comparativo
El comparativo puede generarse desde la opción "Nuevo presupuesto comparativo" (en el menú "Procesos", apartado "Presupuestos comparativos"), a partir de:
- Una base de datos abierta
Presupuesto en formato Arquímedes, BC3 u hoja de cálculo. - Un comparativo vacío
Introduciendo manualmente los datos de ofertas recibidas en papel u otros formatos no legibles.
Durante la configuración, se puede:
- Seleccionar la estructura de precios a usar (presupuesto, venta, estudio, certificación o ejecución).
- Definir de dónde provienen las cantidades de medición, mediante tres opciones de copia:
- Cantidades del presupuesto base
Se aplican las cantidades de medición del presupuesto base (usado en la licitación), sin posibilidad de modificación. - Copiar cantidades del presupuesto base
Se parte de las cantidades de medición del presupuesto base, pero pueden ajustarse manualmente. Es útil para crear un comparativo vacío, ya que permite introducir las cantidades de la oferta recibida y ver la diferencia entre cantidades. - Copiar cantidades del presupuesto comparado
Toma las cantidades de la oferta recibida. Es útil cuando la oferta incluye revisiones de medición que puedan justificar diferencias de importe.
- Cantidades del presupuesto base
- Decidir cómo tratar las partidas que no existan en el presupuesto base (almacenándolas en un capítulo aparte denominado "@SinClas").
Los comparativos pueden ser recuperados en formato Arquímedes mediante la opción "Crear nuevo presupuesto desde comparativo" (del menú "Procesos", apartado "Presupuestos comparativos").
También es posible añadir o eliminar comparativos, y modificar sus datos de configuración, desde la opción "Datos de presentación de comparativos".
Introducción de cantidades de medición y costes
Previamente, en la ventana "Árbol de descomposición", es necesario activar la presentación de columnas "Comparativos (por grupos de comparativos)" o "Comparativos (por tipos de cantidades)" (con el botón derecho del ratón sobre la cabecera de columnas).
- Si se ha creado un comparativo vacío, basta con introducir los datos (costes) en las celdas de la columna "Coste" (de la oferta correspondiente).
- Si además de crear un comparativo vacío, se ha seleccionado "Copiar cantidades del presupuesto base", basta con introducir los datos (cantidades y costes) en las celdas de las columnas "Cant" y "Coste" (de la oferta correspondiente).
En ambos casos, la columna "Importe" se rellenará automáticamente.
Análisis de resultados del presupuesto comparativo
Al seleccionar una celda de alguna de las columnas comparadas, en la parte inferior se muestra una tabla, con los datos comparados de la partida o del capítulo seleccionado.
Esta tabla permite:
- Visualizar barras gráficas que comparan los importes de las ofertas respecto al importe de referencia (por ejemplo, el importe medio).
- Aplicar bandas de descarte para identificar ofertas desproporcionadas o arriesgadas basándose en porcentajes de diferencia.
Los colores empleados son:
- Rojo: ofertas que superan los límites superiores.
- Verde: ofertas que quedan por debajo del límite inferior.
- Azul: ofertas dentro del rango aceptable.
Por medio de la columna "Ref." de la tabla, se puede cambiar la referencia del importe con el que se realizan los cálculos. Los datos de las columnas "Cant", "Coste" e "Importe" hacen referencia a la estructura de precios a comparar (recuadro 1).
Las tres líneas verticales negras, que aparecen sobre las barras gráficas, corresponden al importe de referencia, y a este importe reducido o incrementado en los porcentajes indicados.
A la izquierda de la tabla, se encuentran los botones de acceso directo a "Nuevo presupuesto comparativo" y "Datos de presentación de comparativos".
| Nota: |
|---|
| El importe de referencia (recuadro 2) y las bandas de descarte (recuadro 3) pueden configurarse según las necesidades del proceso. |
| Más información: |
|---|
| Para imprimir listados de comparativos (desde "Imprimir base de datos actual") se deben elegir los listados de tipo comparativo, como: "Presupuestos comparativos" o "Comparativo entre vigente y modificación" (ver apartado "Salida de resultados"). |
Arquímedes Servidor
El módulo "Arquímedes Servidor" permite gestionar el acceso simultáneo a una misma base de datos (presupuesto o banco de precios) de varios usuarios conectados en red mediante una configuración de permisos y modalidades de acceso.
Servidor de bases de datos de Arquímedes
El trabajo multiusuario que permite el módulo "Arquímedes Servidor" está gestionado desde la aplicación Servidor de bases de datos de Arquímedes. Esta aplicación se instala de manera independiente del resto de programas de CYPE, mediante un fichero comprimido que se encuentra en la página web del producto Arquímedes pulsando sobre el botón "Descargar". La instalación se realiza concretamente desde el apartado "Plugins compatibles con Arquímedes", fichero "Servidor de bases de datos de Arquímedes (64 bits)".
No es preciso instalar otros programas de CYPE en la máquina en la que se instala el servidor. El Servidor de bases de datos de Arquímedes funciona como un servicio de Windows; por tanto, no es necesario iniciar una sesión de usuario en el ordenador en el que está instalado.
Bases de datos remotas y locales
Se puede trabajar en modo multiusuario con todas las bases de datos de Arquímedes desde cualquier puesto de la red y para ello basta con declarar las bases de datos deseadas en el Servidor de bases de datos de Arquímedes. En Arquímedes, las bases de datos declaradas se denominan bases de datos remotas en contraposición a las bases de datos locales que son las que no están definidas en el servidor y que solamente permiten el acceso de un usuario al mismo tiempo.
El botón "Abrir base de datos remota" de la barra de herramientas de Arquímedes abre un diálogo para seleccionar un servidor de base de datos. Si no se detecta ningún servidor, se debe pulsar sobre el botón "Gestión de servidores" y añadir un servidor por IP o por nombre de la máquina.
Configuración de la accesibilidad a las bases de datos remotas
El Servidor de bases de datos de Arquímedes permite limitar el acceso a las bases de datos remotas por parte de los usuarios de la red. Una base de datos remota puede ser modificada únicamente por determinados usuarios (cada uno con niveles de operatividad configurables) que, opcionalmente, disponen de una contraseña de acceso.
Por tanto, el Servidor de bases de datos de Arquímedes configura la accesibilidad a las bases de datos remotas definiendo una serie de permisos con los que se obtiene una relación control-operatividad a medida. Esta configuración permite numerosas modalidades de acceso a las bases de datos remotas. A continuación se indican dos situaciones extremas:
- Cualquier usuario de la red (con licencia de uso de Arquímedes y de su módulo "Arquímedes Servidor") dispone de libre acceso a todas las bases de datos remotas.
- Todas las bases de datos remotas que se deseen pueden tener las siguientes limitaciones de acceso:
- Cada base de datos remota dispone de una lista propia de usuarios a los que se les permite el acceso previa identificación con el nombre de usuario y contraseña (cada usuario debe disponer licencia de uso de Arquímedes y del módulo "Arquímedes Servidor").
- Las operaciones que los usuarios incluidos en esta lista pueden realizar sobre la base de datos remota son configurables, por lo que cada uno de ellos puede tener distintas limitaciones en su manipulación. Estas limitaciones también pueden ser diferentes para un mismo usuario en cada base de datos remota en la que esté declarado.
- Cada base de datos remota puede ocultarse a la lectura de los usuarios no declarados.
Para coordinar mejor el trabajo de los usuarios, Arquímedes permite que los usuarios que están operando con la misma base de datos remota intercambien mensajes de texto.
Por medio del botón "Enviar mensaje al usuario" o del botón "Enviar mensaje a todos los usuarios de la base de datos" es posible enviar un mensaje de texto al usuario o a todos los usuarios de la base de datos.
Trabajo simultáneo de más de un servidor de bases de datos de Arquímedes
Es posible instalar más de un servidor de bases de datos de Arquímedes en la misma red, aunque una misma base de datos remota solamente puede estar declarada en un servidor. De este modo, en la red de una empresa, podría haber instalados varios Servidores de bases de datos de Arquímedes, que controlan, cada uno de ellos, diferentes bases de datos remotas. Cada servidor puede tener sus usuarios e incluso pueden existir usuarios comunes a los diferentes servidores.
Permisos en la licencia de uso para trabajar con Arquímedes Servidor
Los usuarios que deseen acceder a cualquier base de datos remota deben tener licencia (monopuesto o de red) para utilizar Arquímedes y el módulo "Arquímedes Servidor". El Servidor de bases de datos de Arquímedes no consume ninguna licencia de uso.
Índice de contenidos
Completa tu recorrido de Arquímedes explorando las otras secciones disponibles:
Arquímedes - Bancos de precios y presupuestos
Licencias y módulos relacionados
Los programas de CYPE se activan mediante licencias electrónicas que pueden contener uno o varios módulos. La lista de módulos compatibles con cada programa puede variar en función del producto adquirido y del tipo de licencia.
Para consultar la lista de módulos compatibles con este programa, se puede acceder a "Módulos de los programas de CYPE".
Es importante tener en cuenta que la lista de módulos disponibles en la licencia dependerá del producto adquirido.













































































































































