Impresión de documentos y exportación de datos
Obtención de listados
Una vez completada la introducción de los datos que conforman un presupuesto (capítulos, partidas, medición, etc.), es posible generar distintos tipos de listados.
En Arquímedes los listados se organizan en dos grupos, según su origen:
- Listados del Generador de precios
Estos listados no son editables y de forma automática, extraen la información de las unidades de obra creadas con el Generador de precios asociado a la base de datos abierta. - Plantillas de listados
Estas plantillas de listados son personalizables, no dependen del Generador de precios, y extraen la información de la base de datos abierta.
Listados del Generador de precios
Se accede a ellos desde el apartado "Imprimir" del menú "Archivo".
Entre ellos se incluyen:
- Manual de uso y mantenimiento (*)
- Libro del edificio (incluso manual de uso y mantenimiento) (*)
- Pliego de condiciones del Generador de precios (*)
- Valoración de mantenimiento decenal (*)
- Calendario de mantenimiento
- Gestión de residuos
- Plan de Control de Calidad
- Estudio Básico de Seguridad y Salud
- Estudio de seguridad y salud
- Memoria gráfica de materiales
- Análisis del Ciclo de Vida
- Relación de detalles constructivos
Estos documentos son configurables mediante las opciones "Agentes intervinientes", "Datos de la cabecera", "Aspecto del listado" y "Estilos de los documentos", accesibles desde "Imprimir" del menú "Archivo".
| Nota (*): |
|---|
| Algunos listados no atienden a la configuración de "Estilos de los documentos", ya que poseen un formato fijo que no admite personalización, o bien gestionan su aspecto a través de "Plantillas de listados". |
Agentes intervinientes
Permite recopilar los datos de los agentes que han intervenido durante el proceso de edificación. Estos agentes se organizan según su función:
- Promotores
Datos básicos del/de los promotor/es, tipo de promoción y seguros asociados. - Proyectistas
Datos básicos del/de los proyectista/s, además de su titulación, colegio profesional y seguros. - Constructores
Datos básicos del/de los constructor/es, seguros y subcontratista/s involucrado/s. - Directores de obra
Datos básicos del/de los director/es de obra, además de su titulación, colegio profesional y seguros. - Directores de ejecución
Datos similares a los de los directores de obra. - Seguridad y salud
Datos básicos del/de los autor/es del estudio de seguridad y salud y del/de los coordinador/es de seguridad y salud en la obra, junto con sus titulaciones, colegio profesional y seguros. - Entidades de control
Datos básicos de la/s entidad/es de control, además de su acreditación, encargo y laboratorio de control de calidad. - Suministradores
Datos básicos del/de los suministrador/es, además del material, el fabricante, la marca, la garantía, el período y los sellos de calidad.
Estilos de los documentos
Permite configurar los estilos de los documentos. Las características de cada estilo se pueden vincular con las del estilo de letra predeterminada, indicando si tiene el mismo "Tamaño" de fuente o diferente, o se pueden desvincular, para definirlas de forma independiente.
- Tipo de letra predeterminada
Configura el tipo de letra predeterminada:- Tipo de letra
- Tamaño de fuente
- Color
- Interlineado (0.7 Líneas / Sencillo / 1.5 Líneas / Doble)
- Cabecera de página
Configura el estilo utilizado en la cabecera de página de los documentos. Es posible definir el formato a negrita, cursiva o subrayado y modificar la alineación. Además, permite acceder al siguiente panel de edición:- Configuración de la cabecera
Permite configurar la imagen y los datos a imprimir en la cabecera de página:- Imagen de cabecera
- Ninguna / Predefinida / De usuario
- Imagen a la izquierda / Imagen a la derecha
- Imprimir
- Imagen de cabecera
- Configuración de la cabecera
- Cuerpo del texto
Configura el estilo utilizado en el cuerpo del texto de los documentos. Es posible modificar la alineación. - Pie de página
Configura el estilo utilizado en el pie de página de los documentos. Es posible definir el formato a negrita, cursiva o subrayado y modificar la alineación. - Estilo de los diferentes niveles de capítulos
Configura el estilo utilizado en los diferentes niveles de capítulos, tanto en su "Índice" como en su "Contenido". Mediante la opción "Copiar desde", en cada nivel se copia el estilo definido en cualquier otro nivel. También se puede vincular el estilo de un nivel al estilo definido en otro nivel. Además, mediante la opción "Numeración" es posible seleccionar el sistema de numeración de epígrafes. Los niveles disponibles son:- Portada
- Nivel 1
- Nivel 2
- Nivel 3
- Nivel 4
- Nivel 5
Configurar listados para la memoria del proyecto
Esta opción, accesible a través del apartado "Imprimir" del menú "Archivo", permite seleccionar las plantillas y valores que se utilizarán al generar el listado "Presupuesto" dentro de CYPE Memorias CTE.
Desde esta herramienta se pueden sustituir las plantillas por defecto por otras personalizadas, siempre que estén grabadas con el tipo "CTE" desde el "Editor de plantillas". El tipo se define en el diálogo del editor desde el apartado "Nombre de la plantilla" del menú "Datos".
Cuando el presupuesto se importe en CYPE Memorias CTE, el programa aplicará automáticamente la configuración seleccionada en Arquímedes.
Manual de uso y mantenimiento
Este manual pretende ser un documento que facilite las instrucciones de uso y mantenimiento del edificio terminado, con el fin de mantener a lo largo del tiempo sus características funcionales y estéticas. Recoge los contenidos exigidos por la Ley de Ordenación de la Edificación (LOE) y desarrollados en el Código Técnico de la Edificación (CTE). Este documento forma parte del Libro del Edificio, que debe estar a disposición de los propietarios.
| Nota: |
|---|
| Para la generación, edición e impresión del Manual de uso y mantenimiento en Arquímedes es necesario disponer del permiso "USM". |
Información procedente del Generador de precios
Cuando se copian a Arquímedes unidades de obra procedentes del Generador de precios, se incorpora automáticamente la información vinculada al Manual de uso y mantenimiento.
Desde la ventana "Árbol de descomposición" de Arquímedes, situándose sobre la columna "Doc" a nivel de partida, es posible consultar las instrucciones de uso y mantenimiento asociadas a la partida. A través de los botones de la barra de herramientas de la zona inferior se puede acceder a todas las funciones de edición.
Edición de los datos del Manual de uso y mantenimiento
Seleccionar un apartado para documentación
Si una partida no pertenece al Generador de precios, o si se ha eliminado su código de documentación, puede asignarse uno nuevo. Para ello, en el "Árbol de descomposición", sobre la columna "Doc" de la partida correspondiente, se puede escribir directamente el código de tres dígitos o pulsar el botón "Seleccionar un apartado para documentación" (de la barra de herramientas de la zona inferior). En el diálogo que aparece, basta con localizar el código adecuado, seleccionarlo y pulsar "Aceptar". Con ello, se asigna un código de Manual de uso y mantenimiento a la partida.
Editar documentación del apartado
Para modificar el texto asociado a un código de documentación, debe utilizarse el botón "Editar documentación del apartado" (de la barra de herramientas de la zona inferior), que abre la ventana de edición del Manual de uso y mantenimiento, permitiendo ajustar su contenido.
Mostrar texto descriptivo del concepto
Para mostrar simultáneamente la descripción del concepto y la información asociada al apartado de documentación seleccionado, debe utilizarse el botón "Mostrar texto descriptivo del concepto" (de la barra de herramientas de la zona inferior), que abre la descripción del concepto, permitiendo editar su contenido.
Edición de códigos de documentación asociados a parámetros del precio paramétrico
Este botón solo se puede emplear en partidas paramétricas y permite editar los códigos de documentación asociados a cada uno de los valores de los parámetros. Si se ha asignado algún apartado de documentación a alguno de los parámetros, a la derecha de este botón se muestra una lista con todos ellos.
Impresión del Manual de uso y mantenimiento
La impresión del documento está disponible desde la opción "Manual de uso y mantenimiento" del apartado "Imprimir" del menú "Archivo".
| Más información: |
|---|
| Si se selecciona un código de documentación en la columna "Doc" del "Árbol de descomposición" y se pulsa el botón "Mostrar en otra ventana" de la barra de herramientas de la zona inferior, se mostrará la vista preliminar del código de documentación seleccionado. Este documento se podrá imprimir directamente a impresora o exportar a los formatos PDF, DOCX, HTML, RTF, XLSX y TXT. |
Libro del edificio
Es un conjunto de documentos formados entre otros por el Manual de uso y mantenimiento. Además, debe completarse durante el transcurso de la vida del edificio, añadiéndose las posibles incidencias que vayan surgiendo, así como las inspecciones y reparaciones que se realicen en el edificio.
| Nota: |
|---|
| Para la generación, edición e impresión del Libro del edificio en Arquímedes es necesario disponer del permiso "LDE". |
Introducción de datos
Para introducir los datos necesarios para obtener la documentación del Libro del edificio hay que ir a la opción "Documentación del libro del edificio" del menú "Mostrar". En el diálogo que aparece, se pueden introducir los aspectos técnicos y administrativos del edificio. El diálogo se organiza, en dos partes principales:
- La columna de la izquierda, en la que aparece un índice con las siguientes secciones:
- "Edificio", "Agentes intervinientes" y "Unidades de ocupación" para la introducción de datos.
- "Registro de documentos", "Certificados y actas" y "Fotografías de las fachadas" para añadir documentación complementaria al proyecto.
- Y la zona central, que ocupa la mayor parte de la pantalla, y muestra la sección elegida.
Pliego de condiciones del Generador de precios
Arquímedes dispone de dos sistemas para gestionar datos del "Pliego de condiciones", no compatibles entre sí: los "Pliegos de condiciones asociados a partidas del Generador de precios" y los "Pliegos de condiciones asociados a conceptos según el estándar FIEBDC-3". No pueden mezclarse los dos pues no tienen conexión entre ellos. Si se emplean ambos, el icono mostrará dos pliegos en la columna "Pli" de la ventana "Árbol de descomposición".
El Pliego de condiciones del Generador de precios se estructura conforme a lo establecido en la Parte I, Anejo I, del Código Técnico de la Edificación (CTE), de la siguiente manera:
- Pliego de condiciones
- Pliego de cláusulas administrativas
- Disposiciones Generales
- Disposiciones Facultativas
- Disposiciones Económicas
- Pliego de condiciones técnicas particulares
- Prescripciones sobre los materiales
- Prescripciones en cuanto a la Ejecución por Unidad de Obra
- Prescripciones sobre verificaciones en el edificio terminado
- Prescripciones en relación con el almacenamiento, manejo, separación y otras operaciones de gestión de los residuos de construcción y demolición
- Pliego de cláusulas administrativas
| Nota: |
|---|
| Para la generación, edición e impresión del Pliego de condiciones del Generador de precios en Arquímedes es necesario disponer del permiso "PLI" y la "Conexión con el Generador de precios" del país correspondiente. |
Información procedente del Generador de precios
Cuando se copian a Arquímedes unidades de obra procedentes del Generador de precios, se incorpora automáticamente, si así se ha indicado en el diálogo "Datos adicionales" de Arquímedes, la información asociada al Pliego de condiciones.
- Desde Arquímedes, la parte del pliego accesible directamente desde la partida, concretamente desde el icono de la columna "Pli" de la ventana "Árbol de descomposición", es la correspondiente a "Prescripciones en cuanto a la ejecución por unidad de obra". El resto del contenido del pliego se gestiona desde la ventana "Pliego de condiciones del Generador de precios".
- En el Generador de precios, la información del pliego de condiciones puede consultarse desde el apartado "Pliego de condiciones" del menú árbol. Mientras que las "Prescripciones en cuanto a la ejecución por unidad de obra" pueden visualizarse desde dos secciones: "Precios descompuestos" y "Pliegos de condiciones". Véase la página Generador de precios - Información detallada para más información.
| Más información: |
|---|
| El Generador de precios de España muestra el pliego de condiciones según lo indicado en la Parte I Anejo I del CTE, mientras que para el resto de países hispanoparlantes, el pliego de condiciones muestra únicamente el apartado "Prescripciones técnicas". |
Edición del Pliego de condiciones del Generador de precios en Arquímedes
Arquímedes permite editar determinados apartados del Pliego de condiciones importado desde el Generador de precios, manteniendo siempre la estructura establecida en el CTE.
La edición depende del tipo de dato disponible (programa, usuario u obra) y del apartado seleccionado.
Apartados editables
Pueden editarse los siguientes apartados del pliego, siempre que existan datos de usuario u obra:
- Pliego de condiciones
Introducción general del pliego. - Pliego de cláusulas administrativas
Disposiciones generales, facultativas y económicas. - Pliego de condiciones técnicas particulares
- Introducción general.
- Prescripciones sobre los materiales (introducción y pliego de cada material).
- Prescripciones en cuanto a la Ejecución por Unidad de Obra (introducción y pliego de cada unidad de obra).
- Prescripciones sobre verificaciones en el edificio terminado.
- Prescripciones relativas a la gestión de residuos de construcción y demolición.
Apartados no editables
Los siguientes apartados no pueden modificarse y están disponibles únicamente para consulta:
- La estructura general del Pliego de condiciones.
- Capítulos de materiales que contengan exclusivamente datos de programa.
Formas de edición
La edición del pliego puede realizarse de dos maneras:
- Desde la ventana "Árbol de descomposición"
Situándose en una partida en concreto, seleccionando el icono del "Pliego de condiciones del Generador de precios" en la columna "Pli" y utilizando el botón "Editar pliego de condiciones" de la barra de herramientas inferior de la ventana. - Desde la ventana "Pliego de condiciones del Generador de precios"
Situándose sobre alguno de los apartados editables y pulsando el botón "Editar..." de la barra de herramientas inferior de la ventana.
Herramientas de edición
En el diálogo del editor, en la barra de herramientas superior se encuentran las principales herramientas para la gestión de datos:
- Ver datos del programa
Aparece activado por defecto. Los datos de programa son aquellos incluidos por defecto en el programa y no son editables. - Ver datos del usuario
Aparece bloqueado hasta que se añaden datos del usuario. Los datos de usuario se crean a partir de los datos de programa y pueden utilizarse en cualquier obra. Si existen datos de usuario, sustituyen a los datos de programa en la impresión. - Ver datos de la obra
Aparece bloqueado hasta que se añaden datos de la obra. Los datos de obra se crean como copia de los datos de programa o de usuario y solo afectan a la obra actual. Si existen datos de obra, sustituyen a los datos de usuario y de programa.
- Compara los datos del programa con los del usuario
Disponible cuando existen datos de usuario. - Compara los datos del programa con los de la obra
Disponible cuando existen datos de obra. - Compara los datos del usuario con los de la obra
Disponible cuando existen datos tanto de usuario como de obra.
- Crea datos del usuario
Se bloquea al añadir datos del usuario y no está disponible en el apartado "Prescripciones en cuanto a la Ejecución por Unidad de obra".
Los cambios realizados se guardan en el Generador de precios instalado (el del mismo idioma de instalación que Arquímedes) y estarán disponibles para nuevos presupuestos. También afectarán a presupuestos ya creados si el usuario actualiza los precios por medio de la opción "Actualizar precios" del menú "Procesos". - Crea datos de la obra
Se bloquea al añadir datos de la obra. Los cambios realizados solo afectan a la obra actual.
- Borra datos del usuario
Disponible cuando existen datos de usuario. - Borra datos de la obra
Disponible cuando existen datos de obra.
| Más información: |
|---|
| El significado de los diferentes iconos puede consultarse pulsando la tecla "Ayuda". Para salir de la ayuda se debe pulsar sobre la tecla "Escape" del teclado una única vez. |
Debajo de las herramientas anteriores se encuentran las opciones específicas de edición, disponibles cuando se trabajan datos de usuario o de obra:
- Borra el elemento seleccionado
- Duplica el elemento seleccionado
- Cambia el modo de inserción
- Cambia entre modo de visualización multilínea y monolínea
- Ir a
En caso de que el dato sea texto, existen otras operaciones que no disponen de iconos:
- Mover un párrafo dentro de un mismo título o subtítulo
Se pulsa sobre el párrafo deseado con el ratón y, mientras se mantiene pulsado (el cursor tomará la forma de una mano cogiendo una carpeta), se arrastra a la nueva posición y se suelta. - Copiar un párrafo de un título o subtítulo a otro
Se pulsa sobre el párrafo deseado con el ratón y, mientras se mantiene pulsado (el cursor tomará la forma de una mano cogiendo una carpeta), se arrastra a la nueva posición y se suelta. - Copiar un párrafo de una zona a otra
Cuando se activa la vista simultánea de datos de programa-usuario, datos de programa-obra, o datos de usuario-obra, se pulsa sobre el párrafo deseado con el ratón y, mientras se mantiene pulsado (el cursor tomará la forma de una mano cogiendo una carpeta), se arrastra al destino y se suelta. - Copiar todos los párrafos contenidos en un título o subtítulo de una zona a otra
Cuando se activa la vista simultánea de datos (de programa-usuario, de programa-obra o de usuario-obra), se pulsa sobre el párrafo deseado con el ratón y, mientras se mantiene pulsado (el cursor tomará la forma de una mano cogiendo una carpeta), se arrastra al destino y se suelta. En ese momento, se sombreará el mismo título o subtítulo con los párrafos que lo contienen, de forma que se observa el contenido de lo que se va a sustituir. Cuando se considere válida la sustitución, se suelta el botón de ratón. - Crear un título de apartado
Tanto en la edición de datos de obra como de usuario, para crear un título de apartado, hay que introducir en mayúsculas el "Título del apartado" y aplicar una sangría hacia la derecha a la línea inmediatamente inferior por medio del botón "Sangría hacia la derecha" haciendo dependiente a esta línea de la que se quiere que sea el título del apartado. - Poner texto de apartado en negrita
Para que un texto de un apartado esté en negrita, hay que encerrar el texto con una doble llave {{Texto}}.
| Buenas prácticas: |
|---|
| Si no se desea imprimir un subtítulo determinado, es necesario borrar los párrafos que contiene. También es posible editar los párrafos (siempre que sean de usuario o de obra) en la zona inferior de la ventana derecha. |
Impresión del Pliego de condiciones del Generador de precios
La impresión del documento está disponible desde la opción "Pliego de condiciones del Generador de precios" del apartado "Imprimir" del menú "Archivo". En el diálogo que aparece, se seleccionan los apartados que se desean imprimir. Tras aceptar, se elige el tipo de proyecto para adaptar el pliego de condiciones para una obra privada o para la Administración.
Valoración de mantenimiento decenal
El coste de mantenimiento decenal de un edificio es una valoración del montante económico que supondría mantener el edificio en los primeros diez años después de su construcción, atendiendo a las operaciones de mantenimiento contenidas en el calendario de mantenimiento.
El coste real del mantenimiento del edificio es difícil de prever, al intervenir circunstancias impredecibles (reposición de elementos por actos vandálicos, accidentes o catástrofes naturales, etc.) y al depender de la actitud de sus usuarios (cuidado esmerado o negligente en el uso del edificio, tiempo transcurrido entre la detección y la reparación de los desperfectos, etc.).
La finalidad de la valoración del coste de mantenimiento decenal es establecer el grado de viabilidad económica del edificio durante los diez primeros años transcurridos desde su construcción (Índice de sostenibilidad).
| Nota: |
|---|
| Para la generación de la Valoración de mantenimiento decenal en Arquímedes es necesario disponer del permiso "VMD" y la "Conexión con el Generador de precios" del país correspondiente. |
Información procedente del Generador de precios
Cuando se copian a Arquímedes unidades de obra procedentes del Generador de precios, se incorpora automáticamente la información sobre el coste de mantenimiento decenal de cada unidad de obra.
En el Generador de precios para la valoración del coste de mantenimiento decenal, se tiene en cuenta el valor de las operaciones de mantenimiento preventivo definidas en el "Calendario de Mantenimiento". Incluye, además, el coste de las inspecciones, revisiones, informes o dictámenes, que se repercuten entre las unidades de obra afectadas. Se excluye el coste de mantenimiento correctivo, correspondiente a las reparaciones y/o reposición de los elementos, consecuencia de actos vandálicos, accidentes o catástrofes naturales. Asimismo, el coste de mantenimiento de cada unidad de obra se determina en función de las soluciones constructivas y de las calidades seleccionadas, incluyendo el coste proporcional relativo a Seguridad y Salud, Gestión de Residuos y en su caso, el Control de Calidad y los ensayos correspondientes.
En Arquímedes, desde la ventana "Árbol de descomposición", situándose sobre la columna "CosteMant" a nivel de partida, es posible consultar los costes de mantenimiento asociados a la partida. A nivel de capítulo, contiene el sumatorio de los importes de mantenimiento decenal de las partidas que incluye éste. Se corresponde con el campo "LC_COSTE_MANTENIMIENTO_DECENAL" en plantillas de listado. Por su parte, la columna "ImpMant" representa el importe de mantenimiento decenal. Se corresponde con el campo "LC_IMPORTE_MANTENIMIENTO_DECENAL" en plantillas de listado.
| Buenas prácticas: |
|---|
| La visualización de las columnas "CosteMant" e "ImpMant" se activa desde el diálogo "Columnas visibles del árbol de descomposición" (doble pulsación sobre la cabecera del árbol de descomposición). Además de poder ser seleccionadas desde la sección "Columnas disponibles" de este diálogo, existe un tipo de presentación de columnas predefinido denominado "Valoración de mantenimiento decenal". |
Impresión de la Valoración de mantenimiento decenal
La impresión del documento está disponible desde la opción "Valoración de mantenimiento decenal" del apartado "Imprimir" del menú "Archivo". En el diálogo que aparece, se seleccionan el tipo de salida para el documento y, a continuación, la configuración de datos para el listado.
Calendario de mantenimiento
El calendario de mantenimiento del edificio contiene la relación y la periodicidad de las operaciones de mantenimiento preventivo que se deben realizar para asegurar su correcta funcionalidad, minimizar el deterioro de sus elementos e instalaciones, y prolongar en lo posible su vida útil.
Este calendario representa un documento de gran relevancia para el técnico autor del proyecto, pues en el caso de producirse desperfectos en el edificio podría ayudar a discernir si son causa de un mal diseño del inmueble y de sus instalaciones, o de un inadecuado uso y mantenimiento, por no haber seguido las recomendaciones indicadas.
Asimismo, el calendario de mantenimiento proporciona al usuario final del edificio una herramienta fundamental para su correcta conservación.
| Nota: |
|---|
| Para la generación del Calendario de mantenimiento en Arquímedes es necesario disponer del permiso "VMD" y la "Conexión con el Generador de precios" del país correspondiente. |
Información procedente del Generador de precios
Cuando se copian a Arquímedes unidades de obra procedentes del Generador de precios, se incorpora automáticamente la información sobre el Calendario de mantenimiento.
Este calendario se genera de acuerdo con las instrucciones definidas en el Manual de uso y mantenimiento incluido en el Generador de precios. Las modificaciones que el usuario realice en dicho manual desde Arquímedes se reflejan automáticamente en el calendario de mantenimiento generado. Véase el apartado "Manual de uso y mantenimiento".
Impresión del Calendario de mantenimiento
La impresión del documento está disponible desde la opción "Calendario de mantenimiento" del apartado "Imprimir" del menú "Archivo".
Este listado muestra, para cada unidad de obra, la periodicidad de las operaciones de mantenimiento preventivo que deben realizarse para asegurar su correcta funcionalidad, diferenciando entre aquellas que requieren la intervención de profesionales cualificados y las que pueden ser realizadas por los usuarios del inmueble.
Gestión de residuos
Arquímedes genera automáticamente el documento "Estudio de gestión de residuos de construcción y demolición" del presupuesto elaborado, conforme a lo establecido en el Real Decreto 105/2008, de 1 de febrero, y en particular a lo dispuesto en su artículo 4, "Obligaciones del productor de residuos de construcción y demolición". También se tiene en cuenta la Ley 7/2022, de 8 de abril, de residuos y suelos contaminados para una economía circular.
El estudio tiene como finalidad estimar la cantidad y tipología de los residuos de construcción y demolición generados durante la ejecución de la obra, así como establecer las medidas previstas para su correcta gestión conforme a la normativa vigente.
El documento se obtiene a partir de las unidades de obra procedentes del Generador de precios incluidas en el presupuesto, estimando la cantidad de residuos generados en función de las mediciones del proyecto y del peso de los materiales que integran los precios descompuestos de cada unidad de obra, considerando mermas, restos y envases, y determinando su volumen y coste de gestión.
El documento incluye, entre otros, los siguientes contenidos:
- Agentes intervinientes en la gestión de los residuos de construcción y demolición (RCD).
- Normativa y legislación aplicable.
- Identificación de los RCD generados en la obra, codificados conforme a la normativa vigente.
- Estimación de la cantidad de residuos generados, en volumen y peso.
- Medidas para la prevención de los residuos en la obra.
- Operaciones de reutilización, valorización o eliminación previstas.
- Medidas para la separación de los residuos en obra.
- Prescripciones relativas al almacenamiento, manejo, separación y otras operaciones de gestión de los residuos.
- Valoración del coste previsto de la gestión de los RCD(1).
- Planos de las instalaciones previstas para el almacenamiento, manejo, separación y otras operaciones de gestión de los residuos de construcción y demolición(2).
(1) Para generar este apartado, el presupuesto debe incluir el capítulo "G" (Gestión de residuos) y sus correspondientes subcapítulos, que permiten valorar el coste previsto de la gestión de los RCD. Según la normativa, esta valoración "formará parte del presupuesto del proyecto en capítulo independiente".
(2) Los planos a los que se refiere este apartado deben ser aportados por técnico competente.
Conviene no confundir este documento con el "Plan de Gestión de Residuos de Construcción", que corresponde elaborar al constructor y que describe el desarrollo efectivo de la gestión de residuos en obra con los medios disponibles.
| Nota: |
|---|
| Para la generación, edición e impresión del "Estudio de gestión de residuos de construcción y demolición" en Arquímedes es necesario disponer del permiso "GDR" y la "Conexión con el Generador de precios" del país correspondiente. |
Información procedente del Generador de precios
Cuando se copian a Arquímedes unidades de obra procedentes del Generador de precios, se incorpora automáticamente, si así se ha indicado en el diálogo "Datos adicionales" de Arquímedes, la información sobre la Gestión de residuos.
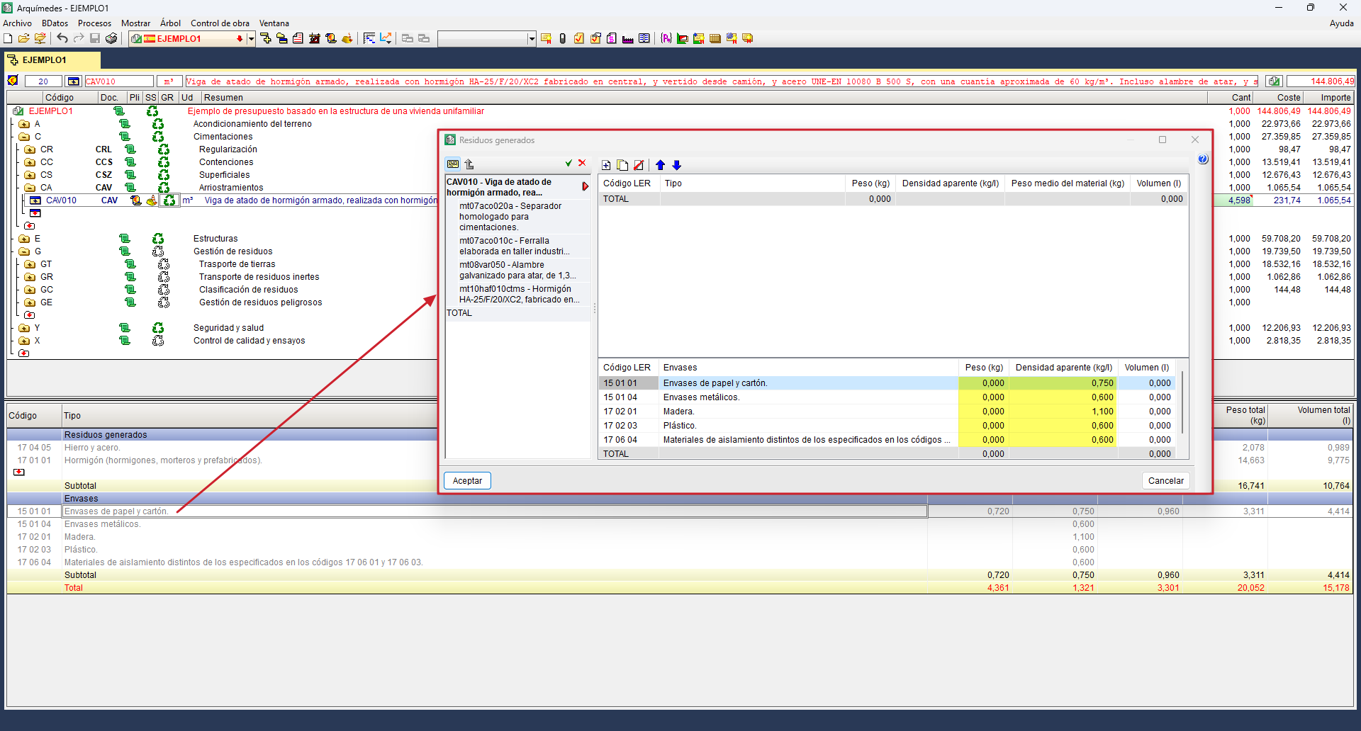
En la ventana "Árbol de descomposición" de Arquímedes se encuentra la columna "GR" (Gestión de residuos). En esta columna se muestra para cada capítulo, subcapítulo o unidad de obra un icono en verde si el elemento correspondiente dispone de información sobre gestión de residuos, y un icono sin color si no contiene dicha información.
Al situarse sobre un icono con datos, aparece en la parte inferior una tabla de descomposición que incluye: residuos generados y envases, código LER, tipo, peso, densidad aparente, volumen, subtotales y totales.
Consulta de los datos de Gestión de residuos en el Generador de precios
El Generador de precios incluye, en todas las unidades de obra susceptibles de producir residuos, una descomposición de los residuos generados, que puede visualizarse en la solapa "Residuos generados".
Esta descomposición se estructura en:
- Residuos generados
Residuos generados por la puesta en obra de los materiales que componen la unidad de obra. - Envases
Residuos correspondientes a los envases de los materiales empleados en la unidad de obra.
Cada residuo incluido en la tabla de descomposición dispone de la siguiente información:
- Código LER
Código de la Lista Europea de Residuos. - Tipo
Conforme a las denominaciones de la Orden MAM/304/2002, de 8 de febrero, y sus correcciones posteriores. - Volumen
Volumen aparente en litros (l), calculado a partir del peso del residuo y su densidad aparente. - Peso
Peso del residuo en kilogramos (kg).
Los valores de peso en kg por unidad de material proceden, principalmente, de las fichas de productos de los fabricantes que incorpora el Generador de precios, del catálogo de elementos constructivos del Instituto Eduardo Torroja, del Anejo C del CTE DB SE-AE y de las normas UNE adaptadas a la normativa europea. Mediante coeficientes de corrección se obtienen los porcentajes de residuos tanto de materiales como de envases para cada una de las unidades de obra del Generador de precios. La densidad aparente (densidad residuo) se ha obtenido de los documentos base aportados por los Colegios profesionales de Arquitectos, permitiendo así el cálculo del volumen aparente.
Edición de los datos de Gestión de residuos en Arquímedes
Cuando el icono de gestión de residuos seleccionado corresponde a una partida, el usuario puede introducir residuos de otros tipos, completando la información que proviene del Generador de precios:
- Residuos generados
Es posible añadir nuevos residuos generados, seleccionando con el botón izquierdo del ratón el nivel de inserción de la columna código de la tabla de descomposición. Aparece de este modo el diálogo "Seleccione un código de residuo", desde el que se introduce el peso y la densidad aparente del nuevo residuo. Para eliminar un residuo introducidos por el usuario, basta con situarse sobre su código LER y pulsar "Suprimir" (o "Supr") del teclado. - Envases
En las tablas de descomposición aparecen siempre todos los tipos de residuos provenientes de envases, aunque la partida seleccionada no los genere. Sus datos pueden ser modificados por el usuario pulsando doble clic con el ratón sobre el concepto correspondiente de la tabla de descomposición. Se abrirá el diálogo "Residuos generados" permitiendo introducir el peso y la densidad aparente.
Impresión del "Estudio de gestión de residuos de construcción y demolición"
La impresión del documento está disponible desde la opción "Gestión de residuos" del apartado "Imprimir" del menú "Archivo". En el diálogo que aparece, viene definida por defecto la configuración de datos para el documento. Se pueden modificar y desactivar los datos para la determinación del importe de la fianza (costes de gestión y límites inferior y superior). También, se puede modificar el porcentaje de otros costes de gestión (costes administrativos, alquileres, portes, etc.). Asimismo, permite añadir documentos adjuntos en PDF, que se podrán visualizar como anexos en el documento. Tras aceptar, se muestra el "Estudio de gestión de residuos de construcción y demolición" del presupuesto elaborado.
Requisitos para la impresión correcta del documento
Si el presupuesto se crea por medio de un asistente o Predimensionador del presupuesto (véase el apartado "Crear un nuevo presupuesto desde cero"), y no se ajustan las mediciones ni se cambian las características de las partidas del presupuesto, Arquímedes genera automáticamente el documento "Estudio de gestión de residuos de construcción y demolición". El usuario tan sólo debe indicar los límites superior e inferior de la fianza exigida por las Entidades Locales y el porcentaje de gastos de gestión de los residuos expresado con respecto al Presupuesto de Ejecución Material (PEM) del proyecto.
En cambio, si el presupuesto se crea insertando partidas del Generador de precios, o partidas propias de usuario, o si procede de otros programas de CYPE (como Predimensionadores de mediciones y presupuestos o Generadores de presupuestos) y posteriormente se modifican mediciones o características, Arquímedes no podrá determinar el coste previsto de la gestión de residuos, puesto que no detecta el capítulo "G" (Gestión de residuos) o alguno de sus subcapítulos obligatorios: "GT" (Transporte de tierras), "GR" (Transporte de residuos inertes), "GC" (Clasificación de residuos) y "GE" (Gestión de residuos peligrosos).
En estos casos, para poder valorar el coste de la gestión de residuos, es necesario:
- Crear el capítulo "G" y sus subcapítulos "GT", "GR", "GC" y "GE", si no existen.
- Crear los subcapítulos indicados si el capítulo "G" existe pero está incompleto.
- Introducir las mediciones y datos necesarios si los subcapítulos existen pero tienen importes nulos.
Listado de Residuos de construcción y demolición
La documentación sobre Gestión de residuos puede complementarse con el listado correspondiente a la plantilla "pl_residuos01.pla". La impresión del listado está disponible desde la opción "Imprimir listado" del apartado "Imprimir" del menú "Archivo", dentro del tipo "Residuos".
Plan de Control de Calidad
El Plan de Control de Calidad generado por Arquímedes complementa la información del "Pliego de condiciones del Generador de precios". En particular, en el apartado "Control de calidad en la ejecución: prescripciones sobre la ejecución por unidad de obra", se detallan las fases de control definidas para cada unidad de obra, incluyendo verificaciones, número de controles y criterios de rechazo.
El Plan de Control de Calidad de una obra de edificación se elabora en la fase de proyecto por el autor del proyecto. Es un documento que debe formar parte del Proyecto de ejecución y se incorpora como anejo de la memoria, conforme a lo indicado en el Anejo I de la Parte I del CTE.
El documento incluye, entre otros, los siguientes apartados:
- Introducción.
- Normativa y legislación aplicables.
- Control de recepción en obra: prescripciones sobre los materiales.
En este apartado del Plan de Control de Calidad se remite a la consulta del apartado "Prescripciones sobre los materiales" del Pliego de condiciones, donde se establecen las condiciones de suministro; recepción y control; conservación, almacenamiento y manipulación; y recomendaciones para el uso en obra, de todos aquellos materiales utilizados en la obra. - Control de calidad en la ejecución: prescripciones sobre la ejecución por unidad de obra.
En este apartado se establecen las operaciones de control mínimas, a realizar durante la ejecución de cada unidad de obra, para cada una de las fases de ejecución establecidas en el apartado "Prescripciones sobre la ejecución por unidad de obra" del Pliego de condiciones. Así como las pruebas de servicio que deben ser realizadas por la empresa constructora o instaladora. - Control de recepción de la obra terminada: prescripciones sobre verificaciones en el edificio terminado.
En este apartado del Plan de Control de Calidad se remite a la consulta del apartado del Pliego de condiciones del proyecto, correspondiente a las "Prescripciones sobre verificaciones en el edificio terminado". - Valoración económica.
En este apartado se incluye el capítulo "Control de calidad y ensayos" del Presupuesto de Ejecución Material (PEM) del proyecto. En este capítulo se incluyen los ensayos o pruebas de servicio que deben ser realizados por entidades o laboratorios de control de calidad de la edificación, debidamente homologados y acreditados, distintos e independientes del constructor.
Este documento no debe confundirse con el "Estudio de programación del control de calidad", que corresponde redactar al Director de Ejecución de la Obra, si bien el Plan de Control de Calidad constituye una base fundamental para su elaboración.
| Nota: |
|---|
| Para la generación, edición e impresión del Plan de Control de Calidad en Arquímedes es necesario disponer del permiso "PCC" y la "Conexión con el Generador de precios" del país correspondiente. |
Información procedente del Generador de precios
Cuando se copian a Arquímedes unidades de obra procedentes del Generador de precios, se incorpora automáticamente, si así se ha indicado en el diálogo "Datos adicionales" de Arquímedes, la información sobre el Plan de Control de Calidad.
La información del Plan de Control de Calidad está disponible para su consulta (salvo la correspondiente al apartado 4 del Plan de Control de Calidad) en el Generador de precios (versiones obra nueva y rehabilitación). Para ello basta con seleccionar el apartado "Pliego de condiciones", situado en el menú en árbol.
La información que contempla el apartado 3 del Plan de Control de Calidad también puede visualizarse desde la sección "Precios descompuestos" del menú árbol. Cuando en esta sección se despliegan capítulos, apartados y subapartados para seleccionar una unidad de obra, aparecen varias solapas. En la solapa "Recepción de materiales" se dispone de dicha información.
Edición de los datos del Plan de Control de Calidad en Arquímedes
La información asociada a cada partida no es editable directamente desde Arquímedes, salvo los datos relativos al Pliego de condiciones (véase el apartado "Pliego de condiciones del Generador de precios" para más información). No obstante, el contenido del documento "Plan de Control de Calidad" puede adaptarse exportando el documento a un editor de texto externo.
Impresión del Plan de Control de Calidad
La impresión del documento está disponible desde la opción "Plan de Control de Calidad" del apartado "Imprimir" del menú "Archivo". En el diálogo que aparece, se seleccionan el tipo de salida para el documento y, a continuación, la configuración de datos para el listado. Tras aceptar, se muestra el documento final.
| Nota: |
|---|
| Existe una relación directa entre el Plan de Control de Calidad y el Pliego de condiciones del Generador de precios. Se trata de documentos complementarios y coherentes entre sí. Esta vinculación evita duplicidades innecesarias y reduce el volumen de documentación del proyecto. Por este motivo, para que el "Plan de Control de Calidad" generado por Arquímedes sea coherente cuando se emplean partidas del Generador de precios, es necesario generar también el Pliego de condiciones. |
Requisitos para la impresión correcta del documento
Para que el apartado Valoración económica del documento "Plan de Control de Calidad" disponga de importe, es necesario que al menos exista un capítulo aparte en el presupuesto (denominado por ejemplo "Control de calidad y ensayos") con las partidas necesarias para los diferentes ensayos, pruebas de servicio e incluso estudios geotécnicos y trabajos de campo.
Asimismo, es necesario y obligatorio que dichas partidas provengan y sigan referenciadas con el Generador de precios y que mantengan su codificación original.
Estudio Básico de Seguridad y Salud
La redacción del Estudio Básico de Seguridad y Salud (EBSS) debe cumplir con lo establecido en el artículo 4 del Real Decreto 1627/1997, de 24 de octubre, por el que se fijan las disposiciones mínimas de seguridad y salud en las obras de construcción. Este documento es aplicable cuando se verifica que concurren las siguientes condiciones:
- El Presupuesto de Ejecución por Contrata (PEC) del proyecto es inferior a 450.760,00 €.
- La duración estimada de la obra no supera los 30 días laborables con más de 20 trabajadores simultáneamente.
- El volumen estimado de mano de obra, entendido como la suma de los días de trabajo de todos los trabajadores, no excede de 500 días.
- La obra no corresponde a túneles, galerías, conducciones subterráneas ni presas.
El Estudio Básico de Seguridad y Salud que puede obtenerse con Arquímedes está orientado específicamente a obras de edificación. En él se definen las medidas necesarias para la prevención de los riesgos de accidentes y enfermedades profesionales que puedan producirse durante la ejecución de la obra, así como las instalaciones obligatorias de higiene y bienestar de los trabajadores.
Asimismo, el documento establece las normas de seguridad y salud aplicables a la obra, incluyendo:
- La identificación de los riesgos laborales evitables, junto con las medidas técnicas necesarias para su eliminación.
- La relación de los riesgos laborales no eliminables, indicando las medidas preventivas y las protecciones técnicas destinadas a controlarlos y reducirlos.
- La valoración de la eficacia de las medidas adoptadas, especialmente cuando se proponen medidas alternativas.
- La consideración de cualquier otra actividad que se lleve a cabo durante la ejecución de la obra.
| Nota: |
|---|
| Para la generación, edición e impresión del Estudio Básico de Seguridad y Salud en Arquímedes es necesario disponer del permiso "EBS". |
Información procedente del Generador de precios
Cuando se copian a Arquímedes unidades de obra procedentes del Generador de precios, se incorpora automáticamente, si así se ha indicado en el diálogo "Datos adicionales" de Arquímedes, la información sobre el Estudio Básico de Seguridad y Salud.
Edición de los datos del Estudio Básico de Seguridad y Salud en Arquímedes
Para introducir o modificar los datos del Estudio Básico de Seguridad y Salud, debe utilizarse la opción "Estudio básico de seguridad y salud" del menú "Mostrar", que abre la ventana de edición correspondiente. En el diálogo que aparece, se debe proporcionar una serie de datos básicos. La cumplimentación de unos u otros apartados dependerá de las características de cada proyecto de edificación. En algunos de los apartados que se exponen a continuación el usuario sólo debe seleccionar las opciones adecuadas para que el programa genere la documentación. En otros deberá incluir textos propios o utilizar y modificar textos que el programa ofrece a modo de ejemplo.
- Datos generales
Se indica el PEC, el plazo previsto de ejecución, la fecha de inicio, el número máximo de operarios simultáneos, y se describen los siguientes conceptos: Tipología de proyecto (Obra nueva; Rehabilitación; Demolición); Datos de los agentes intervinientes; y Datos de la obra (Plantas sobre y bajo rasante; Accesos a la obra; Edificaciones colindantes; y Servidumbres y condicionantes). - Emplazamiento y entorno
Se establece el emplazamiento y dirección de la obra, y se describen la tipografía del terreno, asimismo, las condiciones climáticas y ambientales. - Asistencia sanitaria
Se indican los datos de la Asistencia primaria (Urgencias) y de Comunicación a los equipos de salvamento (teléfonos de ambulancias, bomberos, policía, etc.). - Características constructivas
Se describen los sistemas constructivos que vienen definidos en el proyecto de ejecución. - Medios auxiliares, maquinaria y herramientas
En este apartado el usuario sólo tendrá que activar (o en su caso desactivar) los equipos auxiliares presentes en la obra: Grúa torre, Camión grúa, Montacargas, Visera de protección, Plataforma de descarga, Grúa autopropulsada. Asimismo, los tipos de andamios empleados: Plataforma suspendida, Plataforma motorizada, Multidireccional, Plataforma elevadora de tijera, Cesta elevadora.
Impresión del Estudio Básico de Seguridad y Salud
La impresión del documento está disponible desde la opción "Estudio Básico de Seguridad y Salud" del apartado "Imprimir" del menú "Archivo". En el diálogo que aparece, se pueden modificar los datos para el listado. Tras aceptar, se muestra el documento final.
Estudio de seguridad y salud
Arquímedes genera, mediante una definición sencilla de datos, el Estudio de seguridad y salud para cualquier obra, empleando unidades de obra y la estructura de capítulos del Generador de precios, o exportando a Arquímedes el presupuesto generado por los Predimensionadores de mediciones y presupuestos o por los Generadores de presupuestos (los cuales ya incluyen la estructura de capítulos y las unidades de obra del Generador de precios).
Su elaboración se ajusta a lo establecido en el Real Decreto 1627/1997, de 24 de octubre, sobre disposiciones mínimas de seguridad y salud en las obras de construcción, y de acuerdo con el artículo 6, incluye, como mínimo:
- Las normas de seguridad y salud aplicables a la obra.
- La identificación de los riesgos laborales evitables, junto con las medidas técnicas necesarias para su eliminación.
- La relación de los riesgos laborales no evitables, especificando las medidas preventivas y las protecciones técnicas destinadas a controlarlos y reducirlos, así como la valoración de su eficacia.
- Las previsiones e informaciones necesarias para realizar, en condiciones de seguridad y salud, los trabajos posteriores de conservación, mantenimiento o reparación.
- La definición de las instalaciones provisionales, sistemas de señalización, protección colectiva y protección individual necesarias durante la ejecución de la obra.
El documento se estructura en memoria, pliego de condiciones particulares, presupuesto de ejecución material y anejos, entre los que destacan las fichas de prevención de riesgos.
| Nota: |
|---|
| Para la generación, edición e impresión del Estudio de seguridad y salud en Arquímedes es necesario disponer del permiso "ESS" y la "Conexión con el Generador de precios" del país correspondiente. |
| Más información: |
|---|
| Se puede consultar el procedimiento para obtener el "Estudio de seguridad y salud" a partir de un proyecto desarrollado con CYPECAD, CYPECAD MEP y CYPE Construction Works en el este enlace. |
Información procedente del Generador de precios
Cuando se copian a Arquímedes unidades de obra procedentes del Generador de precios, se incorpora automáticamente, si así se ha indicado en el diálogo "Datos adicionales" de Arquímedes, la información particular y la genérica de seguridad y salud.
Arquímedes permite visualizar la información relacionada con la ejecución por fases de cada unidad de obra y las fichas de riesgos relacionadas con los oficios y la maquinaria por medio de la columna denominada "SS". Esta columna se muestra automáticamente en el "Árbol de descomposición" cuando esta contiene datos de seguridad y salud. Los conceptos con información de seguridad y salud (unidad de obra, maquinaria o mano de obra) muestran en esa columna unos iconos a nivel de unidad de obra, a nivel de unitario de tipo maquinaria y a nivel de unitario de tipo mano de obra. Seleccionando estos iconos se visualizará y editará la información de seguridad y salud asociada a esos conceptos.
Si el icono de seguridad y salud correspondiente a la columna "SS" de una partida tiene un aspecto hueco, sin color, indica que la partida no tiene disponible información de seguridad y salud. A esta partida no se le puede añadir información de seguridad y salud.
Consulta de los datos de seguridad y salud en el Generador de precios
La información relacionada con el Estudio de seguridad y salud está disponible para su consulta en el Generador de precios, seleccionando el apartado "Seguridad y salud", situado en el menú en árbol. Por su parte, las fichas de riesgos en cuanto a las fases de ejecución por unidad de obra, se encuentran en la sección "Precios descompuestos" del menú árbol, cuando se selecciona una partida y se abre la solapa "Seguridad y salud". Y también desde la sección "Seguridad y salud", en el apartado "Unidades de obra", de forma análoga a la de la sección "Precios descompuestos".
Edición de los datos de seguridad y salud en Arquímedes
Si se pulsa el botón "Editar", estando sobre el icono de seguridad y salud correspondiente a la columna de "SS" a nivel de unidad de obra, se abre un diálogo de edición. Los apartados que se pueden editar se muestran con el icono visible en el margen izquierdo del árbol.
Las herramientas de edición permiten:
- Borra el elemento seleccionado
- Duplica el elemento seleccionado
- Cambia el modo de inserción
- Cambia entre modo de visualización multilínea y monolínea
- Ir a
En caso de que el dato sea texto, éste se edita haciendo doble clic con el botón izquierdo del ratón sobre el párrafo deseado. Para aplicar sangría, se usan los botones de Sangría hacia la izquierda y "Sangría hacia la derecha", situadas al inicio de los párrafos. Existen otras operaciones que no disponen de iconos, como:
- Copiar un párrafo de una zona a otra
Se pulsa sobre el párrafo deseado con el ratón y, mientras se mantiene pulsado (el cursor tomará la forma de una mano cogiendo una carpeta), se arrastra a la nueva posición y se suelta. - Poner texto de apartado en negrita
Para que un texto de un apartado esté en negrita, hay que encerrar el texto con una doble llave {{Texto}}.
También es posible editar la imagen que se mostrará en cada apartado, desde el botón "Editar".
Arquímedes también dispone de una ventana de trabajo específica de "Seguridad y salud" a la cual se accede seleccionando el botón "Seguridad y salud" de la barra de herramientas superior. Desde esta ventana de trabajo se puede realizar la edición de los datos de seguridad y salud referentes a los conceptos importados desde el Generador de precios que contengan información de seguridad y salud.
La información disponible en esta ventana de trabajo se estructura en los siguientes apartados principales:
- Maquinaria.
- Andamiajes.
- Pequeña maquinaria.
- Equipos auxiliares.
- Herramientas manuales.
- Protecciones individuales (EPIs).
- Protecciones colectivas.
- Oficios previstos.
- Unidades de obra.
La información editable corresponde a las fichas de prevención de riesgos, cuya estructura es fija, si bien es posible añadir o eliminar elementos o modificar los existentes para adaptarlos a las particularidades de la obra. Los cambios realizados afectan exclusivamente a la obra en la que se introducen.
Impresión del Estudio de seguridad y salud
La impresión del documento está disponible desde la opción "Estudio de seguridad y salud" del apartado "Imprimir" del menú "Archivo". Esta opción lanza un asistente de datos para configurar la documentación de la memoria y el pliego de condiciones particulares. Los datos del apartado "Primeros auxilios" son obligatorios para poder avanzar o retroceder en el asistente. Asimismo, en el apartado "Instalaciones provisionales", en la solapa "Higiene y bienestar", se activarán los apartados correspondientes a las partidas no localizadas (vestuarios, aseos y/o comedor) para justificar su ausencia. Al concluir el asistente se obtendrá el documento final.
Requisitos para la impresión correcta del documento
Para que el documento "Estudio de seguridad y salud" pueda imprimirse correctamente, es necesario que se cumplan los siguientes requisitos:
- Las unidades empleadas deben provenir del Generador de precios y, copiarse como partida en Arquímedes y no como precio auxiliar.
- En el presupuesto debe existir un capítulo específico de seguridad y salud, denominado "Y", y en el cual se incluyan exclusivamente partidas del apartado "Y" del Generador de precios.
- El capítulo específico debe contener las unidades de obra relativas al cartel general indicativo de riesgos y las correspondientes señales de seguridad y salud en el trabajo de advertencia, prohibición, obligación, extinción y evacuación, salvamento y socorro.
Si al imprimir el documento no se cumplieran con los requisitos, Arquímedes lanzará un aviso recordando que el Estudio de seguridad y salud no está completo.
| Más información: |
|---|
| Al exportar una base de datos de Arquímedes a fichero BC3, si ésta contiene información de seguridad y salud, tal información no será exportada. |
Memoria gráfica de materiales
Es un documento que contiene imágenes correspondientes a muestras de materiales que se emplean en la realización del proyecto, donde se definen con todo detalle sus colores, texturas y acabados. Estas imágenes han sido facilitadas por los propios fabricantes y CYPE las ha incorporado al Generador de precios, que es la fuente de donde Arquímedes obtiene esta información.
Es un documento de gran utilidad para el Promotor, a quien le permite comprender el aspecto final de las soluciones constructivas adoptadas en el proyecto, y para el equipo de Dirección de Obra, puesto que le facilita desarrollar su labor de control de materiales.
| Nota: |
|---|
| Para la generación e impresión de la Memoria gráfica de materiales en Arquímedes es necesario disponer del permiso "MGM" y la "Conexión con el Generador de precios" del país correspondiente. |
Información procedente del Generador de precios
Cuando se copian a Arquímedes unidades de obra procedentes del Generador de precios, se incorpora automáticamente, si así se ha indicado en el diálogo "Datos adicionales" de Arquímedes, la información para la Memoria gráfica de materiales.
Las imágenes de muestra son propias de materiales de determinados fabricantes, por lo que algunos productos del Generador de precios no disponen de dicha información. La relación de materiales que disponen de imágenes puede ser consultada desde el menú lateral del Generador de precios, en la sección "Memoria gráfica de materiales".
Edición de la Memoria gráfica de materiales
La información de la Memoria gráfica de materiales procedente del Generador de precios no puede modificarse directamente en Arquímedes. No obstante, el documento generado puede exportarse y editarse posteriormente en un editor de texto externo.
Impresión de la Memoria gráfica de materiales
La impresión del documento está disponible desde la opción "Memoria gráfica de materiales" del apartado "Imprimir" del menú "Archivo".
En este documento se incluyen todas las imágenes (junto con las descripciones técnicas) de materiales que dispongan de esta información gráfica en el Generador de precios y que pertenezcan a unidades de obra del presupuesto que se ha definido en Arquímedes.
En el documento generado, las imágenes están ordenadas según el índice de capítulos de materiales del proyecto y vienen acompañadas de la descripción técnica de cada uno de ellos.
Las imágenes pueden presentar pequeñas variaciones respecto a la realidad en la tonalidad e intensidad de los colores o, en el caso de materiales naturales, en el veteado y textura superficial, como consecuencia de las dificultades que representa su reproducción fotográfica e impresión gráfica. Así mismo, la percepción de los colores puede variar de acuerdo a la configuración de cada pantalla de ordenador, por lo que su aceptación en obra siempre quedará sujeta a la conformidad por escrito, del equipo de Dirección de Obra.
Análisis del Ciclo de Vida
El Análisis del Ciclo de Vida (ACV) es una herramienta informática que calcula el impacto ambiental originado por la construcción de una obra de edificación, desde las etapas de obtención de las materias primas empleadas, hasta el final de proceso de construcción; con la posibilidad añadida de valorar rápidamente la variación del impacto ambiental que implica cualquier modificación en las unidades de obra del proyecto y, por tanto, decidir objetivamente los cambios que se pueden introducir para minimizar dicho impacto.
Atendiendo a la clasificación y a la nomenclatura incluida en la norma UNE-EN 15978, se establecen cuatro etapas en el ciclo de vida de una construcción:
- Producto: A1 - A3
- Extracción de materias primas (A1)
- Transporte a fábrica (A2)
- Fabricación (A3)
- Proceso de construcción: A4 - A5
- Transporte del producto (A4)
- Proceso de instalación del producto y construcción (A5)
- Uso: B1 - B7
- Uso (B1)
- Mantenimiento (B2)
- Reparación (B3)
- Sustitución (B4)
- Rehabilitación (B5)
- Uso de la energía en servicio (B6)
- Uso del agua en servicio (B7)
- Fin de vida: C1 - C4
- Deconstrucción y derribo (C1)
- Transporte de residuos (C2)
- Gestión de residuos para reutilización, recuperación y reciclaje (C3)
- Eliminación final (C4)
| Nota: |
|---|
| El "Análisis del Ciclo de Vida" se ofrece como un módulo de Arquímedes y de los Predimensionadores de mediciones y presupuestos y los Generadores de presupuestos. Para su generación e impresión en Arquímedes es necesario disponer del permiso "ACV" y la "Conexión con el Generador de precios" del país correspondiente. En su versión actual, este módulo contempla únicamente las etapas de Producto (A1, A2 y A3) y Proceso de construcción (A4 y A5). |
Información procedente del Generador de precios
Cuando se copian a Arquímedes unidades de obra procedentes del Generador de precios, se incorpora automáticamente, si así se ha indicado en el diálogo "Datos adicionales" de Arquímedes, la información para el Análisis del Ciclo de Vida.
El Generador de precios incluye los siguientes indicadores de impacto ambiental y de uso de recursos, asociados a cada unidad de obra:
- Indicadores de impacto ambiental
- Potencial de calentamiento global (GWP)
- Potencial de agotamiento de la capa de ozono estratosférico (ODP)
- Potencial de acidificación del suelo y de los recursos de agua (AP)
- Potencial de eutrofización (EP)
- Potencial de formación de ozono troposférico (POCP)
- Potencial de agotamiento de recursos abióticos para recursos no fósiles (ADPE)
- Potencial de agotamiento de recursos abióticos para recursos fósiles (ADFP)
- Uso de recursos
- Uso total de energía primaria renovable (PERT)
- Uso total de energía primaria no renovable (PERNRT)
- Uso neto de recursos de agua corriente (FW)
Los valores de todos estos parámetros son consecuencia de la puesta en obra de cada unidad de obra desde las etapas de fabricación (A1, A2 y A3) y Construcción (A4 y A5), y están desglosados por materiales, envases, maquinaria, medios auxiliares y residuos. Esta información puede consultarse en el Generador de precios desde la solapa "Indicadores de impacto ambiental" de cada unidad de obra.
Edición del Análisis del Ciclo de Vida
La información del Análisis del Ciclo de Vida procedente del Generador de precios no puede modificarse directamente en Arquímedes. No obstante, el documento generado puede exportarse y editarse posteriormente en un editor de texto externo.
Asimismo, el usuario puede revisar el ACV de la obra y, si lo considera oportuno, modificar las unidades de obra de Arquímedes importadas desde el Generador de precios. Tras realizar estos cambios, puede volver a generar el documento para analizar las variaciones producidas en los indicadores de impacto ambiental.
Este procedimiento permite comparar distintas soluciones constructivas y evaluar de forma objetiva cómo influyen en los indicadores de impacto ambiental del proyecto.
Impresión del Análisis del Ciclo de Vida
La impresión del documento está disponible desde la opción "Análisis del Ciclo de Vida" del apartado "Imprimir" del menú "Archivo".
El documento generado por Arquímedes ofrece como resultado la energía incorporada y las emisiones de CO2 totales de la obra de edificación con desglose de capítulos durante las etapas de fabricación (A1, A2 y A3) y Construcción (A4 y A5). Estos resultados se expresan en tablas y en gráficos de barras.
El documento incluye un Anexo donde se justifica detalladamente la determinación del ACV del producto (A1, A2 y A3), el transporte del producto (A4) y el proceso de instalación del producto y construcción (A5). Cada una de estas fases incluye:
- La definición de la fase
- Las hipótesis de partida
- El proceso de cálculo
- Las fuentes consultadas
Relación de detalles constructivos
El documento contiene una serie de detalles constructivos de edificación relacionados con unidades de obra provenientes del Generador de precios.
| Nota: |
|---|
| Los detalles constructivos se componen por varias colecciones de detalles organizadas en diferentes módulos. Para la impresión y exportación de la "Relación de detalles constructivos" en Arquímedes es necesario disponer de los permisos de los detalles constructivos empleados y la "Conexión con el Generador de precios" del país correspondiente. Se puede encontrar más información sobre módulos disponibles en el apartado "Licencias y módulos relacionados". |
Información procedente del Generador de precios
Cuando se copian a Arquímedes unidades de obra procedentes del Generador de precios y disponen de detalle constructivo, se incorporan dichos detalles automáticamente, si así se ha indicado en el diálogo "Datos adicionales" de Arquímedes.
Los detalles constructivos del Generador de precios se generan teniendo en cuenta los parámetros que el usuario selecciona en la unidad de obra objeto del detalle. Cada detalle constructivo incluye:
- Una representación gráfica de la unidad de obra donde se incluyen los distintos materiales empleados.
- Una leyenda donde figuran los códigos y descripciones de los materiales representados.
Cualquier cambio que se realice en los parámetros que definen la unidad de obra (materiales, disposición constructiva, fabricante…) y que tenga efecto en los elementos o descomposición representados en el detalle, implicará un cambio en la representación gráfica, en la leyenda o en ambos.
Edición de la Relación de detalles constructivos
La Relación de detalles constructivos procedente del Generador de precios no puede modificarse directamente en Arquímedes. No obstante, puede adaptarse exportando a los formatos DXF o DWG (véase el apartado "Exportar la Relación de detalles constructivos").
Impresión de la Relación de detalles constructivos
La impresión del documento está disponible desde la opción "Relación de detalles constructivos" del apartado "Imprimir" del menú "Archivo". El diálogo que se muestra, permite elegir entre imprimir los detalles a color, en escala de grises o con líneas y tramas. También dará la opción de imprimir todos los detalles constructivos contenidos en el presupuesto o imprimir de forma selectiva por módulos de detalles constructivos. Al aceptar el diálogo, se generará el documento, permitiendo imprimir directamente a impresora o exportar a los formatos PDF, DOCX, HTML, RTF, XLSX y TXT.
Exportar la Relación de detalles constructivos
Arquímedes también permite exportar a ficheros en formato DXF o DWG los detalles constructivos de las unidades de obra importadas del Generador de precios que dispongan de ellos.
La exportación está disponible desde la opción "Exportar relación de detalles constructivos" del apartado "Exportar" del menú "Archivo". El diálogo que se muestra, permite elegir entre exportar los detalles a color, en escala de grises o con líneas y tramas. También dará la opción de exportar todos los detalles constructivos contenidos en el presupuesto o exportar de forma selectiva por módulos de detalles constructivos. Asimismo, permite seleccionar el directorio donde se ubicarán los ficheros y el formato de salida (DXF o DWG). Al aceptar el diálogo, se generarán los ficheros.
Plantillas de listados
Son un conjunto de datos que determinan el modo en que debe presentarse la información al imprimir determinados datos de una base de datos, bien sea un presupuesto o un banco de precios.
Arquímedes proporciona un conjunto de plantillas de listados que se instalan por defecto en el directorio: C:\Users\USUARIO\AppData\Roaming\CYPE Ingenieros\VERSIÓN\arquimedes\pl (donde USUARIO corresponde a la cuenta de usuario abierta en Windows y VERSIÓN a la versión del programa). Por su parte, las plantillas creadas por el usuario se guardan por defecto en: C:\Users\USUARIO\AppData\Roaming\CYPE Ingenieros\VERSIÓN\arquimedes\pl_usr
Estas plantillas son accesibles desde las opciones "Imprimir listado" o "Imprimir serie de listados", ubicadas en el apartado "Imprimir" del menú "Archivo", así como mediante el botón "Imprime base de datos actual" de la barra de herramientas principal del programa.
| Nota: |
|---|
| Al pulsar el botón "Imprime base de datos actual", el programa abre el cuadro de diálogo de impresión correspondiente al elemento activo (por ejemplo, una medición, un documento o un pliego) y muestra automáticamente los listados asociados a ese tipo de información. |
Las plantillas se organizan en dos fichas: "Listados" y "Series de listados".
Entre los "Listados", destacan los siguientes tipos:
- Presupuesto
- Pliegos de condiciones
- Medición
- Banco de precios
- Cuadro de precios (nº1, nº2 y auxiliares)
- Resumen
- Comparativos
- Certificación
- Cod. analíticos
Las "Series de listados" son una secuencia de listados agrupados (plantillas agrupadas) que permiten obtener de una sola vez la impresión de un conjunto de listados.
| Más información: |
|---|
| En el siguiente enlace se listan las plantillas de listados y de series de listados disponibles por defecto en la instalación de Arquímedes. |
Secuencia para imprimir o exportar un determinado listado o serie de listados
- En primer lugar, en el diálogo "Imprimir", se puede cambiar la base de datos que se imprimirá entre las que se encuentren abiertas.
- En segundo lugar, hay que localizar el listado o serie de listados deseado/s. Es posible ayudarse con el botón "Localizar fichero", que permite buscar por el nombre del fichero de la plantilla de listado.
- (Opcional) Desde el botón "Configurar" de la parte inferior del diálogo, o desde "Seleccionar directorio de plantillas de listado" del apartado "Imprimir" del menú "Archivo", es posible cambiar la ubicación de búsqueda al programa de las plantillas de listado y de series de listado tanto de las instaladas por el programa como las del usuario. Además posibilita que solamente se muestren las plantillas de instalación o las de usuario o ambas a la vez.
- Una vez localizado y seleccionado el listado o serie de listados, se debe indicar el tipo de salida. Por defecto, aparece seleccionada una vista preliminar. También se puede imprimir directamente a impresora o exportar a los formatos PDF, DOCX, HTML, RTF, XLSX y TXT.
- A continuación, desde la selección del formato de los números, lo lógico es que se trabaje con "Formato fijo", así los números se imprimen con el mismo formato de presentación que se utiliza en las ventanas del programa.
- El botón "Ajustar página" permite seleccionar y configurar la impresora a emplear, así como indicar los márgenes, la escala y las divisiones de página. Esta herramienta también se encuentra en el apartado "Imprimir" del menú "Archivo" y, equivale a la opción "Impresora" disponible en otros programas de CYPE, compartiendo la misma funcionalidad.
- El botón "Datos listado" permite acceder a los datos de antefirma, de la empresa, del cliente, de la obra y a la configuración del logotipo de usuario. Además, permite configurar las opciones para listados del tipo "Cuadro de precios nº 2".
- Por último, se pulsa sobre el botón "Imprimir" del diálogo.
- (Opcional) Las plantillas son configurables desde el botón "Editar plantilla". Para aprender más sobre este tema se puede consultar el documento "Arquímedes - Plantillas de listado".
- (Opcional) Para crear una nueva plantilla hay que seleccionar la opción "Editar plantillas de listado" del apartado "Imprimir" del menú "Archivo". Se mostrará el diálogo "Abrir plantilla de listado" con todas las plantillas de listados disponibles y, a continuación, hay que pulsar sobre el botón "Nueva plantilla".
Secuencia para crear una nueva serie de listados
- En primer lugar, se pulsa la opción "Editar serie de listados" del apartado "Imprimir" del menú "Archivo". En el diálogo que aparece se puede optar por editar una serie de listados o crear una nueva serie de listados.
- Para crear una nueva serie de listado se pulsa sobre el botón "Nueva serie" y, se abre un nuevo diálogo para indicar el nombre, su descripción y añadir las plantillas que conformarán el grupo de plantillas de la nueva serie de listados.
- La caja de selección de la columna "->Pág" permite la numeración consecutiva de páginas del conjunto de los documentos seleccionados en esta columna.
Códigos analíticos
Arquímedes permite obtener listados del presupuesto por códigos analíticos. Esto quiere decir que, independientemente de la estructura de capítulos del presupuesto, se puede obtener listados según la estructura de capítulos de otra base de datos (presupuesto o banco de precios) siempre y cuando la partida exista en la base de datos de referencia (y coincidan por código).
Para ello, se deben utilizar las plantillas de tipo "Cod. analíticos" y definir los siguientes datos sobre códigos analíticos:
- Base de datos de referencia
Permite elegir entre usar la estructura de capítulos de la base de datos auxiliar que se esté empleando en el presupuesto (que normalmente será un banco de precios), o bien apoyarse en otra base de datos distinta. - Partidas a contemplar
Permite elegir entre listar las partidas contenidas en la base de datos de referencia, exclusivamente, o bien todas. Si se elige la última y en el presupuesto existen partidas que no pertenezcan a la base de datos referenciada, éstas serán incluidas en un capítulo aparte, en principio, sin nombre salvo que se escriba uno en "Nombre del capítulo para partidas no localizadas". - Acceso a capítulos de BD de referencia
Permite elegir localización de partidas, que respeta la estructura original de capítulos de la base de datos de referencia, o localización de capítulos, que asigna las partidas según la relación entre su código y los capítulos existentes, buscando coincidencias progresivas del código (por ejemplo, de “ABCD.1” a “ABCD”, “ABC”, etc.).
Cómo preparar un Cuadro de precios nº 2
Arquímedes permite obtener correctamente el "Cuadro de precios nº 2" mediante la inclusión de conceptos de tipo abono parcial en la descomposición de las partidas. Este documento es necesario para valorar los distintos estados de ejecución de las unidades de obra en caso de paralización de los trabajos.
Abonos parciales
Cuando una obra se paraliza, pueden existir unidades de obra no iniciadas, terminadas o ejecutadas parcialmente. Para estas últimas, el proyectista debe prever los posibles estados de ejecución y su valoración, lo que se consigue definiendo abonos parciales en la descomposición de la partida.
Los abonos parciales son conceptos especiales que no intervienen en el precio de la partida que los incluye. Su finalidad es desglosar la ejecución de las unidades de obra para su correcta clasificación y valoración en el "Cuadro de precios nº 2".
Cada concepto de tipo abono parcial acumula el importe de los conceptos situados por encima de él en la descomposición, hasta el siguiente abono parcial, en caso de existir.
Para insertar un concepto de tipo abono parcial, es necesario desplegar la descomposición de la partida donde se desea incorporar, desde la ventana "Árbol de descomposición". A continuación, se pulsa con el botón derecho del ratón sobre la línea del concepto inmediatamente superior a la posición a insertar el nuevo concepto y se selecciona la opción "Insertar línea de descomposición" del menú contextual.
En el cuadro de diálogo "Selección del concepto a añadir a la descomposición de...", se debe marcar "Crear nuevo concepto" y "Abono parcial", indicando al menos su código y resumen.
Los conceptos de tipo abono parcial pueden emplearse para representar:
- Materiales acopiados a pie de obra.
- Mano de obra y maquinaria empleadas en la ejecución.
- Medios auxiliares aplicados sobre la mano de obra.
- De forma excepcional, costes indirectos (normalmente se calculan aparte).
Para los medios auxiliares se utiliza el símbolo "&" incluido en el código. Su funcionamiento es similar al del tipo "%", pero con la excepción de que sólo actúan hasta el anterior "&". Un ejemplo sería "mo&7", correspondiente al porcentaje de medios auxiliares sobre la mano de obra.
| Nota: |
|---|
| Los conceptos son únicos en la base de datos, si se modifica su texto o resumen, el cambio afecta a todas las partidas donde se utilicen. Para evitarlo, deben emplearse códigos de concepto distintos. |
Obtención del Cuadro de precios nº 2
Una vez definidos los abonos parciales, el documento se genera utilizando plantillas de listado del tipo "Cuadro prec nº2" desde la opción "Imprimir". La inclusión de abonos parciales no afecta al resto de listados, ya que solo son interpretados por este tipo de cuadros.
Si no se definen abonos parciales, al imprimir un listado del tipo "Cuadro prec nº2", Arquímedes genera automáticamente abonos parciales de mano de obra, maquinaria, materiales y resto de obra (atendiendo a la descomposición de las partidas y sus precios auxiliares). No obstante, este resultado no es equivalente a una descomposición preparada específicamente para este fin. El proceso no puede automatizarse completamente, ya que cada unidad de obra presenta condiciones de ejecución diferentes.
| Buenas prácticas: |
|---|
| En el diálogo "Datos para listados" (menú "Mostrar", "Configuración") hay un apartado para indicar si desea imprimir las partidas sin abonos parciales (de usuario), "Sin descomposición" o bien agrupadas en mano de obra, materiales, maquinaria, etc. |
Si en los abonos parciales se han incluido medios auxiliares asociados a la mano de obra, para una correcta justificación de precios debe utilizarse el listado "Anejo de justificación de precios (2)", fichero "pl_00114_2.pla" del tipo "Justif. precios", que traslada dichos importes al final de la partida.
Imprimir contenido de la vista
Es posible imprimir fácilmente la información mostrada en el área de trabajo de las ventanas "Árbol de descomposición" o "Lista de conceptos", utilizando la composición de columnas visible en pantalla, sin necesidad de crear o modificar una plantilla de listado existente.
Se accede desde los menús "Árbol "o "Lista", mediante la opción "Imprimir contenido de la vista", o bien pulsando el botón derecho del ratón sobre la pestaña correspondiente.
El cuadro de diálogo ofrece diferentes configuraciones según la vista activa:
- Desde "Árbol de descomposición"
Permite definir el nivel de detalle a imprimir: solo los capítulos del primer nivel, todos los capítulos, todos los capítulos con sus unidades de obra o todos los capítulos con sus unidades de obra y los conceptos unitarios. También puede incluir el contenido del capítulo raíz y el símbolo del tipo de concepto.
- Desde "Lista de conceptos"
Permite imprimir con o sin líneas divisorias de columnas, incluir un resumen con la línea de totales y mostrar el símbolo del tipo de concepto.
El programa genera automáticamente una plantilla de listado basada en la vista actual, que puede modificarse para adaptarla al estilo del usuario.
Índice de contenidos
Completa tu recorrido de Arquímedes explorando las otras secciones disponibles:
Arquímedes - Impresión de documentos y exportación de datos
Licencias y módulos relacionados
Los programas de CYPE se activan mediante licencias electrónicas que pueden contener uno o varios módulos. La lista de módulos compatibles con cada programa puede variar en función del producto adquirido y del tipo de licencia.
Para consultar la lista de módulos compatibles con este programa, se puede acceder a "Módulos de los programas de CYPE".
Es importante tener en cuenta que la lista de módulos disponibles en la licencia dependerá del producto adquirido.






































































